Examen du Tribunal de la sécurité sociale du Canada
De : Emploi et Développement social Canada
Titre officiel : Examen du Tribunal de la sécurité sociale du Canada pour Emploi et Développement social Canada – Octobre 2017
Sur cette page
- Résumé
- 1. Introduction à l’examen
- 2. Un système complexe
- 3. Recommandations et options à examiner
- 4. Comparaison avec les anciens tribunaux
- 5. Structures d’appel
- 6. Interrelations entre le TSS et EDSC
- 7. Interrelations entre le TSS et le SCATA
- 8. Rôle des intervenants
- 9. Responsabilisation à l’égard des résultats
- 10. Complexité
- 11. Efficience
- 12. Approche axée sur le client
- 13. Conclusion
- Annexe A - Approche et méthodologie
- Annexe B - Consultations
- Annexe C - Acronymes
Formats substituts

Examen du Tribunal de la sécurité sociale du Canada pour Emploi et Développement social Canada – Octobre 2017 [PDF - 1.46 Mo]
Les formats en gros caractères, braille, MP3 (audio), texte électronique, et DAISY sont disponibles sur demande en commandant en ligne ou en composant le 1 800 O-Canada (1-800-622-6232). Si vous utilisez un téléscripteur (ATS), composez le 1-800-926-9105.
Ce document a été préparé par KPMG s.r.l. (ci-après « KPMG ») aux fins d’utilisation par Emploi et Développement social Canada (EDSC), conformément à la Convention d’engagement établie avec EDSC le 18 avril 2017 (ci-après la « Convention »).
KPMG ne déclare ni ne garantit que l’information contenue dans le présent rapport est exacte, complète, suffisante ou appropriée pour utilisation par toute autre personne ou toute autre entité que le client ni à toute autre fin que celle qui a été exposée dans la Convention. Aucune personne ni entité autre qu’EDSC ne peut se fonder sur le présent document, et KPMG se dégage expressément de toute responsabilité envers toute personne ou entité autre qu’EDSC relativement à l’utilisation qui est faite du présent document.
Les observations et les points de vue inclus dans le présent rapport sont fondés sur des entrevues, des ateliers et des renseignements fournis à KPMG. Les résultats illustrés dans les graphiques et les tableaux de ce document ont été obtenus directement aux fins de cet engagement; puisqu’ils sont tirés de sources multiples, ils ne devraient pas être perçus comme une reformulation d’états financiers publiés ou d’autres rapports. KPMG compte sur EDSC pour lui avoir fourni de l’information exhaustive, exacte et fiable. Toutes les estimations fournies dans ce document sont fondées sur des considérations, des sources et des hypothèses présentées dans ce document.
Il incombera à EDSC, au moyen de ses processus habituels, d’évaluer les observations de KPMG et de décider de donner suite (ou non) à toute conclusion ou recommandation. La mise en œuvre des possibilités de changement exigera du Ministère (EDSC) qu’il prévoie et mette à l’essai tout changement afin de s’assurer que les résultats souhaités soient obtenus. Les avantages finaux découlant de la mise en œuvre des changements seront fondés sur les événements futurs et les décisions prises par EDSC, et seront différents des estimations incluses dans ce document. Ces écarts pourraient être importants.
Avertissement
Ce document est une traduction basée sur un rapport rédigé en langue anglaise et intitulé « Review of the Social Security Tribunal for Employment and Social Development Canada » (Révision du Tribunal de la sécurité sociale du Canada pour Emploi et Développement social Canada). Ce rapport a été préparé par KPMG LLP (ci-après « KPMG ») pour Emploi et Développement social Canada (ci-après « Client ») conformément aux termes de l’accord contractuel avec le Client, daté du 18 avril 2017 (ci-après « l’accord contractuel »). KPMG ne garantit pas que l’information présente dans la version traduite soit précise, complète, suffisante ou appropriée pour un usage par une autre personne ou entité. Aucune personne ou entité ne peut compter sur le document traduit et KPMG, par la présente, rejette expressément toute responsabilité et tout engagement envers toute personne ou entité au regard de l’utilisation de ce document. Lorsqu’une différence est observée entre ce document et sa version anglaise, la version anglaise doit être considérée comme étant l’originale.
Résumé
Le 7 mars 2017, le ministre de la Famille, des Enfants et du Développement social, l’honorable Jean-Yves Duclos, a annoncé que le Tribunal de la sécurité sociale (TSS ou « le Tribunal ») ferait l’objet d’un examen d’ici la fin de l’année dans le but d’en améliorer les processus et d’en évaluer l’équité et la transparence, et de s’assurer qu’il répond aux besoins et aux attentes des Canadiens.
L’examen donne suite à une série de rapports dans lesquels il était indiqué que le processus d’appel était trop complexe et trop légaliste, et que les Canadiens vulnérables devaient attendre beaucoup trop longtemps pour obtenir la confirmation de leur admissibilité à des prestations.
Dans le budget de 2012, le gouvernement fédéral a introduit des modifications législatives visant à « éliminer le double emploi dans les services des appels et des tribunaux en remplaçant l’actuel système de tribunaux administratifs visant les principaux programmes fédéraux de sécurité sociale par un organe décisionnel à guichet unique. » Il était prévu qu’un nouvel organe décisionnel à guichet unique rationaliserait et simplifierait les processus d’appel et améliorerait la prise de décisions. Grâce à ces efforts de modernisation, le nouveau système de tribunal, une fois parvenu à maturité, permettrait de réaliser des gains d’efficience et des réductions de coûts qui généreraient des économies annuelles de 25 millions de dollars. Dans le cadre du budget de 2012, le gouvernement a réitéré son engagement à préserver un processus d’appel indépendant, objectif et axé sur le client au chapitre des décisions administratives.
Sous la responsabilité du ministre d’Emploi et Développement social Canada, le TSS a été créé le 1er avril 2013 dans le but d’examiner les appels interjetés à l’égard de décisions rendues par la Commission de l’assurance-emploi du Canada (CAEC ou « la Commission ») relativement aux demandes d’assurance-emploi, et à l’égard de décisions d’EDSC concernant les programmes du Régime de pensions du Canada (RPC) et de la Sécurité de la vieillesse (SV). Ce nouveau tribunal administratif combinait sous une même structure quatre tribunaux administratifsNote de bas de page 1 rendant des décisions quasi judiciaires sur des litiges portés en appel pour les programmes susmentionnés. Ces anciens tribunaux exerçaient leurs activités sous la tutelle de l’ancien ministère des Ressources humaines et du Développement social du Canada (RHDSC) et de la CAEC.
Les principes du gouvernement du Canada à l’appui d’un gouvernement ouvert et responsableNote de bas de page 2, jumelés aux priorités et à la direction stratégique d’EDSC pour la conception et la prestation de services pratiques, sécuritaires et axés sur le client, fournissent une orientation solide quant aux attentes à l’égard d’une fonction de tribunal centrée sur le client. D’après les principes d’un gouvernement ouvert et responsable, le processus dont est saisi un tribunal administratif doit être moins formel, plus rapide et plus accessible que celui des tribunaux judiciaires. Il devrait permettre aux citoyens n’ayant aucune représentation juridique de satisfaire leurs intérêts efficacement. En outre, il est tout aussi important de ne pas perdre de vue que l’indépendance des tribunaux administratifs n’est pas une norme absolue.
L’examen
L’examen portait sur le mandat, la structure, les fonctions, le rendement et les interrelations du TSS. Les coûts et les résultats opérationnels du TSS pour les deux exercices financiers ayant pris fin le 31 mars 2017 ont été comparés aux coûts et aux résultats opérationnels des anciens tribunaux pour les deux exercices financiers ayant pris fin le 31 mars 2012Note de bas de page 3. Nous avons examiné plus de 300 documents fournis par EDSC et le TSS, lesquels étaient pertinents à la fois pour les systèmes de tribunaux précédents et les systèmes actuels, et ce au chapitre des renseignements sur les finances, les ressources et le rendement, des organigrammes et des plans de processus, des lois, des règlements et des politiques, des examens et des rapports antérieurs sur les programmes de prestations sociales et des coupures de presse.
Les principales pratiques en vigueur, tirées d’ouvrages et de publications universitaires, d’expériences et d’un examen environnemental, ont orienté l’examen. Cinq tribunaux ont été identifiés comme étant des éléments de comparaison externes en fonction desquels le TSS a été examiné, quatre d’entre eux étant situés au Canada et un autre à l’étranger. Ces tribunaux ont des points en commun avec le TSS, dans la mesure où ils fournissent un revenu ou des prestations aux citoyens et/ou aux travailleurs, et où ils traitent des dossiers dont le degré de complexité varie de façon comparable (par exemple, allant de l’admissibilité de base à des preuves médicales complexes).
Nous avons également eu besoin d’écouter ceux qui ont interagi avec les tribunaux précédents et avec le TSS, et d’apprendre de leurs expériences.
Nous avons mené des entrevues auprès de plus de 30 représentants gouvernementaux, et avons tenu des ateliers avec des représentants d’EDSC, du TSS et du Service canadien d’appui aux tribunaux administratifs (SCATA) afin de comprendre les processus d’appel ainsi que les structures, les politiques et les lois qui les sous-tendent.
Des consultations en ligne ont été annoncées sur 14 sites Web gouvernementaux, et plus de 17 680 courriels ont été envoyés à des publics cibles. Du 28 juin au 8 août 2017, nous avons mené quatre sondages auprès des appelants, des représentants, des membres actuels et des anciens membres du tribunal, et des employés qui fournissent des services au TSS. Nous avons reçu plus de 900 réponses. En outre, nous avons reçu plus de 30 observations écrites de la part d’organisations syndicales et communautaires, de cliniques juridiques et de cabinets d’avocats, d’appelants et de représentants, de membres actuels et d’anciens membres du TSS, et de commissaires représentant les travailleurs et les employeurs de la CAEC.
Nous avons tenu six groupes de discussion à l’échelle du Canada, auxquels ont participé soixante intervenants syndicaux et communautaires, des membres des tribunaux précédents et quelques appelants.
Tout au long de l’examen, un nombre imposant d’intervenants ont fait savoir que les processus d’appel dont est saisi le TSS ne répondent pas aux attentes sur le plan de la rapidité, de l’équité, de la transparence, de l’accessibilité et de l’efficience. Nous avons également été mis au fait de l’existence d’enjeux liés aux ressources et à la charge de travail auxquels le TSS a été confronté lorsqu’il a été mis sur pied en 2013.
Il est important d’entendre ces points de vue et de les comprendre. Ces points de vue ont orienté et ont corroboré l’analyse des coûts, des résultats d’exploitation et du degré de satisfaction des clients du TSS comparativement aux anciens tribunaux et aux tribunaux utilisés à titre d’éléments de comparaison externes qui entendent des appels relatifs aux prestations sociales.
Toutes ces activités ont orienté l’analyse menée par KPMG du système des appels relatifs aux prestations sociales entendus par le TSS ainsi que les recommandations connexes visant à améliorer ce système pour les Canadiens.
Principales conclusions
Dans l’ensemble, l’examen a permis de dégager les conclusions suivantes :
- Le TSS est né d’une initiative lancée dans le cadre du Plan d’action pour la réduction du déficit, qui visait à réaliser 25 millions de dollars en économies annuelles. Il a été annoncé dans le budget du gouvernement fédéral sans bénéficier de l’engagement des intervenants. Ces deux facteurs – jumelés à une piètre planification de la transition faisant en sorte que le TSS a hérité d’un important arriéré de dossiers d’appel avant même que du personnel, des systèmes et des processus soient en place – ont donné lieu à un départ très instable que de nombreux intervenants ne sont pas près d’oublier.
- Sans égard aux défis auxquels le TSS a été confronté durant la transition, le coût total du TSS est moins élevé que le coût total des quatre anciens tribunaux réunis. Cependant, le coût moyen par appel relatif à l’assurance-emploi auprès de la Division générale du TSS est considérablement plus élevé qu’auprès de l’ancien Conseil arbitral. Le coût moyen pour tout autre appel auprès du TSS est inférieur est moins élevé que ce qu’il en coûtait auprès des trois autres anciens tribunaux.
- Par rapport aux anciens tribunaux, les délais depuis l’étape de la présentation de la demande à la décision sont plus longs pour les décisions de la Division générale (sections Assurance-emploi et Sécurité du revenu), ainsi que pour les appels soumis à la Division d’appel – Assurance-emploi. Ces délais sont particulièrement importants dans le cas de la Division générale – Assurance-emploi, soit cinq fois plus longs en moyenne par rapport à l’ancien Conseil arbitral.
- Les processus d’appel du TSS émanent de sa loi habilitante adoptée en 2012 et du règlement connexe publié en 2013. Il est important de reconnaître qu’un certain nombre de changements nécessaires au passage de l’ancien Conseil arbitral vers le système actuel reflètent les pratiques exemplaires actuelles et accroissent l’indépendance du système d’appel, une exigence fondamentale pour un tribunal administratif. Il demeure toutefois que l’approche du TSS, qui consiste à appliquer strictement la loi, comporte ses revers en ce qui a trait à l’efficacité, à l’efficience et à l’orientation du client. Fournir un service axé sur le client tout en tirant parti de la souplesse maximale de la loi habilitante du TSS et de son règlement d’application est ce qui permettra de servir les Canadiens vulnérables de la meilleure façon possible.
- L’examen de la structure d’appel et de son cadre législatif et réglementaire habilitant a permis de constater qu’un certain nombre de mesures introduites afin d’accélérer les appels ayant une chance raisonnable de succès ont eu l’effet non souhaité de ralentir le processus et d’engendrer des frustrations chez les clients. Qui plus est, les processus du TSS témoignent majoritairement d’une approche « applicable à tous », sans faire la distinction entre la nature de courte durée du régime de prestations d’assurance-emploi et la nature de longue durée des programmes de pensions.
- Nous avons constaté durant les consultations publiques une insatisfaction générale à l’égard de la responsabilisation du TSS, ce qui englobe la production de rapports publics, l’accessibilité de ses processus et de ses décisions, les normes et les délais de service, et le rendement financier. Des efforts supplémentaires sont requis pour appuyer un tribunal transparent et responsable, qui cadre avec l’approche globale du gouvernement du Canada en matière de responsabilité à l’égard des contributions financières et non financières envers l’atteinte de résultats pour les Canadiens.
- Finalement, les gouvernements du monde entier reconnaissent que pour améliorer les résultats sur le plan social, les programmes sociaux doivent être centrés sur la personne/le client. Le système d’appel, dans le contexte des programmes sociaux centrés sur la personne/le client, doit établir un équilibre entre les principes d’un processus administratif indépendant d’examen et de règlement des décisions liées au programme et les valeurs et principes du programme lui-même. Bien que le TSS continue de mettre au point ses pratiques et ses procédures, le système actuel du TSS n’incorpore pas beaucoup de pratiques exemplaires propres à une organisation axée sur le client.
L’environnement complexe au sein duquel opère le TSS fournit un contexte important pour le présent examen et a mis en valeur l’importance de la collaboration entre les organisations gouvernementales ayant un rôle à jouer dans le système d’appel.
L’examen et l’analyse qui en découle ont tenu compte de la complexité du système, ainsi que d’un certain nombre d’autres volets, notamment l’analyse des coûts et des échéanciers, la structure d’appel, la complexité des processus, les interrelations avec les organisations gouvernementales, la responsabilité du TSS et la mobilisation de ses intervenants, ainsi que l’approche client des processus et du système d’appel.
Recommandations
Tous les principaux intervenants du système judiciaire convenaient que l’objectif d’un système d’appel devrait être de servir les Canadiens vulnérables au moyen d’un processus d’appel équitable, objectif et adapté à leurs besoins, tout en respectant l’indépendance décisionnelle du Tribunal.
Pour atteindre cet objectif, un rétablissement – ou un renouvellement – du TSS sera nécessaire; il faudra passer d’une orientation primaire sur la loi vers une orientation portée davantage sur le client, en tirant parti de la souplesse maximale fournie par la loi et le règlement habilitants du TSS. Ce renouvellement devra être accompagné d’une éthique en matière de leadership qui est également axée sur le client et sur la qualité du service. Les possibilités de changement nécessiteront des choix et des compromis délibérés touchant à l’ensemble des objectifs. Certains changements relèvent du TSS; d’autres nécessiteront une collaboration entre les organismes gouvernementaux concernés par les systèmes d’appel, ainsi qu’un engagement significatif et durable de la part des communautés d’intervenants. Il reste néanmoins que d’autres changements nécessiteront des modifications législatives et/ou réglementaires. Ce qui est indéniable, c’est que des changements sont nécessaires, à commencer par les changements opérationnels au sein du TSS visant à accroître la satisfaction des clients et appuyés par un plan bien conçu.
KPMG fait sept recommandations au ministre, chacune d’elles étant appuyée par un éventail d’options présentées à la section 3 du présent rapport. Les options vont de modifications aux structures de gouvernance, organisationnelle et d’appel actuelles à des changements fondamentaux et structurels touchant à la gouvernance et à l’organisation du TSS. La majorité des options ne prévoient probablement pas de modifications législatives ou réglementaires, mais il faut s’attendre à ce que la culture légaliste cède le pas à une culture axée sur le client, où certains des pouvoirs sont délégués dans le but d’accroître l’efficience.
KPMG recommande au ministre :
- de mettre en œuvre une série de changements qui orienteront le TSS vers une culture et un modèle axés sur le client;
- d’harmoniser la structure des processus d’appel avec les caractéristiques des divers programmes de prestations qu’ils appuient, tout en fournissant un processus d’appel perçu par le client comme étant équitable et transparent;
- de minimiser la complexité afin de mieux répondre aux besoins du client et, s’il y a lieu, de l’aiguiller dans une démarche d’interactions complexes;
- de renforcer le système d’appel en officialisant les stratégies d’engagement afin de mieux mobiliser les intervenants;
- de définir et clarifier les rôles et les responsabilités d’EDSC, du TSS et du SCATA en ce qui concerne la manière dont ils collaborent pour atteindre les objectifs du gouvernement fédéral tout en servant le client;
- d’utiliser plus efficacement les ressources du SCATA en augmentant la portée des services de soutien fournis aux membres;
- d’établir un cadre intégré de reddition de comptes et de présentation de rapports allant de l’étape de la révision à l’appel et considérant les contributions de toutes les parties à l’égard d’un processus de recours efficace et efficient.
En conclusion
Bien que le cadre législatif et réglementaire sous-tendant les processus et les opérations du TSS comporte des différences importantes par rapport aux anciens tribunaux, sa raison d’être demeure la même : rendre des décisions justes, de la façon la plus rapide et la plus économique possible en ce qui concerne les appels et les autres demandes, et veiller à ce que la démarche se déroule aussi simplement et prestement que les circonstances, l’équité et la justice naturelle le permettent. Il y a deux paliers d’appel pour chaque programme, comme c’était le cas auparavant. Le fondement de l’appel – l’admissibilité en fonction des critères établis – demeure le même. Et le principe directeur consistant à fournir un processus d’appel équitable, crédible et accessible demeure inébranlable. Des économies d’échelle ont été réalisées en regroupant sous un seul tribunal les fonctions administratives de quatre tribunaux. D’après les réponses au sondage et les documents de référence, sans être élevée, la satisfaction des clients envers le TSS n’est pas forcément inférieure à ce qu’elle était à l’égard du système précédent. Toutefois, des plaintes tout à fait légitimes faisant état d’une complexité accrue, de délais prolongés et d’une entité formelle, distante et légaliste où l’on peine à s’orienter s’accompagnent de nombreux commentaires de gens qui regrettent les façons de faire du passé et réclament un changement.
En plus des facteurs susmentionnés, on fait également état d’un bris d’équilibre des pouvoirs entre un tribunal constitué de trois membres, perçu comme étant un « procès par les pairs », et un processus à décideur unique souvent éloigné de l’appelant et de son contexte professionnel ou personnel (un processus perçu comme n’accordant pas la priorité au client); on mentionne donc l’élimination du tripartisme dans les appels relatifs à l’assurance-emploi. Ces facteurs créent à tout le moins la perception d’un niveau moins élevé d’accès et d’égalité.
Par conséquent, la question ne vise pas tant à déterminer lequel des tribunaux d’hier ou d’aujourd’hui a « la bonne formule », mais plutôt, à cerner de quelle façon des mesures concrètes peuvent être prises afin d’améliorer l’efficacité et l’efficience des structures et des processus du TSS, de tirer parti de la pleine souplesse de sa loi et de son règlement habilitant, et de favoriser une culture axée sur le client qui le place au centre de son processus d’appel.
En conclusion, nous encourageons fortement le ministre à prendre le temps nécessaire pour faire preuve de toute la diligence raisonnable et nécessaire pour évaluer les recommandations et les options disponibles. Cela nécessitera des choix et des compromis délibérés touchant à l’ensemble des objectifs, en plus d’une analyse et d’une évaluation plus poussées afin de garantir que les changements produisent des résultats positifs pour les clients à court, à moyen et à long terme. Tirant des leçons du passé, la stratégie pour l’avenir devrait englober la mobilisation des communautés d’intervenants, et inclure un plan pluriannuel conçu pour produire des changements opérationnels à court terme, suivis de changements plus fondamentaux, notamment des modifications législatives et réglementaires, à moyen et à long terme. Le plan devrait être mis à jour annuellement et accompagné de rapports publics réguliers sur les résultats. Les changements mis en œuvre devraient permettre d’obtenir les résultats souhaités sur le plan de l’accessibilité, de l’équité et de la transparence qui, collectivement, continuent d’améliorer les processus d’appel du TSS et l’ensemble du système de prestations pour les Canadiens vulnérables.
1. Introduction à l’examen
1.1 Portée, contexte et orientation de l’examen
1.1.1 Portée
Emploi et Développement social Canada (EDSC), sous la gouverne du ministre de la Famille, des Enfants et du Développement social, a retenu les services de KPMG, s.r.l. (ci-après « KPMG ») pour la conception et la réalisation d’un examen du Tribunal de la sécurité sociale du Canada (TSS) dans le but de mener une évaluation et de formuler des recommandations concernant son efficience, sa rapidité et son efficacité.
L’examen portait sur le mandat, la structure, les fonctions, le rendement et les interrelations du TSS. Les coûts et les résultats opérationnels du TSS pour les deux exercices financiers ayant pris fin le 31 mars 2017 ont été comparés aux coûts et aux résultats opérationnels des anciens tribunaux pour les deux exercices financiers ayant pris fin le 31 mars 2012Note de bas de page 4.
Un examen environnemental a été mené afin de dégager les différences et les similarités entre le modèle opérationnel du TSS et ceux de cinq tribunaux administratifs comportant des fonctions ou un mandat semblables, ce qui incluait les résultats d’exploitation et les mesures de la satisfaction du client fondés sur les renseignements disponibles publiquement.
Dans le cadre de l’examen, il a été essentiel d’obtenir et d’utiliser les commentaires et les points de vue d’un éventail d’intervenants internes et externes et de parties intéressées.
Bien que cela ait été pris en considération, la portée de l’examen n’incluait pas le Service canadien d’appui aux tribunaux administratifs (SCATA) et le processus de révision (comme il est expliqué ci-après).
Le SCATA fournit des services et des infrastructures de soutien au TSS; pour cette raison, l’évaluation de l’efficience et de l’efficacité du TSS devait invariablement tenir compte du soutien et des services offerts par le SCATA. Il ne faut toutefois pas considérer que l’évaluation et les conclusions reflètent l’organisation du SCATA dans son ensemble.
Avant d’interjeter appel devant le TSS, une personne doit d’abord demander à Service Canada de réviser sa demande refusée de prestations d’assurance-emploi, du Régime de prestations du Canada ou de la Sécurité de la vieillesse. Ce processus s’inscrit dans un processus de recours global, et n’est souvent pas distingué du processus d’appel par l’appelant; ainsi, les observations et les renseignements pertinents ayant trait au processus d’appel du TSS sont joints à la présente.
1.1.2 Contexte de l’examen
Le 1er avril 2013, le TSS a été créé dans le but d’examiner les appels interjetés à l’égard de décisions rendues par la Commission de l’assurance-emploi du Canada (CAEC ou « la Commission ») relativement au régime d’assurance-emploi, et à l’égard de décisions d’EDSC concernant les programmes du Régime de pensions du Canada (RPC) et de la Sécurité de la vieillesse (SV).
Le 15 juin 2016, le Comité permanent des ressources humaines, du développement des compétences, du développement social et de la condition des personnes handicapées (HUMA) a déposé son rapport, intitulé Exploration des conséquences des récents changements à l’assurance-emploi et des moyens d’améliorer l’accès au programme. Plus particulièrement, la recommandation numéro 13 de ce rapport proposait qu’EDSC mène un examen du nouveau TSS axé sur les coûts, l’efficience, la satisfaction des clients, la transparence, le format des audiences et la rapidité de la prise de décisions. Les préoccupations exprimées par les témoins devant le Comité portaient sur ce qui suit :
- Le nombre d’appels considérablement moins élevé entendus dans le nouveau système comparativement à l’ancien système.
- Le délai avant que les appels des prestataires soient entendus en raison du manque de personnel ou de membres du TSS et de l’absence de délais à respecter pour rendre les décisions.
- Le recours aux audiences téléphoniques ou par vidéoconférence au lieu des audiences en personne, ce qui cause des problèmes pour certains appelants.
- Ce qui semble être une réduction de la transparence du nouveau système, qui ne rend plus l’ensemble des décisions publiques et accessiblesNote de bas de page 5.
Le 7 mars 2017, le ministre de la Famille, des Enfants et du Développement social, l’honorable Jean-Yves Duclos, a annoncé que d’ici la fin de l’année le Tribunal de la sécurité sociale (TSS) ferait l’objet d’un examen visant à en améliorer les processus et à en évaluer l’équité et la transparence afin de s’assurer que le TSS répond aux besoins et aux attentes des Canadiens.
1.1.3 Orientation de l’examen
L’évaluation de KPMG a été orientée par les éléments suivants :
- La justification pour la création du TSS était de rationaliser et de simplifier les appels, ainsi que d’améliorer la prise de décisionsNote de bas de page 6.
- L’objectif d’un tribunal administratif est d’opérer selon une procédure moins formelle, plus rapide et plus accessible que celle des tribunaux judiciaires, ce qui devrait permettre aux citoyens qui ne sont pas représentés de servir leurs intérêts efficacementNote de bas de page 7.
- Les principes de base énoncés dans le rapport intitulé Pour un gouvernement ouvert et responsable concernant un éventail de questions administratives, procédurales et institutionnelles touchant le système de gouvernement du Canada, ce qui englobe les tribunaux administratifsNote de bas de page 8.
- En réponse au rapport de HUMA, le gouvernement fédéral s’est engagé à mettre sur pied un système d’appel rapide, efficace et efficient, afin que les Canadiens obtiennent l’aide dont ils ont besoin quand ils en ont le plus besoinNote de bas de page 9.
- Le TSS s’est engagé à rendre des décisions de qualité et opportunes, et à améliorer l’efficience, la transparence et l’accès à la justice du tribunal, comme établi dans le Rapport sur les réalisations de 2013 à 2016 du TSS
- Tous les principaux intervenants ont insisté sur l’importance d’un examen axé sur le client.
1.2 Contenu du rapport
1.2.1 Énoncé des travaux
L’examen est fondé sur les exigences décrites dans l’Énoncé des travaux (EDT). Le tableau ci-après indique les exigences établies dans l’EDT ainsi que les sections du rapport où elles se trouvent.
| Exigence de l’énoncé des travaux | Où la trouver |
|---|---|
| Portée | |
| Examiner les documents déjà élaborés par EDSC, le TSS et d’autres sources au sujet de ses programmes législatifs et des processus de recours. | Les documents fournis par EDSC, les commissaires représentant les travailleurs et les employeurs, le TSS, le SCATA et notre analyse documentaire ont servi de fondement à l’examen et à l’analyse de KPMG. |
| Examiner la gouvernance et la structure organisationnelle du TSS et, au besoin, cerner des options pour des modèles différents. | Les références à la gouvernance et à la structure organisationnelle du TSS ainsi qu’aux options pour des modèles différents figurent à la section 6 Interrelations entre le TSS et EDSC, à la section 7 Interrelations entre le TSS et le SCATA, à la section 8 Rôle des intervenants et à la section 9 Responsabilisation à l’égard des résultats. |
| Mener un examen environnemental des différences et des similarités entre les divers paramètres appropriés, dans le but de fournir une comparaison ciblant particulièrement les modèles opérationnels, les normes de service et la satisfaction des clients qui en découle pour ces organisations, si ces données sont disponibles. | Section 5 Structures d’appel Section 7 Interrelations entre le TSS et le SCATA Section 9 Responsabilisation à l’égard des résultats Section 10 Complexité Section 11 Efficience Section 12 Approche axée sur le client |
| Examiner la loi et le règlement actuels qui gouvernent le TSS ainsi que ses opérations afin de déterminer s’ils ont une incidence sur la marge de manœuvre du TSS pour mettre en œuvre les changements qui amélioreront les processus généraux. L’examen de la loi et du règlement (ainsi que des modifications législatives et réglementaires proposées par le fournisseur) par rapport aux opérations et aux résultats devrait inclure une analyse et une évaluation de la façon dont des gains d’efficience peuvent être réalisés sur le plan du format des audiences, du délai pour rendre des décisions, de la durée et de la complexité des décisions, de l’accès à la justice, de la rapidité, de l’orientation et des directives opérationnelles, etc. | Un examen législatif a servi d’élément clé pour tous les aspects de l’examen, et on fait mention de la loi à la section 4 Comparaison avec les anciens tribunaux, à la section 5 Structures d’appel, à la section 9 Responsabilisation à l’égard des résultats et à la section 10 Complexité. |
| Le fournisseur mènera une série de consultations publiques. Pas moins de quatre consultations en groupe (en personne) à l’échelle du Canada seront conçues, organisées et menées intégralement par le fournisseur, de manière à assurer une représentation de tous les représentants canadiens. | Annexe B Consultations |
| Le fournisseur procurera diverses options relativement à d’autres moyens de mener des consultations auprès des intervenants. | Annexe B Consultations |
| Effectuer une comparaison du coût total des opérations actuelles du TSS et de celui des anciens tribunaux (Conseil arbitral, Bureau du juge-arbitre, Tribunal de révision et Commission d’appel des pensions). | Section 4 Comparaison avec les anciens tribunaux Annexe A Approche et méthodologie |
| Analyser l’efficience et les résultats de la prise de décisions au sein du TSS, ce qui englobe notamment la rapidité du service, le taux de succès des demandeurs et le taux d’appels infirmés connexe, et procéder à une comparaison avec les anciens tribunaux pour ce qui est de l’efficience, de la rapidité du service, de la satisfaction des clients, de l’équité et de la transparence, en tenant compte des diverses exigences législatives et réglementaires qui les gouvernent. | Section 4 Comparaison avec les anciens tribunaux Section 11 Efficience |
| Cibler les options potentielles pour améliorer davantage l’efficience, la rapidité et l’efficacité des opérations et des fonctions liées à la prise de décisions du TSS, qui sont permises par le cadre législatif et réglementaire actuel. En outre, présenter tout changement stratégique, législatif ou réglementaire requis pour améliorer les opérations, la transparence et les fonctions liées à la prise de décisions du TSS dans l’optique de réduire le fardeau administratif et les temps d’attente. | Section 3 Recommandations et options à examiner |
| Cerner l’incidence d’établir des limites relativement aux délais requis pour que le TSS rende ses décisions. | Section 3 Recommandations et options à examiner |
| Évaluer l’incidence (en ce qui a trait à l’efficacité, aux coûts, au taux d’appels infirmés et à la satisfaction des clients, entre autres) de tenir les audiences en personne, par vidéoconférence ou par téléconférence, sous forme de questions et réponses ou sur la foi du dossier, tant au sein de la Division générale qu’au sein de la Division d’appel. | Section 12 Approche axée sur le client |
| Activités et livrables clés | |
| Examen de la structure de gouvernance du TSS | Les références à la gouvernance et à la structure organisationnelle du TSS ainsi qu’aux options pour des modèles différents figurent à la section 6 Interrelations entre le TSS et EDSC, à la section 7 Interrelations entre le TSS et le SCATA, à la section 8 Rôle des intervenants et à la section 9 Responsabilisation à l’égard des résultats. |
| Comparaison des coûts entre le système actuel et l’ancien système | Section 4 Comparaison avec les anciens tribunaux Annexe A Approche et méthodologie |
| Comparaison de l’efficience entre le système actuel et l’ancien système | Section 4 Comparaison avec les anciens tribunaux |
| Comparaison de la satisfaction des clients entre le système actuel et l’ancien système | Section 4 Comparaison avec les anciens tribunaux |
| Observations et recommandations sur la manière d’améliorer l’équité et la transparence du TSS | Section 3 Recommandations et options à examiner |
| Mener un examen environnemental des modèles opérationnels d’autres processus de recours semblables. | Des éléments de comparaison sont présentés à la section 5 Structures d’appel, à la section 6 Interrelations entre le TSS et EDSC, à la section 7 Interrelations entre le TSS et le SCATA, à la section 10 Complexité, à la section 11 Efficience et à la section 12 Approche axée sur le client. |
| Concevoir et mener une série de consultations publiques et procéder à un examen du TSS. | Annexe B Consultations |
| Recommander les niveaux d’affectation des ressources appropriés pour le TSS. | Section 3 Recommandations et options à examiner |
| Évaluer l’incidence des changements au format des audiences sur les appels au premier et au deuxième paliers. | Section 4 Comparaison avec les anciens tribunaux Section 12 Approche axée sur le client |
| Évaluer l’incidence de l’établissement de délais à respecter pour la prise de décisions. | Section 3 Recommandations et options à examiner |
| Fournir des options pour améliorer l’efficience, la rapidité et l’efficience du TSS. | Section 3 Recommandations et options à examiner |
1.2.2 Organisation du rapport
Le rapport qui suit présente les résultats de l’examen de KPMG, ce qui inclut l’analyse sous-jacente et les preuves à l’appui, et fournit des recommandations et des options à considérer en vue d’améliorer l’efficience, la rapidité et l’efficacité du TSS. Le rapport est organisé comme suit :
| Section | Description |
|---|---|
| Section 2 Un système complexe | Fournit un aperçu du système de prestations sociales au sein duquel opère le TSS. |
| Section 3 Recommandations et options à examiner | Formule des recommandations découlant de l’analyse présentée dans les sections subséquentes ainsi que des options à examiner. |
| Section 4 Comparaison avec les anciens tribunaux | Compare le TSS avec les anciens tribunaux, y compris les coûts totaux et unitaires. |
| Section 5 Structures d’appel | Fournit une analyse de la structure du processus d’appel, y compris les paliers d’appel et les résultats. |
| Section 6 Interrelations entre le TSS et EDSC
Section 7 Interrelations entre le TSS et le SCATA |
Examine les interrelations entre le TSS et les autres parties du gouvernement fédéral dans l’optique du service à la clientèle et d’un fonctionnement efficient et rapide du tribunal. |
| Section 8 Rôle des intervenants | Examine le rôle des groupes syndicaux et communautaires dans le processus d’appel et les interrelations entre ces derniers et le TSS. |
| Section 9 Responsabilisation à l’égard des résultats | Considère la structure de responsabilisation et la production de rapports du TSS. |
| Section 10 Complexité | Analyse, du point de vue d’un appelant, la complexité des interactions avec le TSS et le soutien fourni. |
| Section 11 Efficience | Considère l’efficience du TSS. |
| Section 12 Approche axée sur le client | Analyse l’orientation du TSS relativement aux principes du service axé sur le client. |
| Annexe A Approche et méthodologie | Fournit un aperçu de l’approche et des méthodes sous-jacentes utilisées dans le cadre de l’examen. |
| Annexe B Consultations | Fournit de l’information complémentaire résumant les consultations menées avec EDSC, le TSS et le SCATA, les groupes de discussion, les sondages et les observations écrites. |
| Annexe C Acronymes | Fournit une liste d'acronymes |
1.2.3 Résultats des sondages et des consultations
Les résultats des sondages sont présentés tout au long du présent rapport. Les sondages en ligne, y compris le formulaire d’observations écrites en ligne, étaient disponibles du 28 juin au 8 août 2017. Environ 6 000 visites ont été enregistrées, et 905 réponses ont été reçues.
On a demandé aux appelants, aux représentants, aux membres du Tribunal et aux employés anciens et actuels de fournir leurs points de vue sur un éventail de sujets liés au TSS. Le sondage présentait un énoncé positif, de sorte que le fait d’être en accord avec le sondage représentait un avis favorable et le fait d’être en désaccord, un avis défavorable. Par exemple : « Dans son ensemble, j’ai été satisfait(e) avec le processus d’appel du TSS. »
Les résultats sont présentés soit sous forme du pourcentage de répondants ayant sélectionné chacun des choix, de fortement en désaccord à fortement en accord, ou sous forme de moyenne des réponses pour chaque question.
Les points de vue des intervenants sont également présentés au moyen de citations provenant des consultations. Ils sont reflétés tout au long du rapport, et tiennent compte des opinions de ceux qui ont participé aux consultations, et non de KPMG.
De plus amples renseignements se trouvent à l’annexe B Consultations.
1.2.4 Anciens tribunaux et comparaison avec le TSS
L’ancien système de tribunaux administratifs était constitué de quatre tribunaux, le Conseil arbitral (CA) et le Bureau du juge-arbitre (BJA) pour l’assurance-emploi, et le Bureau du Commissaire des tribunaux de révision (BCTR) et la Commission d’appel des pensions (CAP) pour les prestations de sécurité du revenu. Les anciens tribunaux ont été remplacés par le TSS, qui est constitué d’une Division générale composée de deux sections et d’une Division d’appel. Le processus de révision de l’assurance-emploi consistait en un examen informel mené en même temps que l’appel était interjeté devant le Conseil arbitral. Les graphiques suivants font une comparaison des anciens tribunaux et des divisions du TSS.
Description texte de la figure 1
La figure 1 présente la structure de recours dans le cadre du système d'appel précédent. L’ancien système comprenait quatre tribunaux, le Conseil arbitral (CA) et le Bureau du juge-arbitre (BJA) pour les prestations d’assurance–emploi (AE) et le Bureau du Commissaire des tribunaux de révision (BCTR) et la Commission d’appel des pensions (CAP) pour les prestations de la sécurité du revenu (SR). Les décisions initiales de l'AE étaient assujetties à un réexamen informel alors que les décisions initiales de la SV/RPC étaient sujettes à un réexamen obligatoire avant d’en appeler aux prochains niveaux, à savoir le CA puis le Juge-arbitre comme prochain recours pour l’AE et le BCTR puis la CAP comme prochain recours pour la SV/RPC. Les décisions quasi-judiciaires du Juge-arbitre et de la CAP étaient sujettes à révisions en vertu de la Loi sur les Cours fédérales.
Description texte de la figure 2
La figure 2 présente la structure de recours dans le cadre du système d’appel du Tribunal de la sécurité sociale (TSS). Le Tribunal comprend une Division générale et une Division d’appel. La Division générale a une section de l’assurance-emploi et une section de la sécurité du revenu. La Division générale - section de l'assurance-emploi entend et prend des décisions concernant les appels des décisions de réexamen prises par la Commission de l'assurance-emploi du Canada. La Division générale - section de la sécurité du revenu entend et prend des décisions concernant les appels des décisions de réexamen prises par le ministre de l'Emploi et Développement social Canada concernant le Régime de pensions du Canada et la Loi sur la sécurité de la vieillesse. La Division d'appel statue sur les questions en appel de la Division générale. Les décisions quasi-judiciaires de la Division d’appel sont sujettes à révisions en vertu de la Loi sur les Cours fédérales.
De plus amples renseignements sur la comparaison entre les structures et les processus d’appel des anciens tribunaux et ceux du TSS sont fournis à la section 4.
1.2.5 Éléments de comparaison externes
La portée de l’examen incluait un examen environnemental des modèles opérationnels de cinq autres processus de recours semblables. Les critères de sélection des éléments de comparaison, comme convenu avec EDSC, sont les suivants :
- ils sont liés à des programmes de sécurité du revenu ou de prestations sociales;
- le programme connexe s’adresse au citoyen plutôt qu’à des entreprises ou à des spécialistes;
- les appels qu’ils entendent sont d’une complexité comparable à ceux du TSS (par exemple, l’exigence relative aux preuves médicales);
- il doit s’agir d’un tribunal administratif quasi judiciaire.
Les cinq tribunaux sélectionnés pour l’examen environnemental et utilisés comme fondement pour l’élaboration de pratiques communes et exemplaires présentées tout au long de ce rapport sont les suivants :
- Le Tribunal de l’aide sociale (TAS) de l’Ontario : Le TAS instruit les appels de personnes à qui on a refusé une aide sociale ou qui reçoivent de l’aide sociale sans toutefois être d’accord avec une décision ayant des répercussions sur le montant de leur aide sociale. Ce tribunal rend des décisions relatives aux recours liés au programme Ontario au travail et au Programme ontarien de soutien aux personnes handicapées. Le TAS est l’un des huit tribunaux de justice sociale de l’Ontario.
- Tribunal administratif d’appel de l’Australie : Le Tribunal administratif d’appel est un organisme indépendant établi dans le but de fournir un examen indépendant des décisions administratives rendues par le gouvernement australien et certains organismes non gouvernementaux. Au sein du Tribunal administratif d’appel, la Division des services sociaux et de la pension alimentaire pour enfants examine les décisions relatives à la sécurité sociale, à l’aide à la famille et à l’aide financière aux étudiants, à la pension alimentaire et aux congés parentaux payés.
- Commission d’appels de la Commission des accidents du travail de l’Alberta : La Commission d’appels de la Commission des accidents du travail de l’Alberta est un tribunal quasi judiciaire qui instruit des appels en vertu de la Loi sur les accidents du travail, et elle constitue le dernier palier d’appel pour les décisions rendues par la Commission des accidents du travail. Le régime d’indemnisation des travailleurs est financé par les employeurs, similairement au régime d’assurance-emploi, qui est financé par les employeurs et employés.
- Le Tribunal des anciens combattants (révision et appel) (TACRA) : Le TACRA offre un processus de recours pour les décisions relatives aux prestations d’invalidité rendues par Anciens Combattants Canada.
- Tribunal administratif du Québec (TAQ) : Le TAQ examine les décisions administratives rendues au Québec, regroupées en fonction des catégories suivantes : affaires sociales, opérations immobilières, affaires économiques et affaires liées au territoire et à l’environnement. Le Tribunal instruit des appels déposés par des citoyens contre des décisions rendues par l’administration publique.
Ces éléments de comparaison externes fournissent des renseignements utiles sur les pratiques utilisées dans la sphère des recours en matière de sécurité sociale, ce qui inclut les dossiers liés à l’invalidité. Les comparaisons des structures d’appel pertinentes sont présentées à la section 5.2.
1.2.5.1 Un système complexe
Description texte de la figure 3
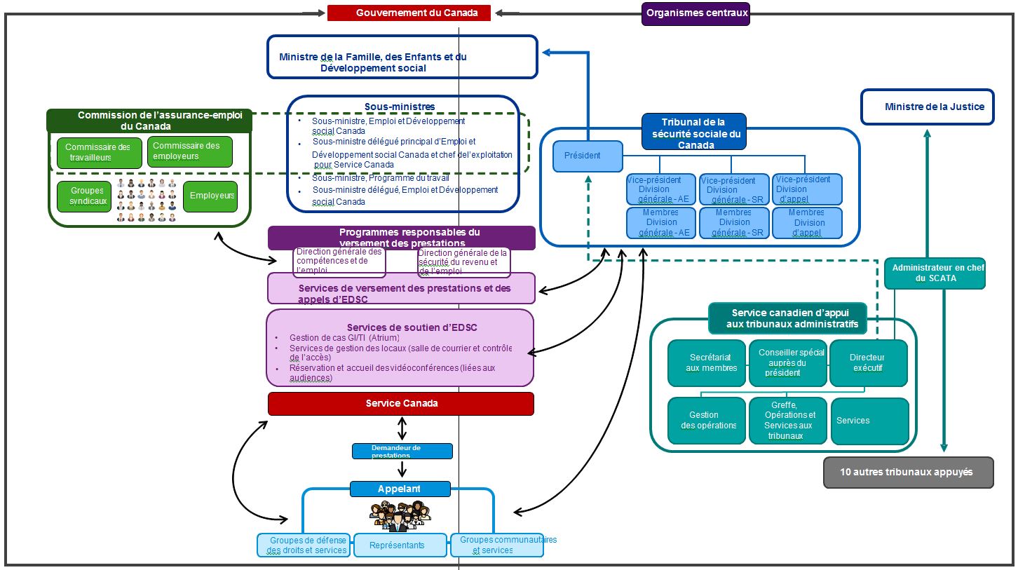
La figure 3 est un organigramme qui présente les relations qui existent au sein du gouvernement du Canada entre les différents intervenants impliqués dans le processus de recours des programmes de prestations sociales. Les intervenants comprennent Emploi et développement social Canada, le Tribunal de la sécurité sociale, le Service canadien d’appui aux tribunaux administratifs, la Commission de l’assurance-emploi du Canada, le ministre de la Famille, des Enfants et du Développement social et le ministre de la Justice.
2. Un système complexe
Cette section du rapport présente des renseignements généraux et contextuels permettant de comprendre la complexité du cadre de fonctionnement du TSS, ainsi qu’un aperçu de la gouvernance et des autres directives prises en compte dans cet examen.
Comme on l’a vu, le TSS en tant que tribunal administratif fait partie d’un système complexe et plus vaste destiné à répondre aux objectifs de la politique du gouvernement fédéral au chapitre de l’assurance-emploi et de la sécurité du revenu pour les Canadiens.
2.1 Comprendre un système complexe
2.1.1 Cadre législatif
La partie 5 de la Loi sur le ministère de l’Emploi et du Développement social (la Loi) établit le TSS et définit le fondement juridique relatif à sa structure et à ses pouvoirs décisionnels. Le Règlement sur le Tribunal de la sécurité sociale (le Règlement) constitue la base des règles et des procédures du Tribunal, lesquelles sont assorties de directives de pratique.
2.1.2 Gouvernance
La gouvernance et la surveillance du système d’assurance-emploi et des prestations sociales sont complexes.
Le TSS relève du portefeuille du ministre de la Famille, des Enfants et du Développement social.
La CAEC représente le gouvernement, les employés et les employeurs et joue un rôle important dans la surveillance du régime d’assurance-emploi. Elle doit également, en vertu du mandat que lui confère la loi, surveiller et évaluer annuellement le régime en question.
EDSC et Service Canada administrent le régime d’assurance-emploi au nom de la Commission ainsi que les programmes du RPC et de la SV.
Le SCATA fournit un soutien administratif au TSS sous l’autorité du ministre de la Justice.
Comme l’indiquent les principes du document Pour un gouvernement ouvert et responsable, les ministres exerceront une surveillance et des pouvoirs différents sur les organisations faisant partie de leur portefeuille. L’intégrité et la cohérence des activités du gouvernement dépendent largement de la capacité des ministres de coordonner leurs portefeuilles respectifs de façon intégrée, tout en respectant les divers degrés d’indépendance nécessaires.
En outre, le rôle du sous-ministre est de conseiller le ministre sur toutes les questions qui relèvent de sa compétence et de ses pouvoirs. Même s’il n’a pas d’autorité directe sur les entités non ministérielles rattachées au portefeuille, il joue un rôle clé à l’égard de la coordination des politiques ainsi que de la cohérence des activités et des rapports des entités du portefeuille, cadrant avec les objectifs stratégiques et les priorités du gouvernement, dans le respect des obligations de rendre compte et des mandats prévus dans la loi.
De leur côté, les administrateurs généraux doivent rechercher les occasions de contribuer au bon fonctionnement global du portefeuille – sans compromettre leur indépendance et l’autonomie de gestion nécessaire à leur organisme – et favoriser la compréhension mutuelle et la collaboration.
2.1.3 Tribunaux administratifs
L’orientation fournie par le document Pour un gouvernement ouvert et responsable, annexe H4 Organismes du portefeuille, constitue le fondement de l’analyse de la gouvernance et de l’organisation du TSS, dont les principes importants relatifs aux tribunaux administratifs sont résumés ci-après.
Les tribunaux administratifs sont créés pour rendre de façon indépendante du gouvernement des décisions ─ des décisions qui peuvent souvent être qualifiées de quasi judiciaires. Ces décisions portent fréquemment sur des droits ou des intérêts individuels, sont de nature technique et peuvent être considérées comme sensibles et vulnérables à l’ingérence politique.
Toutefois, ce ne sont pas des tribunaux judiciaires et ils ne remplissent pas la même fonction constitutionnelle que ceux-ci; ils fonctionnent dans le cadre du pouvoir exécutif de l’État. En outre, le degré d’indépendance peut varier et est déterminé par les lois habilitantes.
Le principe d’indépendance – selon lequel les ministres ne devraient pas intervenir auprès des tribunaux administratifs ou « quasi judiciaires » chargés de rendre des décisions en leur capacité quasi judiciaire – comporte un certain nombre de nuances :
- il ne s’applique pas à tous les aspects du travail de l’organisme, mais seulement aux décisions rendues dans le cadre d’une capacité quasi judiciaire;
- la loi constitutive détermine en grande partie dans quelle mesure le processus décisionnel quasi judiciaire est à l’abri d’une intervention ministérielle;
- quel que soit le degré d’indépendance d’un tribunal administratif, le ministre responsable doit rendre des comptes dans une certaine mesure sur l’efficacité de tous les organismes du portefeuille, y compris des tribunaux. Il est donc important pour les tribunaux administratifs d’être à l’affût du contexte plus large dans lequel s’inscrivent les activités du gouvernementNote de bas de page 10.
Le ministre et le sous-ministre du portefeuille doivent bien comprendre les rôles qu’ils auront à l’égard de chaque tribunal du portefeuille. Même s’il n’a pas d’autorité directe sur un tribunal administratif, le sous-ministre du portefeuille constitue la principale source de la fonction publique auprès de laquelle le ministre peut obtenir des conseils et du soutien relativement à la gestion des interrelations avec les tribunaux administratifs. Pour sa part, le dirigeant du tribunal a la responsabilité de coopérer pleinement avec le ministre et le sous-ministre, dans le respect de l’indépendance qui leur est conférée par la loi.
L’orientation indique qu’il est important d’entretenir constamment un dialogue ouvert et de discuter de questions d’intérêt général pour les deux parties, comme l’administration et l’établissement du budget, le mandat et la loi habilitante du tribunal et la responsabilité du ministre de rendre des comptes au Parlement au sujet du tribunal. Voici les considérations pratiques essentielles :
- les tribunaux administratifs ou « quasi judiciaires » font partie du pouvoir exécutif de l’État dans le cadre du mandat du Parlement. Le ministre responsable doit rendre des comptes sur l’efficacité du tribunal et doit répondre aux questions au Parlement relativement à tous les cas dont est saisi le tribunal;
- l’indépendance des tribunaux administratifs ne représente pas une norme absolue découlant de la séparation constitutionnelle des pouvoirs. L’indépendance d’un tribunal administratif, qu’il s’agisse de fonctions quasi judiciaires et non quasi judiciaires est déterminée par la loi habilitante qui le régit;
- les ministres ne doivent ni intervenir ni sembler intervenir auprès des tribunaux à l’égard de toute question au sujet de laquelle ces derniers sont chargés de rendre des décisions en leur capacité quasi judiciaire, à moins que la loi ne le permette;
- dans tous les cas, même lorsque le ministre ou le gouverneur en conseil dispose de pouvoirs lui permettant de renvoyer ou de renverser des décisions rendues, il est inapproprié de tenter d’influencer la prise d’une décision précise de nature quasi judiciaire.
2.1.4 Priorités et objectifs du gouvernement
Les priorités et objectifs globaux du gouvernement sont énoncés dans un certain nombre de communications, y compris dans les lettres de mandat ministériel. Une orientation commune et cohérente comprend notamment la responsabilisation, l’ouverture, la transparence et la collaboration.
Les priorités exposées dans la lettre de mandat ministériel et les objectifs d’EDSC ont également contribué à guider l’examen. Par exemple, la lettre de mandat ministériel du premier ministre indique ce qui suit :
- Le principal objectif relatif à l’accroissement de la sécurité économique et sociale des Canadiens et des Canadiennes et à l’amélioration du système d’AE est une priorité absolueNote de bas de page 11.
- L’importance d’un dialogue constructif avec les Canadiens et les Canadiennes, la société civile et les intervenants, y compris les représentants des milieux d’affaires et du monde syndical.
- L’engagement de relever la barre en matière d’ouverture et de transparence.
- Une collaboration avec la ministre des Services publics et de l’Approvisionnement afin d’établir des normes de services transparentes pour faire en sorte que les Canadiens et les Canadiennes touchent rapidement les prestations auxquelles ils ont droit.
- Les attentes du gouvernement, qui voudrait que notre travail repose sur la mesure du rendement, les données probantes et la rétroaction des Canadiens.
Le plan ministériel d’EDSC de 2017 à 2018 indique comme orientation stratégique la conception et la prestation de services pratiques et sécuritaires axés sur le client, ainsi que l’initiative connexe visant à simplifier la prestation des services et à fournir des services axés sur le client grâce à la modernisation du versement des prestations.
2.2 Collaboration
Il est important de souligner qu’au cours de l’examen, KPMG a entendu un engagement unanime de la part des principaux intervenants, selon lequel l’objectif du système d’appel devrait être d’offrir des services aux Canadiens vulnérables au moyen d’un processus d’appel équitable, objectif et souple, tout en respectant l’indépendance des décisions prises par le Tribunal.
Le TSS a été créé rapidement, et il ressortait clairement de l’examen que le TSS avait apporté des changements et qu’il continuait à en apporter afin d’améliorer l’efficience et l’efficacité de la fonction du Tribunal. Il ressortait aussi nettement qu’il y a bien une coordination opérationnelle entre les principaux intervenants.
Toutefois, il était également manifeste que des différences fondamentales existent en ce qui concerne la souplesse et l’application du cadre législatif existant, le but visé, les objectifs du nouveau système, ainsi que les rôles et responsabilités des principaux intervenants dans le processus d’appel. Ces différences sont soulignées tout au long du rapport.
Dans un rapport de 2011 du Service de recherches du Congrès (Congressional Research Service), Frederick Kaiser a traité de l’importance de la collaboration entre les organismes fédéraux dont les compétences se chevauchent par rapport aux objectifs : réduction de la fragmentation des politiques et de la concurrence entre les organismes; efficience et efficacité accrues; changement des cultures organisationnelles et administratives; rationalisation et amélioration de la surveillance par la direction. Ce type de coopération et de collaboration s’impose clairement pour la prestation des appels relatifs à la sécurité sociale, dans le respect des rôles et des mandats respectifs.
La mise en œuvre des recommandations et des options présentées à la Section 3 nécessitera la collaboration des organismes gouvernementaux concernés, un leadership solide, un mandat clairement défini, de même qu’un engagement significatif et durable des collectivités d’intervenants.
3. Recommandations et options à examiner
3.1 Aperçu
Tout au long de l’examen, un nombre imposant d’intervenants ont fait savoir que les processus d’appel dont est saisi le TSS ne répondent pas aux attentes sur le plan de l’équité, de la transparence, de l’accessibilité et de l’efficience. Bon nombre ont exprimé un vif désir de retourner à l’ancien système ou, du moins, de rétablir des aspects de l’ancien système. De plus, divers points de vue ont été présentés par les quatre organisations gouvernementales qui soutiennent le système d’appel quant aux interrelations, aux responsabilités et aux rôles respectifs et quant à la question de savoir si le système d’appel répond aux attentes de réduction des coûts, d’efficacité accrue et de satisfaction de la clientèle.
Il est facile de céder à la tentation de jeter tout le blâme sur le TSS; cependant, il ne faut pas oublier que les processus d’appel du TSS découlent des lois et des règlements habilitants, qui sont différents par rapport aux anciens tribunaux. Cela ne constitue pas une excuse, ni une défense, mais un facteur important pour la recherche d’un changement significatif. Il n’en demeure pas moins que, selon de nombreux intervenants, le TSS ne tire pas pleinement avantage de la souplesse que prévoit le Règlement et que les principes de l’informalité et de la rapidité des procédures sont devenus subordonnés à l’application des dispositions prescriptives du Règlement.
Les principaux intervenants étaient unanimement d’accord pour dire que l’objectif du système d’appel devrait être d’offrir des services aux Canadiens vulnérables au moyen d’un processus d’appel équitable, objectif et souple, tout en respectant l’indépendance des décisions prises par le Tribunal.
Pour atteindre cet objectif, un rétablissement – ou un renouvellement – du TSS sera nécessaire; il faudra passer d’une orientation primaire vers la loi à une orientation davantage portée sur le client, en tirant parti de la souplesse maximale fournie par la loi et le règlement habilitants du TSS. Ce « renouvellement » devra être accompagné d’une éthique en matière de leadership qui est également axée sur le client et sur la qualité du service.
KPMG présente sept recommandations au ministre, chacune étant étayée par un éventail d’options énoncées ci-après. Les recommandations et les options visent à rétablir une partie de ce qui a été perdu lors de la création du TSS, mais également à conserver et à améliorer les pratiques et les changements positifs nécessaires à un tribunal administratif indépendant. Les options imposeront des choix conscients et des compromis pour de nombreux objectifs. Certains changements relèvent des pouvoirs du TSS, tandis que d’autres requièrent la collaboration des organismes gouvernementaux intervenant dans le système d’appel, ainsi qu’un engagement significatif et durable des collectivités d’intervenants. D’autres nécessiteront vraisemblablement des modifications de la Loi ou du Règlement pouvant accélérer la réorientation du client et améliorer l’efficience et l’efficacité.
Ce qui est indéniable, c’est que des changements sont nécessaires, à commencer par des changements opérationnels au sein du TSS, puis de modifications législatives ou réglementaires, se fondant sur un plan bien élaboré qui améliore la satisfaction de la clientèle.
Les changements mis en œuvre devraient permettre d’obtenir les résultats souhaités sur le plan de l’accessibilité, de l’équité et de la transparence qui, collectivement, continuent d’améliorer les processus d’appel du TSS et l’ensemble du système de prestations pour les Canadiens vulnérables.
Par conséquent, les recommandations de KPMG au ministre sont les suivantes :
- mettre en œuvre une série de changements qui orienteront le TSS vers une culture et un modèle axés sur le client;
- harmoniser la structure des processus d’appel avec les caractéristiques des divers programmes de prestations qu’ils appuient, tout en fournissant un processus d’appel perçu par les clients comme étant équitable et transparent;
- minimiser la complexité afin de mieux répondre aux besoins du client et, s’il y a lieu, de l’aiguiller dans une démarche d’interactions complexes;
- renforcer le système d’appel en officialisant les stratégies d’engagement afin de mieux mobiliser les intervenants;
- définir et clarifier les rôles et les responsabilités d’EDSC, du TSS et du SCATA en ce qui concerne la manière dont ils collaborent pour atteindre les objectifs du gouvernement fédéral tout en servant le client;
- utiliser plus efficacement les ressources du SCATA en augmentant la portée des services de soutien fournis aux membres;
- établir un cadre intégré de reddition de comptes et de présentation de rapports allant de l’étape de la révision à l’appel et considérant les contributions de toutes les parties à l’égard d’un processus de recours efficace et efficient.
3.2 Recommandations et options
Après chaque recommandation figurent des options à examiner. Un certain nombre d’options s’appliquent à plus d’une recommandation, mais ne sont pas répétées pour faciliter la lecture. Ces recommandations et options nécessiteront du temps pour l’examen et l’évaluation dans le contexte de l’analyse du présent rapport. Par la suite, on élaborera une stratégie d’action et un plan de mise en œuvre détaillé.
- Mettre en œuvre une série de changements qui orienteront le TSS vers un modèle et une culture axés sur le client.
- 1.1 Énoncer les valeurs et les principes fondamentaux qui guident l’ensemble des actions et des processus du Tribunal. Ces énoncés de valeur devraient mettre l’accent sur le client (par exemple respect, inclusion, courtoisie, diversité et dignité).
- 1.2 Élaborer une charte du service à la clientèle conçue sur le modèle de l’engagement en matière de service des conseils arbitraux, des éléments de la Déclaration des droits des anciens combattants et du protocole de service de l’ATT, établissant l’engagement du TSS à l’égard des principes de service.
- 1.3 Adopter une approche « une fois suffit! », qui n’oblige pas les clients à soumettre des renseignements que le gouvernement possède déjà.
- 1.4 EDSC et le TSS devraient collaborer à l’utilisation d’un seul dossier électronique créé et mis à jour tout au long du processus de demande de prestations et de recours, accessible au client, et facilitant l’échange électronique de renseignements, ce qui permettra de réduire le fardeau et les délais pour les clients. Ainsi, les clients auraient facilement accès à leurs renseignements et à l’état de leur appel au moyen de Mon dossier Service Canada.
- 1.5 Mesurer régulièrement l’expérience et la satisfaction des clients et en rendre compte.
- 1.6 Revoir les processus de recrutement et de formation des membres afin de mettre l’accent sur l’expérience vécue et spécialisée et un souci du service à la clientèle accru, tout particulièrement au premier palier.
- 1.7 Revoir les processus de recrutement et de formation des cadres du TSS afin de mettre l’accent sur les valeurs de leadership dans la perspective du souci du service à la clientèle et du rendement, ainsi que de l’expérience et des compétences spécialisées.
- 1.8 Développer davantage l’orientation du Tribunal en ce qui concerne la langue utilisée dans les décisions, en expliquant comment les lois et les faits sont formulés en termes clairs.
- 1.9 Accroître le nombre de décisions ou d’extraits de décisions du TSS publiés et facilement consultables et retirer tous les renseignements pouvant être utilisés pour identifier les personnes concernées par l’appel (par exemple nom des personnes, des employeurs et des médecins).
- 1.10 Restructurer le site Web du Tribunal afin de mieux répondre aux besoins des clients et de le rendre beaucoup plus convivial (par exemple page d’accueil sous forme d’illustrations, protocole de service, utilisation accrue d’un langage simple, ajout de questions fréquemment posées, liens vers les sources de représentation et d’appui, ajout de vidéos ou de représentations graphiques du processus).
- Harmoniser la structure des processus d’appel avec les caractéristiques des divers programmes de prestations qu’ils appuient, tout en fournissant un processus d’appel perçu par les clients comme étant équitable et transparent.
Pour tous les appels- 2.1 Mieux tirer partir de la souplesse que prévoit le Règlement.
- 2.2 Donner le choix du mode d’audience aux clients en tenant dûment compte des répercussions en matière de coûts et de respect des échéances.
- 2.3 Prévoir plus d’un membre pour instruire et trancher un appel, comme c’est le cas pour tous les tribunaux utilisés à titre d’éléments de comparaison. Cela pourrait se faire en fonction de critères préétablis ou du choix de l’appelant.
- 2.4 Éliminer la disposition concernant le rejet sommaire au premier palier et faire en sorte que le TSS rende des décisions sur le fond de l’appel.
- 2.5 Réduire le fardeau administratif imposé aux clients et les délais connexes en accordant plus de souplesse au TSS pour aider les clients à présenter des demandes en bonne et due forme (par exemple les demandes en ligne qui extraient automatiquement les données de base disponibles lorsque le client saisit un identificateur) ou en révisant le Règlement pour simplifier les exigences des demandes de permission d’en appeler.
- 2.6 Réaliser immédiatement des sondages sur la satisfaction de la clientèle semblables à ceux utilisés par le TACRA, qui permettent une rétroaction rapide.
Pour tous les appels de deuxième palier - 2.7 Éliminer la composante « permission d’en appeler » afin de fournir au client un accès plus simple et plus rapide à la justice et d’optimiser les ressources (membres) pour trancher les appels de deuxième palier.
- 2.8 Limiter, voire éliminer, la capacité de la Division d’appel de renvoyer les appels à la Division générale.
Pour les appels de premier palier relatifs à l’assurance-emploi - 2.9 Réorienter le premier palier des appels relatifs à l’assurance-emploi afin qu’il soit plus facile pour les clients non représentés par un conseil, que les procédures soient simples et restreintes et que les décisions soient rendues plus rapidement. Un tel modèle pourrait tirer profit des éléments des anciens conseils arbitraux (par exemple plus d’un membre instruit l’appel) et de l’approche « raconter votre histoire ».
- 2.10 Prendre des mesures concrètes pour simplifier le processus (par exemple éliminer les retards injustifiés en amorçant le processus d’appel pendant la préparation de la documentation relative à la demande d’appel; permettre au TSS de puiser dans le dossier d’EDSC/de Service Canada; ajouter automatiquement l’employeur en tant que partie au début du processus.
Pour les appels de premier palier relatifs à la sécurité du revenu - 2.11 Supprimer l’exigence de l’avis de procéder et prolonger le délai d’appel au premier palier afin de donner plus de temps aux appelants pour recueillir les renseignements à inclure dans leur appel.
- 2.12 Prendre des mesures concrètes pour simplifier le processus (par exemple éliminer les retards injustifiés en amorçant le processus d’appel pendant la préparation de la documentation relative à la demande d’appel; permettre au TSS de puiser dans le dossier d’EDSC/de Service Canada.
Autres - 2.13 Dans le cadre des initiatives prévues de transformation des services menées par EDSC, examiner le processus de recours de bout en bout afin d’éliminer ou de réduire le chevauchement et les étapes superflues, d’améliorer la coordination et l’échange de renseignements entre EDSC/Service Canada et le TSS, et d’assurer un système de prestations davantage axé sur le client.
- 2.14 Conserver l’exigence obligatoire de révision par Service Canada, reconnue comme étant un mécanisme éprouvé pour résoudre rapidement une grande proportion des plaintes qui, autrement, seraient portées en appel. Réaliser immédiatement des sondages sur la satisfaction de la clientèle qui permettent une rétroaction rapide.
- 2.15 Fournir aux clients un accès facile à leur dossier au moyen de Mon dossier Service Canada tout au long du processus de demande, de recours ou d’appel.
- 2.16 Effectuer un examen afin de déterminer les motifs pour lesquels les décisions de la DG-AE sont infirmées par la Division d’appel et les décisions de la DA-SR sont infirmées par la Cour fédérale.
- Minimiser la complexité afin de mieux répondre aux besoins du client et, s’il y a lieu, de l’aiguiller dans une démarche d’interactions complexes.
- 3.1 Le TSS et EDSC doivent collaborer afin de déterminer les modifications législatives et réglementaires nécessaires pour rationaliser et simplifier les processus.
- 3.2 Envisager la possibilité de faciliter l’accès aux représentants pour tous les appels. Le TSS devrait fournir au minimum des liens vers les sources de soutien sur son site Web.
- 3.3 Le TSS doit préciser que les représentants n’ont pas besoin d’être membres d’un barreau provincial ou territorial.
- 3.4 Présenter les documents et les décisions dans un langage simple et en temps voulu. Cela s’applique également à tout le processus de demande de prestations ou d’appel, qui consiste à fournir au client un accès facile à son dossier au moyen de Mon dossier Service Canada.
- 3.5 Service Canada doit justifier davantage les décisions de révision des demandes d’assurance-emploi auprès des clients.
- 3.6 Le TSS doit fournir une gamme de services pour aider les appelants, comme des listes de vérification et des ressources, un agent préposé au cas (de façon systématique) et des explications verbales des décisions semblables à celles fournies par Service Canada pour les décisions de révision.
- Renforcer le système d’appel en officialisant les stratégies d’engagement afin de mieux mobiliser les intervenants.
- 4.1 Le TSS, en coordination avec EDSC, devrait élaborer une stratégie de mobilisation officielle, inclusive et adaptée aux intérêts et aux besoins des diverses communautés.
- 4.2 Le TSS, en coordination avec EDSC, devrait renforcer sa pratique qui vise à consulter activement les intervenants afin d’améliorer continuellement ses processus et les résultats pour les clients, ce qui comprend l’établissement de normes de service.
- Définir et clarifier les rôles et les responsabilités d’EDSC, du TSS et du SCATA en ce qui concerne la manière dont ils collaborent pour atteindre les objectifs du gouvernement fédéral tout en servant les clients.
- 5.1 Rédiger une lettre de mandat officielle du ministre au président du TSS, qui précise les objectifs communs, les résultats prévus, les responsabilités et rôles respectifs, ainsi qu’un suivi de l’établissement et de l’atteinte des normes de service.
- 5.2 Le TSS, le SCATA et EDSC doivent établir des mécanismes officiels de planification, de mobilisation et de coordination au chapitre des politiques, des programmes et des activités.
- Utiliser de façon plus efficace les ressources du SCATA en augmentant la portée des services de soutien et de l’aide fournie aux membres.
- 6.1 Utiliser plus efficacement les employés du SCATA en élargissant la portée des services de soutien et de l’aide aux membres, y compris en déléguant les décisions administratives.
- 6.2 Adopter un modèle dans lequel le TSS précise les objectifs que le SCATA doit attendre, tout en donnant au SCATA la souplesse nécessaire pour adapter ses processus.
- Établir un cadre intégré de reddition de comptes et de présentation de rapports allant de l’étape de la révision à l’appel et prenant en considération les contributions de toutes les parties à l’égard d’un processus de recours efficace et efficient.
- 7.1 Modifier le rapport sur les réalisations du TSS pour qu’il devienne une exigence prescrite ou législative visant à présenter annuellement au ministre un rapport sur le rendement et les priorités du TSS, où sont décrits les résultats en fonction des engagements et des ressources. Ce rapport devrait être transmis à la CAEC, étant donné que son rôle est de surveiller et d’évaluer l’efficacité du régime d’assurance-emploi.
- 7.2 Élargir la portée des normes de service/échéances afin d’inclure la satisfaction de la clientèle, l’accès et la qualité. Faire un suivi des activités à ce sujet et en rendre compte annuellement.
- 7.3 Élaborer un cadre de rapport intégré qui comprend le processus de recours complet, de la révision à l’appel final.
La mise en œuvre d’une partie ou de la totalité des options susmentionnées a pour but de faciliter la transition vers une culture davantage axée sur le service à la clientèle et qui touche à tous les aspects du TSS, de réduire la complexité, d’améliorer l’accessibilité, l’équité et la transparence, et de renforcer la responsabilisation à l’égard des résultats tout au long du processus de recours. Dans certains cas, les options pourraient avoir des conséquences sur les ressources et, dans bien d’autres cas, la mise en œuvre des options nécessitera un certain niveau d’investissement pour faciliter le changement.
Bon nombre de ces recommandations et options peuvent être mises en œuvre dans le cadre politique et législatif actuel; d’autres recommandations pourraient nécessiter des modifications législatives ou réglementaires susceptibles d’accélérer la réorientation vers le client et d’améliorer l’efficience et l’efficacité. Certaines options seraient gérées à l’échelon du portefeuille, en collaboration avec le SCATA.
3.3 Autres commentaires
Outre les recommandations et options à examiner ci-dessus, plusieurs questions ont été soulevées dans l’énoncé des travaux du présent examen ou lors de la consultation publique. Les observations ci-après sont présentées relativement à ces questions. Cependant, dans tous les cas, elles doivent être analysées à la lumière des recommandations, des options et des choix concernant les changements à venir.
3.3.1 Établissement des délais
Les délais qui établissent le temps requis, de la demande d’appel à l’audience et de l’audience à la décision, constituent un outil important pour aider les appelants à se préparer, à gérer les attentes et à mesurer le rendement. L’établissement de délais dans le Règlement refléterait l’engagement d’instruire les appels le plus rapidement possible. Toutefois, le TSS ne peut pas contrôler tous les leviers, notamment l’allocation des ressources par EDSC ou le ministère de la Justice (pour le SCATA) et la nomination des membres par le gouverneur en conseil. L’établissement de délais dans la loi n’a pas été considéré comme une pratique par les tribunaux utilisés à titre d’éléments de comparaison, et bien que semblables à celles du TSS, les normes de service sont établies et utilisées dans le cadre du rapport. L’inscription de délais dans la Loi n’est pas recommandée pour les raisons mentionnées ci-dessus, mais il peut et il doit y avoir plus de surveillance dans l’établissement et le contrôle des normes de services et des rapports connexes. En outre, le moment est venu d’examiner les normes de service du TSS et l’obligation de les respecter en tenant compte des objectifs des programmes (assurance-emploi et sécurité du revenu), des attentes des clients, ainsi que des conclusions et des recommandations du présent rapport.
3.3.2 Ressources
Le TSS a entrepris un examen détaillé des niveaux de ressources fondé sur une évaluation des charges de travail et de la complexité dans le cadre législatif et opérationnel actuel. L’examen prône des ressources supplémentaires en se basant sur le modèle opérationnel actuel. Une telle demande devrait être examinée dans le contexte de cet examen, y compris d’une analyse approfondie des coûts des options proposées, dont certaines peuvent augmenter les coûts et d’autres, les diminuer. Il faudrait songer aux modèles de financement qui peuvent le mieux répondre à la demande variable, lier les ressources aux résultats souhaités et garantir que le TSS dispose de ressources suffisantes.
3.3.3 Changements structuraux
Dans l’ensemble, la structure du TSS correspond à celle des tribunaux modernes, notamment la direction, les membres, les services de soutien et des divisions distinctes pour chaque programme de prestations. Cela dit, comme il est démontré tout au long de ce rapport, le coût total du processus d’appel est inférieur à ce qu’il était, mais les synergies prévues ne se sont pas concrétisées, plus particulièrement pour ce qui est des appels relatifs à l’assurance-emploi. Les intervenants se sont donc demandé si les appels liés aux deux programmes de prestation (assurance-emploi et sécurité du revenu) peuvent et devraient être administrés par le Tribunal.
L’établissement d’un organisme-cadre pour venir appuyer les nombreuses fonctions du Tribunal n’est pas rare et est de plus en plus adopté par les gouvernements au Canada et à l’étranger. Trois des tribunaux externes comparables choisis pour l’examen sont intégrés à un portefeuille de programmes d’appel, appuyés par des soutiens administratifs communs. Les programmes sous-jacents vont des décisions liées aux prestations de revenu et de retraite à des décisions économiques et immobilières. Lorsqu’elle est bien réalisée, la consolidation des systèmes d’appel des divers programmes gouvernementaux, étayée par une surveillance de l’administration et de la gestion et des services communs, peut entraîner des gains d’efficacité. Il est tout aussi important de reconnaître les différences et, de ce fait, les exigences uniques des programmes gouvernementaux respectifs et de concevoir les processus d’appel connexes en conséquence.
Enfin, il est vrai que de nombreux intervenants ont exprimé le désir de retourner à l’ancien système, mais cela ne serait pas pratique ni recommandé. Les options et les recommandations présentées dans cet examen sont propres aux processus d’appel du tribunal se rapportant à l’assurance-emploi et à la sécurité du revenu; il n’existe aucune raison pratique pour laquelle on ne pourrait pas répondre à leurs besoins au sein d’un seul tribunal, en tenant compte des besoins propres à chacun. En outre, les options offrent la possibilité de rétablir certains aspects de l’ancien système, qui préconisait l’approche centrée sur le client, tout en reconnaissant l’importance de renforcer les aspects du TSS apparentés à un tribunal indépendant moderne.
Les changements structuraux qui visent à retourner en arrière – et à diviser en deux composantes distinctes le Tribunal et ses fonctions liées à l’assurance-emploi et à la sécurité du revenu – ne sont pas donc pas recommandés.
3.4 Considérations relatives à la planification de la mise en œuvre
Finalement, il est recommandé que le ministre prenne le temps d’exercer la diligence nécessaire à l’évaluation des nombreuses recommandations et options qui s’offrent. Celles-ci imposeront des choix conscients et des compromis pour de nombreux objectifs, de même qu’une analyse et une évaluation plus approfondies afin de s’assurer que les changements permettent d’obtenir des résultats positifs pour les clients à court, moyen et long terme. Comme le passé est garant de l’avenir, l’établissement d’une stratégie d’action devrait comporter un engagement avec les collectivités d’intervenants et l’élaboration d’un plan pluriannuel destiné à concrétiser les changements opérationnels à court terme, suivis par des changements plus fondamentaux, notamment des modifications législatives et réglementaires à moyen et long terme. Le plan devrait être mis à jour annuellement et être accompagné de rapports publics réguliers. Les changements mis en œuvre devraient permettre d’obtenir les résultats souhaités sur le plan de l’accessibilité, de l’équité et de la transparence qui, collectivement, continuent d’améliorer les processus d’appel du TSS et l’ensemble du système de prestations pour les Canadiens vulnérables.
4. Comparaison avec les anciens tribunaux
Le comité HUMA a recommandé qu’EDSC entreprenne un examen du TSS pour déterminer comment il se compare à l’ancien système au chapitre des coûts, de l’efficience et de la satisfaction de la clientèle. On mettra également en parallèle les coûts opérationnels du TSS et des anciens systèmes.
4.1 Aperçu
Dans le budget de 2012, la ministre des Ressources humaines et du Développement social a déposé des modifications législatives visant à « éliminer le double emploi dans les services des appels et des tribunaux en remplaçant l’actuel système de tribunaux administratifs visant les principaux programmes fédéraux de sécurité sociale par un organe décisionnel à guichet unique. »Note de bas de page 12 On prévoyait que la mise en place d’un organe décisionnel unique simplifierait la procédure d’appel et améliorerait la prise de décisions, et que le nouveau système de tribunaux permettrait de réduire les coûts et de réaliser des économies de 25 millions de dollars annuellement. Fait tout aussi important, le gouvernement a réaffirmé, dans l’annonce du budget de 2012, son engagement à maintenir un processus d’appel indépendant, objectif et axé sur le client.
L’ancien système de tribunaux administratifs était composé de quatre tribunaux, le Conseil arbitral (CA) et le Bureau du juge-arbitre (BJA) pour l’assurance-emploi; le Bureau du Commissaire des tribunaux de révision (BCTR) et la Commission d’appel des pensions (CAP) pour les prestations de la Sécurité de la vieillesse (SV). Les quatre anciens tribunaux étaient tous des tribunaux administratifs qui rendaient des décisions quasi judiciaires, mais leur structure et le degré de formalité de leurs procédures et de leurs audiences comportaient des différences notables.
Le Conseil arbitral et le Bureau du Commissaire des tribunaux de révision agissaient tous deux à titre de tribunaux administratifs. Ils entendaient chacune des parties et rendaient une décision en s’appuyant sur le droit, conformément aux principes de justice naturelle. Trois membres dirigeaient les audiences en personne. Les membres devaient agir de façon indépendante, sans égard à leurs antécédents. En revanche, les appels devant la Commission d’appel des pensions et le Bureau du Commissaire des tribunaux de révision étaient entendus par des juges et revêtaient un caractère plus judiciaire.
Dans le cadre de l’ancien système, deux organismes gouvernementaux avaient des responsabilités : la Commission de l’assurance-emploi du Canada (la Commission) et RHDCC (maintenant EDSC). Avec la création du TSS et du SCATA, quatre organismes gouvernementaux jouent maintenant des rôles importants dans le système d’appels pour les prestations d’AE et de la SV. Les Commissaires représentant les travailleurs et les employeurs ainsi que des intervenants externes ont manifesté à KPMG leur désir de revenir à l’ancien système, ou du moins de réintégrer des éléments de l’ancien système. De plus, les quatre organismes gouvernementaux ont présenté différentes perspectives qui appuient les rôles et responsabilités des organismes ainsi que leurs interrelations mutuelles et expliquent en quoi le système d’appels a répondu aux attentes au chapitre de la réduction des coûts, des gains d’efficience et de la satisfaction de la clientèle.
KPMG a comparé le TSS au système antérieur, conformément aux recommandations du Comité HUMA. Les coûts totaux du nouveau système d’appels sont inférieurs d’environ 22,6 millions de dollars aux coûts de l’ancien système, sans compter les dépenses supplémentaires engagées par EDSC pour apporter des modifications au processus de réexamen de l’assurance-emploiNote de bas de page 13. Cette réduction des coûts totaux du TSS par rapport à l’ancien système découle cependant en bonne partie de la réduction du nombre d’appels entendus par le TSS.
En moyenne, les coûts liés à un dossier d’appel de l’assurance-emploi devant la Division générale ont augmenté considérablement par rapport aux coûts des dossiers dont le Conseil arbitral est saisi. En revanche, les coûts par cas pour tous les autres appels ont diminué. Les coûts supérieurs par cas en ce qui a trait au fonctionnement et aux membres sont à l’origine de l’augmentation des coûts par cas des appels relatifs à l’assurance-emploi devant la Division générale. Les coûts de fonctionnement de la DG-AE sont passablement les mêmes qu’auparavant bien que le nombre de cas ait chuté. L’augmentation des coûts générés par les membres est en grande partie attribuable à l’augmentation du temps qu’ils consacrent à chacun des cas.
À l’exception des appels au deuxième palier relatifs à la sécurité du revenu, le TSS consacre plus de temps aux appels en moyenne que les anciens tribunaux, de la réception de la demande d’appel à la décision définitive, et en particulier pour les appels relatifs à l’assurance-emploi devant la Division générale. Le temps moyen pour un appel devant le TSS est de 227 jours au premier palier et de 309 jours au deuxième palier, comparativement à 44 jours pour le Conseil arbitral et à 180 jours pour le Bureau du juge-arbitre.
Bien que des données probantes indiquent un faible taux de satisfaction de la clientèle à l’égard du TSS, les données tirées d’études menées pour le présent examen et de documents de référence indiquent également que la satisfaction de la clientèle à l’égard des anciens tribunaux n’était pas nécessairement plus élevée.
Vous trouvez dans la section qui suit :
- un aperçu des changements liés à la création du TSS par rapport aux anciens tribunaux;
- les répercussions des changements sur les rôles et les responsabilités de la Commission et d’EDSC;
- la comparaison entre les anciens tribunaux et le TSS au chapitre des volumes de cas, des coûts et des délais;
- la perspective des intervenants au sujet du passage de quatre tribunaux à un tribunal dont les mécanismes de soutien reposent sur quatre entités gouvernementales;
- l’incidence du passage des anciens tribunaux au TSS sur la satisfaction de la clientèle.
4.2 Aperçu des changements
Un certain nombre de changements ont été apportés en vue de rationaliser et de moderniser le système d’appels :
- la réduction du nombre de membres qui participent à l’audition de l’appel;
- le remplacement des membres à temps partiel répartis sur un vaste territoire géographique par des membres principalement à temps plein qui travaillent à distance;
- des changements apportés aux exigences professionnelles à l’égard des membres des premier et deuxième paliers d’appel;
- des changements apportés aux délais applicables au réexamen de dossiers et une réduction des délais pour faire appel d’une décision relative à l’assurance-emploi, au deuxième palier;
- l’introduction d’un certain nombre de décisions interlocutoiresNote de bas de page 14, notamment des rejets sommaires et des autorisations de porter des décisions en appel pour optimiser l’utilisation du temps des membres et leur permettre d’instruire des appels valides et complets;
- une réduction des audiences en personne découlant du libre choix du membre quant au mode d’audition du cas;
- des changements quant au moment de présenter de nouveaux renseignements (audience de novo) et l’établissement de l’exigence d’un avis de procéder pour favoriser le règlement rapide des appels relatifs à la sécurité du revenu.
- Bien qu’ils visent à rationaliser le système des appels, ces changements ont complexifié ce qui semblait être auparavant, aux yeux de nombreux intervenants, un processus plus simple, plus transparent et plus équitable.
Par rapport aux anciens tribunaux, on compare la DG-AE au Conseil arbitral, la DA-AE au Bureau du juge-arbitre, la DG-SR au Bureau du Commissaire des tribunaux de révision, et la DA-SR à la Commission d’appel des pensions. Comme vous le verrez ci-après, même s’il existe d’importantes différences entre les cadres réglementaires sous-jacents, ces comparaisons s’appuient sur une correspondance des paliers du processus de recours.
L’incidence de ces changements sur la Commission, EDSC, le SCATA, les paliers, les modes d’audience et la satisfaction de la clientèle ainsi que les perspectives des intervenants sont décrits après le tableau suivant.
| Facteur | Assurance-emploi | Sécurité du revenu |
|---|---|---|
| Les appels qui étaient auparavant entendus par trois membres le sont maintenant par un membre. | Dans le cas du premier palier d’appel, le Conseil arbitral composé de trois membres a été remplacé par un membre unique, qui doit examiner et entendre l’appel. Comme à l’époque du Bureau du juge-arbitre, un seul membre entend les appels de deuxième palier. | Pour ce qui est des appels de premier et de deuxième paliers, le Bureau du Commissaire des tribunaux de révision (composé de trois membres) et la Commission d’appel des pensions ont dans chaque cas été remplacés par un seul membre, qui doit examiner et instruire l’appel. |
| Les membres du TSS ne sont plus assujettis aux mêmes considérations ou exigences professionnelles, comme c’était le cas pour le Conseil arbitral et le Bureau du Commissaire des tribunaux de révision. | Les présidents des conseils arbitraux étaient nommés par le gouverneur en conseil, à la suite de la recommandation du ministre des Ressources humaines et du Développement social.
Les autres membres des conseils étaient nommés par les commissaires de la Commission de l’assurance-emploi du Canada représentant respectivement les travailleurs et les employeurs, à la suite de consultations auprès de groupes syndicaux et d’organisations d’employeurs. Il y avait au Canada quelque 1 000 membres à temps partiel qui siégeaient dans environ 80 villes et municipalités. Dans le contexte du TSS, les membres à temps plein et à temps partiel sont nommés par le gouverneur en conseil à la suite de la recommandation du ministre et d’un processus de sélection. Dans le cas de l’assurance-emploi, le ministre consulte le président du TSS et les Commissaires représentant les travailleurs et les employeurs avant de recommander une nomination à la section de l’assurance-emploi du tribunal. Les critères de sélection applicables aux membres de la section de l’assurance-emploi comprennent notamment l’expérience du traitement de dossiers touchant des employeurs ou des employés. Les membres de la Division générale et de la Division d’appel du TSS sont répartis à travers le Canada et travaillent à distance. |
Le gouverneur en conseil nommait un groupe dont les membres examinaient les appels devant le Bureau du Commissaire des tribunaux de révision. Ce groupe comptait entre 100 et 400 membres, dont au moins 25 % étaient membres d’un barreau provincial et 25 % étaient qualifiés pour pratiquer la médecine ou une profession connexe. Les membres de ce groupe provenaient de l’ensemble du Canada.
Le Commissaire des tribunaux de révision choisissait au sein des membres du comité trois personnes, notamment un président, qui était membre du barreau d’une province et, dans le cas des prestations d’invalidité, un membre qui était autorisé à pratiquer la médecine ou une profession connexe. Plutôt que d’avoir à satisfaire à ces exigences, les membres du TSS ont maintenant accès à des conseils juridiques et médicaux. Le comité a été remplacé par des membres à temps plein et à temps partiel nommés par le gouverneur en conseil en fonction de recommandations du ministre formulées à la suite d’un processus de sélection ouvert et de consultations auprès du président du TSS. Les membres de la Division générale et de la Division d’appel du TSS sont répartis à travers le Canada et travaillent à distance. |
| La composition tripartite des CA a été largement modifiée pour ce qui est des appels relatifs à l’assurance-emploi devant le TSS. | Les comités du CA sont composés d’un président neutre nommé par le gouvernement, d’un membre nommé par le commissaire représentant les travailleurs et d’un membre nommé par le commissaire représentant les employeurs.
Dans le cas du TSS, tous les membres sont nommés par le gouverneur en conseil à la suite d’une consultation auprès des commissaires représentant les travailleurs et les employeurs et du président du TSS. Parmi les critères de sélection, mentionnons l’expérience du traitement de dossiers touchant des employeurs ou des employés. |
s.o. |
| Réduction des formalités et des exigences à l’égard des membres pour les cas au deuxième palier d’appel. | Ce ne sont plus des juges qui entendent les causes au deuxième palier d’appel. Auparavant, un juge-arbitre seul instruisait les appels saisis par le Bureau du juge-arbitre. Le contrôle était de nature judiciaire. | Ce ne sont plus des juges qui entendent les causes relatives au RPC ou à la SV au deuxième palier d’appel. Les commissions d’appel des pensions étaient composées de juges provenant d’une cour fédérale ou d’une cour supérieure. Il s’agissait d’audiences de nature judiciaire. |
| Un deuxième palier a été établi pour tous les appels. | Il y avait dans l’ancien système un deuxième palier pour les appels relatifs à l’assurance-emploi. | Un deuxième palier a été établi pour les appels relatifs à la SV.
Il y avait dans l’ancien système un deuxième palier pour les appels relatifs au RPC. |
| Introduction du réexamen obligatoire préalable à un appel. | On a introduit le réexamen obligatoire, qui doit être effectué avant de porter une décision en appel devant le TSS. Dans le contexte des CA, on procédait à un réexamen informel, mais complet, dans le cadre du premier palier d’appel. | Il n’y a pas de changement puisque le réexamen obligatoire était déjà requis avant de passer au premier palier d’appel concernant la sécurité du revenu. |
| Introduction du rejet sommaire. | Introduction du rejet sommaire des appels portés devant la Division générale. | Introduction du rejet sommaire des appels portés devant la Division générale. |
| Introduction de l’autorisation d’interjeter appel pour le deuxième palier d’appel. | Introduction de l’autorisation d’interjeter appel pour passer au deuxième palier d’appel de l’assurance-emploi (Division d’appel). | Prorogation de la disposition relative à l’autorisation d’interjeter appel devant la Commission d’appel des pensions pour les appels de deuxième palier relatifs à la sécurité de la vieillesse (Division d’appel). |
| La conception du TSS est plus axée sur la technologie électronique. Le Règlement sur le Tribunal de la sécurité sociale offre davantage d’options quant au mode d’audience, mais le choix sera déterminé par le membre du TSS. | Les audiences aux deux paliers se tenaient en majeure partie en personne, souvent dans la collectivité ou la région dans laquelle l’appelant résidait.
Actuellement, on demande aux appelants leur préférence, mais ce ne sont pas eux qui choisissent. |
Les audiences aux deux paliers se tenaient en majeure partie en personne, souvent dans la collectivité ou la région dans laquelle l’appelant résidait.
Actuellement, on demande aux appelants leur préférence, mais ce ne sont pas eux qui choisissent. |
| Réduction du temps prescrit pour la présentation d’un appel de deuxième palier relatif à l’assurance-emploi | Une réduction du délai, qui passe de 60 à 30 jours, pour la présentation d’un appel devant la Division d’appel. | Aucun changement apporté au délai précédent de 90 jours. |
| Élimination des audiences de novo pour les appels de deuxième palier relatifs à la sécurité du revenu. | Application continue des restrictions en ce qui a trait aux audiences de novo au deuxième palier, comme c’était le cas pour les causes devant le juge-arbitre de l’assurance-emploi. | Il n’y a plus d’audiences de novo pour les appels de deuxième palier relatifs au Régime de pensions du Canada. |
| Introduction du processus d’avis de procéder pour les causes liées à la SR. | Le processus lié aux avis de procéder ne s’applique qu’aux appels relatifs à la sécurité du revenu. | En vertu du Règlement sur le Tribunal de la sécurité sociale, les parties intéressées aux appels relatifs à la sécurité du revenu devant la Division générale disposent de 365 jours pour déposer des documents et indiquer qu’ils n’ont plus de documents à déposer. À l’expiration de ce délai, la DG-SR doit prendre une décision ou fixer une date d’audience en vue de prendre une décision. |
D’autres changements sont attendus pour appuyer la simplification et la poursuite des objectifs d’efficience, notamment les suivants :
- la mise en place d’un guichet unique pour les appels concernant des décisions relatives à l’assurance-emploi et à la sécurité du revenu (RPC et SV);
- l’utilisation de demandes écrites et de la vidéoconférence pour la tenue d’audiences, réduisant ainsi le nombre d’audiences en personne;
- la mise en place d’outils de règlement de différends et de gestion des cas pour réduire le nombre d’audiences et les rendre plus efficientes;
- possibilité de soumettre les documents en format électronique et d’avoir accès à des outils électroniques pour satisfaire aux exigences liées au dépôt de documents et aux communications avec le TSS;
- réduction de l’infrastructure administrative.
Outre les changements précédemment énoncés, mentionnons l’établissement du Service canadien d’appui aux tribunaux administratifs (SCATA) le 1er novembre 2014. Le SCATA fournit maintenant en grande partie le soutien administratif au TSS.
Conjugués, ces changements ont eu une incidence majeure sur les rôles et responsabilités de la Commission et d’EDSC, tous deux responsables de la surveillance et des opérations du système d’appels. En même temps, le TSS et le SCATA, deux nouvelles organisations, se concentraient sur l’établissement de politiques et de processus pour appuyer leurs rôles et responsabilités dans le système d’appels, conformément au nouveau cadre législatif.
4.2.1 Changement de rôle – La Commission
En vertu du mandat que lui confère la loi, la Commission surveille et évalue le régime d’assurance-emploi. Elle a ainsi un important rôle et un intérêt dans le bon fonctionnement du cycle de vie complet du régime d’assurance-emploi au chapitre des politiques, de l’efficacité et de l’exécution (y compris l’efficacité du processus de recours).
La Commission est composée de quatre membres, dont trois sont des membres votants qui représentent respectivement les intérêts des travailleurs, des employeurs et du gouvernement. Deux commissaires représentent le gouvernement (actuellement la sous-ministre d’EDSC et la sous-ministre déléguée principale d’EDSC et chef de l’exploitation de Service Canada), et deux commissaires représentent les intérêts des travailleurs et des employeurs. Cette structure correspond à la relation tripartite ou « entreprises-travailleurs-gouvernement » en lien avec l’assurance-emploi.
La sous-ministre d’EDSC agit comme présidente de la Commission. Aux termes de la Loi sur le ministère de l’Emploi et du Développement social (LMEDS), le ministre est tenu de consulter un comité composé du président du Tribunal et des commissaires représentant les travailleurs et les employeurs avant de recommander au gouverneur en conseil la nomination d’un membre qui pourrait siéger à la section de l’assurance-emploi.
La Commission rend des comptes au Parlement par l’intermédiaire du ministre d’EDSC. Bien que la majorité des fonctions quotidiennes de la Commission aient été déléguées aux représentants d’EDSC, la principale fonction de la Commission prévue par la loi est d’administrer la Loi sur l’assurance-emploi :
- en élaborant des règlements avec l’approbation du gouverneur en conseil;
- en examinant les politiques relatives à la gestion et à l’exécution du régime d’assurance-emploi;
- en contrôlant l’efficacité du régime et en faisant état de la situation à cet égard dans le Rapport de contrôle et d’évaluation de l’assurance-emploi, qui doit être déposé au Parlement;
- en établissant les taux de cotisation à l’assurance-emploi;
- en préparant un sommaire du rapport de l’actuaire en chef de l’assurance-emploi sur l’établissement des taux de cotisation (le sommaire et le rapport sont déposés au Parlement);
- en fournissant des conseils quant aux décisions d’appel relatives à l’assurance-emploi qui doivent être soumises à une révision par la Cour d’appel fédéraleNote de bas de page 15.
Ce qui a changé pour la Commission
Dans le contexte de l’ancien système, les Commissaires représentant les travailleurs et les employeurs participaient activement au processus d’appel de l’assurance-emploi. Ils sélectionnaient les membres des conseils arbitraux et participaient à leur formation. Ils avaient un accès complet aux conseils arbitraux et ils pouvaient également consulter les renseignements sur le rendement et les coûts liés au processus d’appel de l’assurance-emploi.
Avec la création du TSS, le rôle des Commissaires représentant les travailleurs et les employeurs a été réduit. Par exemple, leur participation à la sélection des membres survient après la présélection; ils ne participent plus à la formation des membres; leur interrelation avec le TSS est moins étroite qu’avec les conseils arbitraux; leur accès aux renseignements sur les coûts et le rendement liés aux appels relatifs à l’assurance-emploi, un aspect important de leur mandat portant sur l’efficacité globale du régime d’assurance-emploi, a été réduit. En bref, la dimension tripartite de l’ancien conseil arbitral a été gravement décimée à la faveur d’un tribunal administratif indépendant et autonome.
4.2.2 Changement de rôle – EDSC
Les opérations du régime d’assurance-emploi sont exécutées, pour le compte de la Commission, par EDSC et Service Canada. ESDC/Service Canada est également responsable du versement de prestations directement aux particuliers et aux organisations pour d’autres programmes et services du gouvernement du Canada, notamment la Sécurité de la vieillesse et le Régime de pensions du Canada.
Le versement de prestations par Service Canada comprend les éléments suivants : répondre à des demandes de renseignements au sujet des programmes dans des centres d’appels, en ligne, ou dans des points de service; recevoir et traiter les demandes; émettre des paiements; surveiller l’exactitude des demandes; administrer les demandes de réexamen de décisions; assurer la prévention, la détection et la dissuasion des fraudes et des utilisations à des fins abusives.
Ce qui a changé pour EDSC/Service Canada
EDSC fournissait un soutien administratif aux anciens tribunaux et était responsable du réexamen de décisions. L’imposition du réexamen obligatoire de toutes les décisions liées à l’assurance-emploi n’a pas entraîné d’importants changements opérationnels pour EDSC/Service Canada puisque les CA avaient déjà un processus informel de réexamen. Trois facteurs importants ont cependant modifié le processus d’appel relatif à l’assurance-emploi. Premièrement, dans le contexte de l’ancien système, le processus d’appel devant le CA déclenchait le processus informel de réexamen dans le cadre duquel les représentants de Service Canada examinaient les demandes d’appel pour déterminer si des prestations devraient être versées. L’appelant ne disposait d’aucune autre mesure avant son appel. Tous les appels étaient présentés au CA à moins que la décision originale n’ait été renversée lors du réexamen. La transition vers un processus officiel de réexamen dans le cadre du nouveau système a permis à l’appelant de prendre connaissance d’une manière « visible » de la décision prise à la suite du réexamen. Deuxièmement, ce changement a été accompagné d’une nouvelle exigence obligeant les représentants de Service Canada à communiquer avec les clients par téléphone pour leur expliquer la décision prise à la suite du réexamen, décision à partir de laquelle ceux-ci ont décidé d’autoriser ou non l’appel. Troisièmement, l’établissement du TSS, une organisation indépendante distincte d’EDSC, conjugué au changement au chapitre du soutien aux tribunaux – alors assuré par le personnel d’EDSC et maintenant par le SCATA (qui relève du ministre de la Justice) – a permis de distinguer clairement le rôle d’EDSC, en tant que partie, pour le compte de la CAEC, et l’indépendance complète du processus d’appel. Cette distinction structurelle a permis d’officialiser la façon dont EDSC/Service Canada participe au processus d’appel. Par exemple, en vertu du Règlement sur le Tribunal de la sécurité sociale, la CAEC (dans le cas des appels relatifs à l’assurance-emploi) et EDSC/Service Canada (dans le cas des appels relatifs à la sécurité du revenu) disposent de délais précis pour déposer les documents pertinents en leur possession.
4.2.3 Service canadien d’appui aux tribunaux administratifs
Le Service canadien d’appui aux tribunaux administratifs (SCATA) a été établi en novembre 2014 pour fournir des services de soutien et des installations à 11 tribunaux administratifs fédéraux à partir d’un guichet unique et intégré. Le SCATA fournit des services spécialisés adaptés qui sont requis par chacun des tribunaux (par exemple services de greffe, recherche et analyse, services propres au mandat de nature juridique et aux autres mandats, ou tâches propres aux dossiers de chaque tribunal), ainsi que des services internes communs et partagés (par exemple ressources humaines, services financiers, gestion et technologie de l’information, locaux, sécurité, planification et communications).
À quelques exceptions près (par exemple les services de technologie de l’information), la responsabilité globale d’EDSC de fournir du soutien aux quatre anciens tribunaux a été transférée au SCATA, qui fournit maintenant le soutien au TSS.
4.2.4 Changement du nombre de demandes et de la charge de travail des membres
Le nombre d’appels est calculé de différentes façons selon l’objectif poursuivi. Parmi les mesures habituelles, mentionnons le nombre de demandes ou d’appels reçus et le nombre de cas réglés. Le nombre de demandes donne une indication globale du système de recours et des décisions prises à chaque palier du processus, y compris la décision originale. Les cas réglés par les membres constituent un indicateur de leur productivité; ils sont aussi utilisés pour comparer les coûts par appel.
Demandes
Même si l’on s’attendait à ce que le nombre de demandes d’appels devant la DG-AE soit inférieur à ce qu’il était à l’époque du CA, les données actuelles à cet égard sont considérablement inférieures aux prévisions établies au moment de la création du TSS. Parmi les facteurs qui ont contribué à cette situation, il y a notamment le réexamen obligatoire de la décision initiale de refuser le versement des prestations effectué par Service Canada ainsi que l’appel téléphonique à chacun des demandeurs pour justifier la décision prise à la suite du réexamen. Des intervenants et des représentants gouvernementaux ont indiqué que l’ajout de l’appel téléphonique obligatoire au client permet de fournir une explication plus complète et plus personnalisée de la décision prise à la suite du réexamen de sorte que le client dispose de plus de renseignements de meilleure qualité à partir desquels il peut décider de faire appel ou non. Les appelants et les représentants ont déterminé que la complexité des nouveaux processus était un facteur qui pouvait dissuader les appelants de poursuivre la démarche devant le TSS (consulter la section 10.4). Il faut cependant souligner que près de 46 % des cas de réexamen sont annulés ou modifiés.
Il faut également souligner que la proportion de cas de réexamen de dossiers de la sécurité du revenu qui sont saisis au premier palier d’appel de la sécurité du revenu demeure constante, tant en chiffres absolus qu’en pourcentage. Même s’il n’était pas directement lié au processus d’appels de l’assurance-emploi, le processus de réexamen obligatoire existait auparavant pour les appels relatifs à la sécurité du revenu, ce qui rend crédible la suggestion selon laquelle la mise en place du processus officiel de réexamen ainsi que l’explication verbale peuvent avoir contribué à la diminution du nombre d’appels devant la DG-AE.
Le tableau qui suit présente les changements au chapitre de la moyenne annuelle des demandes reçues par le TSS et les anciens tribunaux.
| Tribunal | Cas de réexamen (EDSC) | Appels au premier palierNote de bas de page 16
Division générale |
Pourcentage des cas de réexamen | Appels au deuxième palierNote de bas de page 16
Division d’appel |
Pourcentage au premier palier |
|---|---|---|---|---|---|
| Ancien tribunal AE | 53 930 | 24 040 | 45 % | 2 210 | 9 % |
| TSS-AE | 56 720* | 3 790 | 7 % | 380 | 10 % |
| Ancien tribunal SR Note de bas de page 17 | 13 660 | 3 670 | 27 % | 680 | 18 % |
| TSS - SR | 15 670 | 3 890 | 25 % | 650 | 17 % |
*Remarque : 46 % des cas de réexamen de l’AE sont annulés ou modifiés.
Charge de travail des membres
La charge de travail des membres correspond à l’ensemble des appels réglés par les membres au cours de l’exercice. Ce calcul ne comprend pas les cas réglés au moyen d’une entente entre EDSC ou la Commission et l’appelant, mais considère un appel collectif comme un cas.
Ententes
Lorsque le TSS a été créé, il y avait un important arriéré des appels relatifs à la sécurité du revenu. Pour éliminer cet arriéré, bon nombre d’appels ont été réglés par des ententes entre EDSC/la Commission et l’appelant. Les membres n’ont pas eu à consacrer de temps à ces cas, ou très peu. Les ententes n’ont donc pas été incluses dans les charges de travail des membres.
Appels collectifs
Il y a appel collectif lorsque plus d’une personne fait appel pour la même situation ou pour une situation similaire. Cela survient notamment lorsque de nombreuses personnes perdent leur emploi dans des circonstances similaires ou identiques. Bien que les appels collectifs aient tendance à être plus complexes, le membre est capable d’examiner et de régler les cas qui portent sur des enjeux collectifs. Chaque appel collectif a donc été compté comme un cas.
Le nombre de cas différera aussi du nombre de demandes d’appel parce que les cas ne sont pas tous réglés pendant l’exercice au cours duquel la demande a été présentée.
Le tableau ci-après présente les demandes et les charges de travail, dans le contexte des anciens tribunaux et du TSS. La charge de travail de la DG-AE est considérablement inférieure à ce qu’elle était dans l’ancien système. La réduction de la charge de travail correspond à la diminution du nombre de demandes d’appel. On a déterminé que l’augmentation de la charge de travail de la DG-AE était attribuable à l’arriéré de dossiers dont a hérité le TSS.
| Tribunal | Premier palierNote de bas de page 16 | Deuxième palierNote de bas de page 16 | ||
|---|---|---|---|---|
| Demandes | Charge de travail des membres | Demandes | Charge de travail des membres | |
| Ancien tribunal AE | 24 040 | 23 790 | 2 210 | 2 260 |
| TSS-AE | 3 790 | 3 390 | 380 | 530 |
| Ancien tribunal SRNote de bas de page 16 | 3 670 | 3 670 | 680 | 680 |
| TSS – SR | 3 890 | 4 990 | 650 | 390 |
4.2.5 Changement au chapitre des coûts
Sommaire
Les coûts totaux et les coûts par cas du TSS ont été comparés à ceux des anciens tribunaux. La charge de travail des membres a été utilisée comme mesure du nombre de cas aux fins de la comparaison des coûts par cas ou appelNote de bas de page 18.
L’établissement du TSS et du SCATA a donné lieu à un modèle de fonctionnement fort différent de ce qui existait auparavant. Les processus d’appel des anciens tribunaux étaient intégrés aux opérations d’EDSC et n’étaient pas régis par le même cadre de réglementation des processus d’appel du TSS.
Les coûts globaux du TSS sont inférieurs à ceux de l’ancien système, mais cette baisse ne correspond pas aux attentes. Le coût annuel moyen du TSS a été de 21,2 millions de dollars pour les deux exercices ayant pris fin le 31 mars 2017. En comparaison, le coût annuel moyen des quatre anciens tribunaux combinés s’établissait à 43,8 millions de dollars pour les deux exercices ayant pris fin le 31 mars 2012. Cependant, dans cette comparaison des coûts, on n’a pas pris en compte les coûts supplémentaires découlant du processus de réexamen obligatoire qu’EDSC absorbe et estime à 5,7 millions de dollars chaque annéeNote de bas de page 19.
Le coût moyen par appel relatif à l’assurance-emploi devant la Division générale a augmenté, passant de 780 dollars pour un appel devant le Conseil arbitral à 2 040 dollars pour un appel devant le TSS. Cette augmentation des coûts découle de coûts de fonctionnement par appel beaucoup plus élevés ainsi que d’une hausse des coûts par appel engagés par les membres.
Les coûts de fonctionnement de la DG-AE n’ont pas beaucoup changé par rapport à ceux du Conseil arbitral. Le nombre de cas a cependant connu une baisse significative, passant de quelque 24 000 cas par année à moins de 4 000 cas présentés devant la DG-AE. Cela a donc entraîné une augmentation des coûts de fonctionnement par appel. L’augmentation des coûts par appel engagés par les membres par rapport aux coûts équivalents dans le cadre de l’ancien système s’explique en grande partie par le fait que le membre consacre beaucoup plus de temps à l’examen d’un appel que ne le faisaient les trois membres de l’ancien tribunal. Cette augmentation comprend le temps que le membre consacre aux décisions interlocutoires et procédurales, mais elle inclut également l’augmentation générale du temps consacré à l’examen du bien-fondé du cas.
En revanche, le coût par appel devant toutes les autres divisions a connu une diminution. Le coût moyen par appel relatif à l’assurance-emploi devant la Division d’appel est passé de 1 430 dollars pour un appel devant le Bureau du juge-arbitre à 1 050 dollars pour un appel instruit par le TSS. Cette réduction est principalement attribuable à des coûts de fonctionnement inférieurs. Le coût moyen par appel relatif à la sécurité du revenu a diminué par rapport à ce qu’il était dans l’ancien système. Il est passé de 4 830 dollars à 2 450 dollars pour les appels devant la Division générale, et de 6 090 dollars à 4 040 dollars pour les appels devant la Division d’appel. Ces diminutions s’expliquent en grande partie par la réduction du nombre de membres qui instruisent un appel (de trois à un) ainsi que par des coûts de fonctionnement inférieurs à ceux des anciens tribunaux.
Vous trouverez ci-après d’autres détails sur les coûts.
Coûts
Les coûts du TSS comprennent les salaires et les avantages des membres et des employésNote de bas de page 20 auxquels s’ajoute une attribution des coûts ministériels et des coûts de fonctionnement et d’entretien d’EDSC et du SCATA.
Lorsque l’on compare les coûts du TSS à ceux des anciens tribunaux, il est important de souligner que le TSS affiche des coûts additionnels que n’engageaient pas les anciens tribunaux, ou qui étaient intégrés aux opérations d’EDSC suivant différents modèles de fonctionnement. De plus, certains services de soutien étaient, et sont encore, fournis par EDSC/Service Canada et ne sont pas inclus dans les coûts du TSS et des anciens tribunaux.
Le tableau suivant résume les coûts compris dans la comparaison des coûts totaux, les principales différences entre le TSS et les anciens tribunaux, ainsi que les coûts qui ne figurent pas dans la comparaison des coûts entre le TSS et les anciens tribunaux.
| Catégorie de coûts | TSS | Anciens tribunaux |
|---|---|---|
| Traduction | Les coûts de traduction liés à la publication des décisions sont inclus dans les coûts du TSS. | Le CA n’a pas publié de décisions. Il n’y a donc pas eu de coûts équivalents pour la traduction.
Le BJA a publié des décisions. Les coûts connexes de traduction sont inclus. |
| Centre d’appels | Les coûts liés aux centres d’appels sont inclus dans les coûts du TSS. | Les anciens tribunaux n’avaient pas d’activités ou de coûts équivalents. |
| Coûts ministériels | Les coûts ministériels du SCATA sont répartis et inclus dans les coûts du TSS. | Une certaine partie des coûts ministériels qui incombent à EDSC sont inclus dans les coûts des anciens tribunaux, mais dans une moindre mesure par rapport aux coûts ministériels du SCATA portés au compte du TSS. |
| Soutien ministériel supplémentaire de la part d’EDSC | Non inclus | Non inclus |
| Réservation et accueil | Non inclus | Non inclus |
| Gestion de l’information et technologie de l’information | Non inclus | Non inclus |
| Réexamen | Non inclus | Non inclus |
Tout en reconnaissant que les différences de modèles de fonctionnement mentionnées précédemment ont pu contribuer à l’augmentation de la structure de coûts du TSS, il ressort néanmoins que les coûts du TSS sont globalement inférieurs à ceux des anciens tribunaux.
Coût annuel moyen
Le coût annuel moyen du TSS était de 21,2 millions de dollars pour les deux exercices ayant pris fin le 31 mars 2017. En comparaison, le coût annuel moyen des quatre anciens tribunaux combinés s’établissait à 43,8 millions de dollars pour les deux exercices ayant pris fin le 31 mars 2012. Cependant, dans cette comparaison des coûts, on n’a pas pris en compte les coûts supplémentaires découlant du processus de réexamen obligatoire qu’EDSC absorbe et estime à 5,7 millions de dollars chaque année.
Le tableau et les graphiques suivants présentent les coûts annuels moyens de traitement de l’assurance-emploi et de la sécurité du revenu par le TSS et les anciens tribunaux. Tous les montants sont arrondis au millier de dollars le plus près.
| Tribunal | AE | SR | Total |
|---|---|---|---|
| TSS | 7 469 | 13 777 | 21 246 |
Anciens tribunaux |
22 012 | 21 833 | 43 845 |
Différence |
14 543 | 8 056 | 22 599* |
*Ne comprend pas les coûts supplémentaires engagés par EDSC pour le processus obligatoire de réexamen de l’assurance-emploi
Les coûts totaux répartis par type de catégorie sont présentés ci-après. La différence entre les coûts de la DG-AE et ceux du CA est en grande partie attribuable aux coûts générés par les membres et correspond à la réduction importante de la charge de travail de la DG-AE. Les coûts de la DG-SR sont inférieurs en raison principalement de coûts de fonctionnement moins élevésNote de bas de page 21, comme l’illustrent les tableaux qui suivent.
Description texte de la figure 4
| Tribunal | Assurance-emploi | Sécurité du revenu |
|---|---|---|
| (000s $ avec inflation basé sur 2 ans) | ||
| Coût total moyen employés et opérations incluant salaire des membres/présidents du TSS | 7 46 $ | 13 777 $ |
| Coût total moyen employés et opérations de la Division générale incluant salaire des membres/présidents du TSS | 6 913 $ | 1 203 $ |
| Coût total moyen employés et opérations de la Division d’appel incluant salaire des membres/présidents du TSS | 556 $ | 1 574 $ |
Description texte de la figure 5
| Anciens tribunaux | Assurance-emploi | Sécurité du revenu |
|---|---|---|
| (total des coûts moyens (000s $) avec inflation) | ||
| Coût moyen des employés, opérations et membres/présidents | 2 012 $ | 21 833 $ |
| Coût moyen employés, opérations et membres/présidents pour le Conseil arbitral | 18 775 $ | s.o. |
| Coût moyen employés, opérations et membres /présidents pour le Bureau du juge-arbitre | 3 236 $ | s.o. |
| Coût moyen employés, opérations et membres /présidents pour le Bureau du Commissaire des tribunaux de révision | s.o. | 17 690 $ |
| Coût moyen employés, opérations et membres /présidents pour la Commission d’appel des pensions | s.o. | 4 143 $ |
Coût par cas
Comme mesure de la productivité relative et de l’efficience, on a comparé les coûts par cas à ceux des anciens tribunaux. Les deux différences les plus importantes relevées en ce qui concerne les coûts par cas sont 1) une augmentation des coûts par cas pour les appels présentés devant la DG-AE par rapport à ceux présentés devant le CA et 2) une réduction des coûts par cas pour les appels présentés devant la DG-SR par rapport à ceux présentés devant le BCTR.
Assurance-emploi
L’augmentation du coût par appel devant la DG-AE découle des augmentations des coûts générés par les membres et des coûts opérationnels par appel. L’augmentation des coûts générés par les membres est attribuable au temps additionnel qu’ils consacrent aux décisions interlocutoires ainsi qu’au temps qu’ils prennent pour examiner le bien-fondé des cas. Les coûts opérationnels n’ont pas beaucoup changé par rapport à l’époque des anciens tribunaux, le nombre de cas a toutefois subi une décroissance importante, comme il a été démontré précédemment. L’augmentation du temps des membres se reflète aussi dans les délais dont il a été question à la section 4.2.6.
Description texte de la figure 6
| Tribunal | Assurance-emploi |
|---|---|
| (coût unitaire moyen avec inflation)* | |
| Employés, opérations et salaire des membres du TSS pour la DG-AE | 2 040 $ |
| Employés, opérations et salaire des membres pour le Conseil arbitral | 780 $ |
| Employés, opérations et salaire des membres du TSS pour la DA-AE | 1 050 $ |
| Employés, opérations et salaire des membres pour le Bureau du juge-arbitre | 1 430 $ |
*Coûts pour l’année financière 2016 à 2017
Sécurité du revenu
Contrairement à la situation de l’assurance-emploi, les coûts par cas de la DG-SR (TSS) ont diminué de 49 % par rapport aux coûts enregistrés par le BCTR. Cela est en grande partie attribuable à la réduction du nombre de membres (de trois à un) tandis que la structure d’appel n’a pas subi de changements importants par rapport à l’ancien système. Cette situation est appuyée par une plus petite augmentation des délais de la DG-SR par rapport à ceux enregistrés par la DG-AE (voir la section 4.2.6).
Description texte de la figure 7
| Tribunal | Sécurité du revenu |
|---|---|
| (coût unitaire moyen avec inflation*) | |
| Employés, opérations et salaire des membres du TSS pour la DG-SR | 2 450 $ |
| Employés, opérations et salaire des membres pour le BCTR | 4 830 $ |
| Employés, opérations et salaire des membres du TSS pour la DA-SR | 4 040 $ |
| Employés, opérations et salaire des membres pour la CAP | 6 090 $ |
* Coûts pour l’année financière 2016 à 2017
4.2.6 Délais
Les délais nécessaires pour régler les appels interjetés devant la Division générale, et plus particulièrement ceux relatifs à l’assurance-emploi, se sont prolongés
Le TSS définit le délai de règlement d’un appel, ou délai d’exécution, comme la période allant de la réception de la demande d’appel jusqu’au moment où le client reçoit une décision.
Dans le contexte du TSS, le délai entre le dépôt d’une demande et le moment où la décision est rendue a généralement augmenté. Les délais des appels liés à l’assurance-emploi interjetés devant la Division générale (DG-AE) sont cinq fois plus longs qu’auparavant. Les délais des appels liés à l’assurance-emploi interjetés devant de la Division d’appel (DA-AE) ainsi que les appels des appels relatifs à la sécurité du revenu devant la Division générale (DG-SR) sont plus longs, mais à un degré moindre que celui observé pour les appels relatifs à l’assurance-emploi devant la Division générale. Les délais des appels relatifs à la sécurité du revenu devant la Division d’appel (DA-SR), eux, ont diminué.
Nombre des facteurs qui ont une incidence sur les délais ne relèvent pas du TSS, comme le nombre de cas, l’effectif des membres et la complexité de l’appel en soi. Par contre, plusieurs facteurs qui sont du ressort du TSS, comme la complexité du processus (si l’on reconnaît que certaines exigences découlent du cadre législatif), le rendement des membres et l’optimisation du soutien offert par le personnel administratif, pourraient contribuer à réduire les délais et les coûts connexes.
Description texte de la figure 8
| Tribunal | Délais (en jours) |
|---|---|
| Conseil arbitral | 44 |
| TSS Division générale AE | 227 |
| Bureau du juge-arbitre | 180 |
| TSS Division d’appel AE | 309 |
| Bureau du Commissaire des tribunaux de révision | 439 |
| TSS Division générale SR | 517 |
| Commission d’appel des pensions | 212 |
| TSS Division d’appel SR | 152 |
*Seules les données de 2010 et de 2011 étaient disponibles pour le BCTR et la CAP.
Comme il est mentionné plus haut, le délai d’exécution d’un appel dépend de divers facteurs, comme le nombre de cas, la complexité du processus, l’effectif des membres, le rendement des membres et la complexité de l’appel en soi. La complexité du processus est traitée à la section 10 et la productivité des membres à la section 11. En ce qui concerne le nombre de dossiers, le TSS précise que, depuis que Service Canada exige que chaque appel fasse l’objet d’une révision obligatoire, seuls les appels les plus complexes sont instruits par le Tribunal. Dans l’ancien système, tous les cas qui relevaient du PPIRPC (soit la majorité des cas liés à la sécurité du revenu) devaient faire l’objet d’une révision, et on procédait à la révision informelle des décisions en matière d’assurance-emploi en même temps que celle de la demande d’appel devant le conseil arbitral. De plus, depuis la création du TSS, les critères d’admissibilité aux prestations, de même que les six principaux motifs d’interjeter appel d’une décision relative à l’assurance-emploiNote de bas de page 22, n’ont pas beaucoup changé. L’effectif des membres varie durant la période d’examen, mais il en va de même pour tous les tribunaux et toutes les commissions d’appel assujettis à des processus de nomination officiels.
La figure ci-après présente les principales étapes des processus d’appel de bout en bout pour les décisions de l’assurance-emploi et celles de la sécurité du revenu, ainsi que les délais d’exécution correspondants moyens, et fournit une explication de l’augmentation des délais.
Assurance-emploi
Description texte de la figure 9
| Appels devant les anciens tribunaux | |||
|---|---|---|---|
| Processus | Nombre de jours | Processus | Nombre de jours |
| AE Réexamen (informel) | 44 | Juge-arbitre | 180 |
| Conseil arbitral | De l’appel déposé jusqu’à la décision | ||
| De l’appel déposé jusqu’à la décision | |||
| Appels devant le TSS | |||
| AE Réexamen (obligatoire) | 31 | Division d’appel | 309 |
| Division générale | 227 | ||
| Délai pour compléter un appel incomplet devant la Division générale | 36 | Délai pour compléter un appel incomplet devant la Division d’appel | 37 |
| De l’appel déposé à l’audience | 203* | De l’appel déposé à l’audience | 277** |
| De l’audience à la décision | 24 | De l’audience à la décision | 32 |
Autres décisions procédurales:
|
s.o. | Autres décisions procédurales :
|
s.o. |
* inclue le temps du 36 jours pour compléter l’appel
** inclue le temps du 37 jours pour compléter l’appel
Ce changement vers des délais plus longs pour conclure les appels liés à l’assurance-emploi ne cadre pas avec le caractère plus statique des cas liés à l’assurance-emploi, les critères moins complexes d’admissibilité aux prestations d’assurance-emploi, la courte durée de cette prestation et le principe énoncé dans le Règlement sur le Tribunal de la sécurité sociale selon lequel les appels doivent être réglés de manière expéditive. Le délai moyen de 227 jours pour conclure un appel lié à l’assurance-emploi au premier palier et le délai de 309 jours pour un appel au deuxième palierNote de bas de page 23 illustrent bien ce manque d’harmonisation, car ils correspondent presque au nombre maximal de semaines de prestations régulières d’assurance-emploi payables, soit 45 semaines ou 315 jours. Comme le démontre le graphique ci-dessus, la plus grande partie de la durée d’un appel lié à l’assurance-emploi est la période allant du dépôt de la demande à la tenue de l’audience.
Voici quelques-unes des causes des délais plus longs de règlement des cas de la DG-AE :
- Il faut prévoir un retard de 30 à 50 jours en moyenne lorsqu’une demande d’appel ne comprend pas tous les renseignements exigés au titre du Règlement sur le Tribunal de la sécurité sociale; actuellement, un tiers des demandes sont touchées par de tels retards.
- La disposition de la Loi sur le ministère de l’Emploi et du Développement social selon laquelle le TSS doit rejeter de façon sommaire tout appel qui n’a aucune chance raisonnable de succès visait à servir de mesure efficace pour accroître l’efficacité. Dans les faits, elle ralentit le processus en raison de la disposition du Règlement sur le Tribunal de la sécurité sociale qui prévoit que l’appelant doit être avisé par écrit et qu’il faut lui donner un délai raisonnable pour présenter d’autres observations avant qu’une décision ne soit rendue et consignée. Bien que le faible taux de rejets sommaires (se reporter à la section 5.3.1) témoigne d’un respect du principe de justice naturelle, il serait préférable de consacrer ce temps à trancher les appels sur le fond.
- La norme de service établie pour traiter un appel lié à l’assurance-emploi au premier palier est passée de 30 à 90 joursNote de bas de page 24.
- Dans le contexte du TSS, le processus officiel de mise en cause d’une personne entraîne un délai supplémentaire de 45 jours; auparavant, le conseil arbitral se chargeait automatiquement de la mise en cause.
- Il faut également tenir compte du temps requis par les membres du TSS pour rendre les décisions interlocutoires (par exemple prorogations de délai, appels tardifs et ajournements), lesquelles sont étayées soigneusement à l’aide de justifications.
Sécurité du revenuNote de bas de page 25
Description texte de la figure 10
| Appels devant les anciens tribunaux | |||
|---|---|---|---|
| Processus | Nombre de jours | Processus | Nombre de jours |
| SR Réexamen (obligatoire) | 439 | Commission d’appel des pensions | 212 |
| Bureau du Commissionnaire des tribunaux de révision | |||
| Appels devant le TSS | |||
| SR Réexamen (obligatoire) | 96 | Division d’appel | 152 |
| Division générale | 517 | ||
| Délai pour compléter un appel incomplet devant la Division générale | 53 | Délai pour compléter un appel incomplet devant la Division d’appel | 41 |
| De l’appel déposé à l’audience | 492* | De l’appel déposé à l’audience | 100** |
| De l’audience à la décision | 25 | De l’audience à la décision | 52 |
Autres étapes du processus pour attention du membre:
|
s.o. | Autres étapes du processus pour attention du membre:
|
s.o. |
* inclue le temps du 53 jours pour compléter l’appel
** inclue le temps du 41 jours pour compléter l’appel
Le fait que le délai d’exécution de la DG-SR soit plus long que celui du BCTR s’explique peut-être par l’introduction du rejet sommaire et de l’avis de procéder au titre de la Loi sur le ministère de l’Emploi et du Développement social, qui prévoit que les parties disposent de 365 jours pour déposer des documents ou indiquer qu’elles sont prêtes à procéder. Les fonctionnaires et représentants du TSS et d’EDSC ont indiqué que, dans le passé, l’avis de procéder visait à réduire les nombreux ajournements de tels cas, mais qu’il a eu la conséquence non voulue de permettre aux parties de disposer de délais plus longs. La DA-SR rend des décisions plus rapidement que l’ancien tribunal, bien que ces chiffres soient probablement plus volatiles d’une année à l’autre étant donné qu’elle traite un plus petit nombre de cas.
Tout au long de l’examen, il a été possible de constater qu’en général le délai requis pour traiter les cas qui relèvent du PPIRPC dépend notamment de la nature changeante de l’invalidité, du temps requis pour obtenir la preuve médicale et d’autres facteurs. Tous convenaient qu’il faudrait éliminer l’avis de procéder et prolonger le délai prévu pour interjeter appel tout en accordant le temps nécessaire pour recueillir les renseignements, faits et éléments de preuve requis avant de trancher l’appel.
4.2.7 Modes d’audience
Les audiences devant les anciens tribunaux se déroulaient principalement par comparution en personne, mais certaines audiences avaient lieu par téléphone. Lorsque l’appelant était absent, la décision était rendue sur la foi sur dossier. Le Règlement sur le Tribunal de la sécurité sociale prévoit divers modes d’audience, mais c’est le membre qui choisit le mode d’audience, bien que le TSS invite les appelants à indiquer leur préférence.
Les deux sections de la Division générale offrent aux appelants la possibilité d’assister à l’audience; la plupart du temps, le téléphone est la méthode la plus utilisée, tant à la section de l’assurance-emploi qu’à la section de la sécurité du revenu, ainsi que la vidéoconférence et la comparution en personne.
Une comparaison entre la section de l’assurance-emploi et la section de la sécurité du revenu de la Division générale montre que le nombre d’appels de la section de la sécurité du revenu qui sont tranchés sans audience est considérablement plus élevé que celui de la section de l’assurance-emploi (47 % et 15 % respectivement). Le nombre d’appels tranchés sans audience est considérablement plus élevé à la Division d’appel, et ce, tant pour les cas de la section de l’assurance-emploi que pour ceux qui relèvent de la sécurité du revenuNote de bas de page 26.
Le mode d’audience utilisé par la section de l’assurance-emploi et la section de la sécurité du revenu, selon le nombre de cas (se reporter à la section 4.2.4), est illustré ci-après.
Description texte de la figure 11
| Type d’audience | Division générale | Division d’appel | ||
|---|---|---|---|---|
| AE | SR | AE | SR | |
| % | ||||
| Appels conclus sans audience | 15 | 47 | 46 | 68 |
| Sur la foi du dossier | 1 | 6 | 16 | 24 |
| Audiences par téléconférence | 67 | 20 | 36 | 1 |
| Audiences par questions et réponses écrites | Nil | 2 | Nil | Nil |
| Audiences en personne | 9 | 11 | 1 | 1 |
| Audiences par vidéoconférence | 8 | 14 | 1 | 6 |
Bien que le mode d’audience ait été modifié pour privilégier d’autres modes d’audience, les résultats des sondages ne montrent pas que le fait de tenir un moins grand nombre d’audiences en personne a une incidence sur la satisfaction des clients. Par exemple, 67 % des appelants de l’assurance-emploi étaient satisfaits d’assister à l’audience par vidéoconférence, ce qui représente un taux de satisfaction légèrement inférieur à celui des appelants ayant assisté à une audience en personne (72 %); 82 % des appelants du PPIRCP ont démontré une forte préférence pour les audiences par vidéoconférence probablement parce que ce mode offre une plus grande souplesse et permet de répondre aux besoins des personnes handicapées tout en leur permettant d’interagir en personne.
Les appelants qui n’ont pas eu d’audience (l’appel a été tranché sur la foi du dossier) ont toutefois démontré un taux de satisfaction plus faible, comme le montrent les résultats du sondage illustrés ci-après.
Description texte de la figure 12
| Type d’audience Assurance-emploi | |||||
|---|---|---|---|---|---|
| Niveau | En personne | Téléconférence | Vidéoconférence | Sans Audience | Représentants |
| % | |||||
| Fortement en désaccord | 14 | 16 | 17 | 50 | 20 |
| En désaccord | 14 | 14 | 17 | 13 | 14 |
| Neutre | 29 | 9 | Nil | 13 | 9 |
| En accord | 43 | 39 | 50 | 13 | 46 |
| Fortement en accord | Nil | 23 | 17 | 13 | 11 |
| Moyenne sur une échelle de 5, où 5 est fortement en accord | 3.0 | 3.4 | 3.3 | 2.3 | 3.1 |
| Nombre de réponses | 7 | 44 | 6 | 8 | 35 |
| Type d’audience RPC/Invalidité | |||||
|---|---|---|---|---|---|
| Accord | En personne | Téléconference | Vidéoconference | Sans audience | Représentants |
| % | |||||
| Fortement en désaccord | 40 | 24 | Nil | 50 | 20 |
| En désaccord | 20 | 18 | n.d | 25 | 30 |
| Neutre | 10 | 24 | n.d | 13 | n.d. |
| En accord | 20 | 18 | 55 | 13 | 27 |
| Fortement en accord | 10 | 18 | 27 | Nil | 17 |
| Moyenne sur une échelle de 5, où 5 est fortement en accord | 2.4 | 2.9 | 4.0 | 1.9 | 2.9 |
| Nombre de réponses | 10 | 17 | 11 | 8 | 30 |
Dans l’ensemble, les points de vue des représentants n’étaient pas vraiment différents de ceux des appelants; en effet, 57 % des représentants d’appelants de l’assurance-emploi et 44 % des représentants d’appelants du PPIRPC étaient satisfaits du mode d’audience. Les réponses des représentants touchent l’éventail d’audiences auxquelles ils ont assisté et ne sont donc pas réparties en fonction du mode d’audience.
Le TSS a fourni des données sur les modes d’audience privilégiés au moment du dépôt de la demande d’appelNote de bas de page 27. Ces données ne concordent pas avec le degré de satisfaction exprimé par les participants dans le cadre des sondages au sujet du mode d’audience réellement utilisé; de plus, elles sont fondées sur les demandes d’appel déposées entre avril et juin 2017. Selon les 687 demandes d’appel déposées au cours de cette période, 65 % des appelants n’ont indiqué aucune préférence en ce qui concerne le mode d’audience; 10 % ont choisi la comparution en personne, 8 % l’audience par téléconférence et aucun appelant n’a choisi la vidéoconférence. Bien que ces résultats offrent un point de vue différent des questions posées dans le sondage, ils démontrent que le mode d’audience n’est pas un facteur important pour de nombreux appelants. Le tableau ci-après présente d’autres données sur les préférences énoncées par les appelants; il n’y a aucune donnée sur le mode d’audience réellement choisi par le membre ou sur le taux de satisfaction du client à l’égard de ce choix.
| Mode d’audience | Appelants (667) | Avocats (53) | Autres représentants (70) |
|---|---|---|---|
| Aucune préférence | 65 % | 30 % | 41 % |
| Modes multiples | 6 % | 17 % | 4 % |
| Champ vide | 10 % | 6 % | 13 % |
| Comparution en personne seulement | 10 % | 24 % | 27 % |
| Par téléconférence seulement | 8 % | 17 % | 10 % |
| Par vidéoconférence seulement | 0 % | 6 % | 1 % |
| Au moyen de questions et réponses seulement | 2 % | 0 % | 3 % |
4.3 Satisfaction du client
Voici les principaux thèmes qui sont ressortis au sujet de la satisfaction du client lors des consultations.
Il est plus difficile pour les appelants de se faire entendre en raison des étapes supplémentaires qu’ils doivent franchir pour interjeter appel devant le TSS (rejet sommaire, permission d’en appeler), comparativement aux appels devant les anciens tribunaux, et parce qu’ils ne peuvent plus choisir le mode d’audience.
Dans une observation écrite soumise, le participant mentionne [traduction] qu’« un droit d’appel est inutile, si le prestataire ne peut se frayer un chemin dans le processus d’appel ».
L’ajout d’étapes au processus d’appel (révision, permission d’en appeler, rejet sommaire) suscite une perception commune voulant que les appelants doivent maintenant surmonter de nombreux obstacles. De plus, de nombreux intervenants consultés étaient d’avis que les processus liés au rejet sommaire et à la permission d’en appeler violaient le droit d’un appelant d’être entendu et qu’ils étaient contraires à la justice naturelle.
Un thème qui ressortait souvent au sein des groupes de discussion était le mode d’audience, plus précisément le peu de choix offert à l’appelant à cet égard. Les anciens tribunaux tenaient des audiences en personne, alors que, dans le système actuel, les membres du TSS peuvent choisir entre plusieurs modes d’audience. L’audience par comparution en personne est perçue comme un mode d’audience qui permet aux appelants de présenter les faits et les circonstances de leur cas plus adéquatement, sans avoir à surmonter des obstacles comme l’accès à la technologie (téléphone ou ordinateur), la communication, la littératie et le langage. Bien que les audiences par comparution en personne soient considérées comme une excellente plateforme pour la tenue d’audiences, le thème sous-jacent, selon plusieurs groupes communautaires et syndicaux, est que le choix du mode d’audience devrait être axé sur le client et que le mode d’audience devrait être déterminé en fonction des besoins et des désirs de ces derniers.
[Traduction] « […] La complication du processus dans son ensemble, et plus particulièrement du processus de la Division d’appel, s’explique par le fait qu’on a pris ce qu’il y a de pire dans le système de juge-arbitre et la Commission d’appel des pensions et qu’on a mélangé le tout; il faudrait prendre le meilleur des deux systèmes et procéder à une simplification importante du processus. »
Le TSS est devenu plus complexe que les anciens tribunaux.
Une impression qui revenait souvent était que [traduction] « les activités du TSS sont fondées sur des principes économiques et non sur des éléments de justice naturelle ».
Le processus du TSS est perçu comme un processus plus long et plus complexe, qui comporte un plus grand nombre d’étapes et un degré plus élevé de formalité, et qui a engendré un tribunal plus judiciaire, notamment en ce qui concerne la transition du conseil arbitral vers la DG-AE. On a aussi souligné que cette complexité accrue du processus, lorsque combinée aux défis que doit relever l’appelant en ce qui a trait à la langue, à la littératie et au statut socioéconomique, augmente les probabilités d’échec des appelants, entraîne des coûts et des délais supplémentaires, et réduit l’accès à la justice. Bien qu’ils reconnaissent la valeur d’un deuxième palier d’appel plus légaliste, les intervenants plaident en faveur un premier palier « accessible, simple (pas simpliste), juste, et équitable ».
Le TSS demande aux appelants de fournir certains renseignements, y compris la décision découlant de la révision, le numéro d’assurance sociale ou le numéro d’entreprise, que le gouvernement possède déjà, selon eux. L’absence de renseignements de base, qui devraient déjà figurer au dossier, entraîne des retards dans le traitement des appels, engendre de la frustration et impose un fardeau administratif additionnel aux appelants. Les intervenants ont indiqué que, dans l’ancien système, l’agent préposé aux cas pouvait obtenir les renseignements manquants plus rapidement et de manière informelle. Ils ont demandé à maintes reprises un accès plus ouvert, et ce, plus tôt dans le processus, afin de faciliter la préparation des cas. Un des principaux irritants soulevés concerne l’exigence de demander l’information par l’intermédiaire d’Info Source, au lieu qu’EDSC et Service Canada rendent le dossier de révision facilement accessible aux clients.
Les délais pour obtenir une audience et une décision, tant à la section de l’assurance-emploi qu’à la section de la sécurité du revenu, sont plus longs qu’avant et trop longs pour servir les appelants.
Selon de nombreux commentaires, les délais du processus de recours de l’assurance-emploi ont augmenté considérablement par rapport à l’époque du conseil arbitral. Ils sont trop longs pour les appelants qui ont besoin de prestations. Il y a eu aussi de nombreux commentaires selon lesquels la norme de service de 90 jours pour les appels liés à l’assurance-emploi tranchés au premier palier était inappropriée pour les personnes à faible revenu qui attendent des prestations et que les délais créaient de la pauvreté. Par exemple [traduction] « la lenteur des processus d’appel a de conséquences négatives sur la vie personnelle des appelants. Il arrive parfois qu’ils deviennent sans-abri pendant qu’ils attendent qu’une décision soit rendue par le TSS ». D’autres ont insisté sur le fait qu’il fallait prendre le temps nécessaire pour rendre les décisions liées au PPIRPC. On a également recommandé que le processus d’appel soit proportionnel à la prestation, c’est-à-dire que les délais soient plus courts pour des prestations de courte durée (assurance-emploi) et plus longs pour des prestations de longue durée (PPIRPC).
En ce qui concerne le processus de recours de la sécurité du revenu, on estimait que les délais ne tenaient pas compte des besoins des clients. Par exemple, un groupe communautaire a indiqué que « le délai de prescription d’un an pour déposer une demande auprès de la Division générale est injuste en ce qui concerne les demandes du PPIRPC, car elle fixe une limite pour les appelants handicapés ».
Ceux qui ont fourni des commentaires estiment également que la lenteur du TSS mine la confiance des appelants envers ce dernier et porte atteinte à leur droit d’appel : [traduction] « Les retards dissuadent les appelants de défendre leur droit de toucher des prestations en raison des efforts et du temps qu’ils doivent consacrer au processus ».
Le TSS est moins responsable à l’égard les clients.
Plusieurs estiment que le fait d’avoir abandonné le mode d’audience tripartite local propre au conseil arbitral a diminué la responsabilisation : [traduction] « Les personnes qui font partie du TSS n’ont aucune expérience réelle du milieu de travail et leur seule responsabilité consiste à satisfaire aux exigences en matière de rendement du TSS. Les membres du conseil arbitral devaient rendre compte aux syndicats et aux groupes d’entreprises qui les avaient nommés. »
Un autre aspect lié à la responsabilisation est la confiance du public. Plusieurs estiment que la confiance du public à l’égard du TSS est minée.
[Traduction] « La confiance du public envers le TSS est essentielle au succès de ce dernier et ne peut être ranimée que si le TSS adopte une culture de transparence et de responsabilisation. On reconnaît et apprécie les efforts déployés pour améliorer la transparence, mais ces mesures doivent être prises de façon proactive et non en réaction aux plaintes du public. Par exemple, il a fallu travailler très fort pour convaincre le TSS de publier les décisions et de maintenir l’accès aux bases de données qui contiennent les décisions rendues par les tribunaux précédents ».
Des commentaires ont été émis concernant les rapports entre les membres et les clients, y compris les audiences par vidéoconférence que tiennent certains membres à partir de leur domicile et les problèmes techniques qui surviennent lors d’audiences à distance. Ces situations nuisent à la perception de professionnalisme. Certains estiment également que la faible participation des intervenants, plus particulièrement en ce qui concerne le rôle des commissaires des travailleurs et travailleuses et des employés, contribue à miner la confiance du public envers le TSS.
4.3.1 Satisfaction du client à l’égard des anciens tribunaux
Les réponses des appelants et des représentants au sondage montrent que la satisfaction des clients à l’égard du TSS et des anciens tribunaux n’était pas élevée. De plus, bien qu’il n’y ait eu aucune donnée disponible concernant les anciens tribunaux dans le sondage, certains reportages dans les médias et un rapport sur l’assurance-emploi produit par la vérificatrice générale en 2003Note de bas de page 29 laissaient entendre que les changements apportés aux anciens systèmes étaient justifiés.
Appelants
Parmi les personnes sondées qui ont interjeté appel devant le TSS, on a demandé à celles qui avaient également interjeté appel dans le cadre de l’ancien système de répondre aux questions portant sur leur expérience des deux tribunaux. Un petit échantillon de 34 appelants avaient fait l’expérience des deux systèmes : 11 personnes dans le cadre d’un appel lié à l’assurance-emploi et 23 pour un appel lié à la sécurité du revenu. De ces 34 appelants, 9 ont vu leur appel être accueilli et 25 ont vu le leur rejeté. Compte tenu de la petite taille de l’échantillon, les données ne peuvent être analysées par sous-groupe (par exemple par appels liés à l’assurance-emploi ou à la sécurité du revenu). Le fait que le nombre d’appelants de la sécurité du revenu et d’appelants qui ont vu leur appel rejeté soit plus élevé fausse la valeur absolue des réponses. Il est cependant possible de comparer les réponses du groupe aux questions portant sur le TSS avec celles sur les tribunaux précédents, et d’évaluer la mesure dans laquelle la satisfaction à l’égard de ces deux systèmes a changé.
Les taux de satisfaction des appelants qui ont connu les deux systèmes étaient d’une similarité frappante, et les taux de satisfaction générale étaient faibles et exactement les mêmes. Seulement trois éléments ont obtenu une note légèrement supérieure à une réponse neutre : le temps suffisant pour remplir la demande d’appel (TSS), le temps suffisant pour répondre aux demandes de renseignements du tribunal (TSS et ancien système) et le fait d’être traité avec respect (TSS). Les réponses affichant le taux de satisfaction le plus bas concernaient les trois éléments suivants : le traitement équitable par le tribunal (ancien système), la compréhension de la décision du tribunal (TSS) et la rapidité du processus (TSS). Un résumé des moyennes des réponses données par les appelants est présenté ci-après.
Description texte de la figure 13
| Questions de sondage aux appelants | Fortement en désaccord | En désaccord | Neutre | |||
|---|---|---|---|---|---|---|
| Ancien Tribunal | TSS | Ancien Tribunal | TSS | Ancien Tribunal | TSS | |
| Le TSS/Tribunal a répondu à mes demandes de manière opportune | s.o. | s.o. | x | x | s.o. | s.o. |
| Les communications reçues de la part du TSS/Tribunal étaient compréhen- sibles | s.o. | s.o. | s.o. | s.o. | x | x |
| J’ai eu l’occasion de fournir les faits de mon cas au Tribunal | s.o. | s.o. | s.o. | s.o. | x | x |
| Au cours de l’audience, les membres du tribunal (décideurs) étaient respectueux | s.o. | s.o. | s.o. | s.o. | x | x |
| Au cours de l’audience, les membres du tribunal (décideurs) étaient attentifs à ce que j’avais à dire | s.o. | s.o. | s.o. | s.o. | x | x |
| Au cours de l’audience, les membres du tribunal comprenaient ma position dans l’appel | s.o. | s.o. | x | s.o. | s.o. | x |
| La décision expliquait comment la loi et les règles étaient appliquées aux faits de ma cause | s.o. | s.o. | s.o. | x | x | s.o. |
| J’ai compris la décision rendue par le Tribunal et le raisonnement à l’origine de la décision | s.o. | s.o. | x | x | s.o. | s.o. |
| Dans l’ensemble, mon appel a été traité en temps opportun | s.o. | s.o. | x | x | s.o. | s.o. |
| Dans l’ensemble, j’étais satisfait du processus d’appel du Tribunal | s.o. | s.o. | x | x | s.o. | s.o. |
Représentants
Un total de 42 représentants qui avaient travaillé avec le tribunal actuel et les anciens tribunaux ont répondu au sondage; 18 dans le cadre d’appels liés à l’assurance-emploi, et 24 pour des appels liés à la sécurité du revenu. Ces chiffres sont semblables à ceux des appelants, et les réponses de ce groupe peuvent être utilisées pour comparer le TSS et les anciens tribunaux.
Dans l’ensemble, les représentants ont affiché des taux de satisfaction plus élevés que ceux des appelants. Les taux de satisfaction générale étaient plus élevés pour les appels interjetés devant les anciens tribunaux. La note la plus élevée pour les deux systèmes a été accordée aux connaissances juridiques nécessaires pour présenter le cas. La rapidité est l’aspect pour lequel le TSS a obtenu la note la plus faible. Les anciens tribunaux ont obtenu de façon constante de bonnes notes pour tous les aspects. Un résumé des moyennes des réponses données par les représentants est présenté dans la figure ci-après.
Description texte de la figure 14
| Questions de sondage aux appelants | En désaccord | Neutre | En accord | |||
|---|---|---|---|---|---|---|
| Ancien Tribunal | TSS | Ancien Tribunal | TSS | Ancien Tribunal | TSS | |
| Le Tribunal a répondu à mes demandes de manière opportune | s.o. | s.o. | s.o. | x | x | s.o. |
| Les communications reçues de la part du tribunal étaient compréhensibles | s.o. | s.o. | s.o. | s.o. | x | x |
| J’ai eu l’occasion de fournir les faits de mon cas au tribunal | s.o. | s.o. | s.o. | s.o. | x | x |
| Au cours de l’audience, les membres du tribunal (décideurs) étaient respectueux | s.o. | s.o. | s.o. | s.o. | x | x |
| Au cours de l’audience, les membres du tribunal étaient attentifs à ce que j’avais à dire | s.o. | s.o. | s.o. | s.o. | x | x |
| Au cours de l’audience, les membres du tribunal comprenaient ma position dans l’appel | s.o. | s.o. | s.o. | s.o. | x | x |
| La décision expliquait comment la loi et les règles étaient appliquées aux faits de ma cause | s.o. | s.o. | s.o. | s.o. | x | x |
| J’ai compris la décision rendue par le Tribunal et le raisonnement à l’origine de la décision | s.o. | s.o. | s.o. | s.o. | x | x |
| Dans l’ensemble, mon appel a été traité en temps opportun | s.o. | s.o. | s.o. | x | x | s.o. |
| Dans l’ensemble, j’étais satisfait du processus d’appel du Tribunal | s.o. | s.o. | s.o. | x | x | s.o. |
4.4 Points de vue des intervenants
4.4.1 Tribunal de la sécurité social
Dans son Rapport de 2013 à 2016 sur les réalisations, le TSS a indiqué qu’après trois années d’activité, il avait établi une base solide pour l’exécution de son mandat. Voici les points saillants de ses réalisations :
- il a publié sur son site Web des directives détaillées et des outils afin d’aider les appelants et les représentants à suivre le processus;
- il a établi des normes de service en 2015Note de bas de page 30;
- il publie toutes les décisions rendues au deuxième palier ainsi qu’un petit nombre de décisions rendues au premier palier; il est possible de consulter les décisions grâce à une recherche par mot-clé;
- il encourage les parties, les intervenants et le grand public à lui faire part de leurs commentaires.
Le TSS produit aussi chaque trimestre des rapports publics sur sa charge de travail, y compris les délais entre les audiences d’appel et les décisions. Le TSS offre une formation officielle aux membres et a publié ses directives et lignes directrices en matière de pratique, ainsi qu’un code de conduite.
Le TSS soutient qu’il faut éviter de le comparer à l’ancien système, car les tribunaux n’ont pas tous le même degré de maturité – [traduction] « il y a un prix à payer pour toute nouvelle organisation » – et mènent leurs activités selon un cadre législatif très différent. Il souligne également qu’en tant que création de la loi, il n’a aucun autre pouvoir que ceux que lui confère la Loi sur le ministère de l’Emploi et du Développement social et le Règlement sur le Tribunal de la sécurité sociale, et que ses pratiques et procédures doivent être conformes aux exigences actuelles qui découlent de ces instrumentsNote de bas de page 31.
Le TSS soulève un bon point : on ne devrait pas s’attendre à ce qu’un nouveau tribunal, appuyé par un cadre législatif et réglementaire différent, mène ses activités de la même façon que l’ancien système. Cependant, les déclarations du TSS rendent bien compte de ce dont ont témoigné à maintes reprises des fonctionnaires d’EDSC et des intervenants externes, c’est-à-dire que [traduction] « le SST demeure assujetti à la loi ». Le principe général énoncé dans le Règlement sur le Tribunal de la sécurité sociale prévoit que le Règlement doit être interprété de manière à permettre d’apporter une solution à l’appel ou à la demande qui soit juste et la plus expéditive et économique possible; il démontre l’intention du gouvernement de conférer au cadre législatif et réglementaire du TSS un caractère habilitant et non prescriptif. Ce cadre comprend des règles qui appuient les caractéristiques d’un tribunal moderne, alors que d’autres éléments procurent à la TSS la souplesse nécessaire pour harmoniser ses processus afin de répondre aux besoins des clients.
4.4.2 Emploi et Développement social Canada
EDSC soutient que les processus du TSS sont complexes, lourds et axés sur le droit, ce qui constitue un contraste frappant avec la vision initiale d’un processus rationalisé et simplifié, et que la loi est suffisamment souple pour appuyer cette vision.
Des fonctionnaires d’EDSC et du TSS ont indiqué qu’il fallait entretenir un lien d’interdépendance entre les organismes, tout en respectant l’indépendance du Tribunal et de son processus décisionnel. Par exemple, les équipes juridiques de chaque organisme ont élaboré des propositions réfléchies visant à apporter des modifications législatives et des améliorations aux processus, mais nous n’avons pu trouver aucun élément probant démontrant l’existence d’une coopération entre les organismes qui aurait eu pour objet de faire avancer ces propositions. De plus, le caviardage des documents pour des raisons de confidentialité cause des retards et restreint l’échange de renseignements; ce problème de longue date entre les deux organismes n’a pas encore été résolu.
4.4.3 Commissaires des travailleurs et travailleuses et des employeurs
Les commissaires ont décrit le conseil arbitral comme un « indicateur de succès », tout en reconnaissant qu’il n’était pas parfait, mais qu’il accomplissait ce qu’on attendait de lui, c’est-à-dire qu’il était rapide, près des gens, convivial, transparent, vraiment indépendant et constitué de trois membres possédant une expérience de la vie et qui n’étaient [traduction] « ni des bureaucrates ni des avocats. L’ancien système était ancré dans la collectivité ». Les commissaires ont remis en question la pertinence de regrouper les appels liés à l’assurance-emploi et ceux liés à la sécurité du revenu – [traduction] « combinés artificiellement » -, car ils sont très différents. Ils estiment que le système actuel n’a pas les mêmes qualités que l’ancien système et qu’il ne permet pas de réaliser des économies administratives. Les commissaires se sont également dits préoccupés par le fait que, dans le contexte du TSS et du SCATA, ce sont les employés et les employeurs qui paient les coûts associés à l’assurance-emploi et que l’on ne leur fournit pas assez d’information sur la façon dont les fonds sont dépensés.
4.4.4 Intervenants externes
Tel que l’avaient conclu le rapport du Comité HUMA de juin 2016 et l’Examen de la qualité du service (EQS) de 2017, certains intervenants externes, allant des représentants aux organismes communautaires, ont également été catégoriques dans leurs commentaires. Ils ont dit que le TSS n’avait pas exécuté son mandat, qu’il se montre plutôt comme un organisme bureaucratique légaliste par l’intermédiaire duquel les appelants n’étaient pas mieux servis, que le processus est plus complexe et difficile, voire impossible à suivre pour l’appelant moyen, que le temps d’attente avant de recevoir une décision est beaucoup plus long et que le TSS ne rend aucun compte aux clients, aux intervenants et au gouvernement.
De nombreux intervenants ont aussi soutenu qu’il était inapproprié de regrouper les appels de l’assurance-emploi et de la sécurité du revenu sous un même tribunal, car [traduction] « ces appels sont totalement différents ». En ce qui a trait à la Division d’appel, certains estiment « qu’on a pris ce qu’il y a de pire dans le système fondé sur le juge-arbitre et celui de la Commission d’appel des pensions et qu’on a mélangé le tout; il faudrait prendre le meilleur des deux systèmes et procéder à une simplification importante du processus ».
L’affirmation la plus révélatoire est celle selon laquelle [traduction] « les appelants ont perdu le droit d’être entendus »; de nombreux intervenants demandent également que l’on revienne à l’ancien système, qui est perçu comme un lieu [traduction] « où les personnes peuvent raconter leur histoireNote de bas de page 32 ». Comme l’avait indiqué le Comité de l’EQS, nous avons entendu à maintes reprises que le TSS n’est pas le seul responsable de ces problèmes : [traduction] « le taux élevé d’annulation de décisions initiales relatives aux prestations à l’étape de la révision obligatoire au sein d’EDSC et de Service Canada doit faire l’objet d’un examen rigoureux »Note de bas de page 33. La question des taux d’annulation est traitée à la section 5.3.1.
5. Structures d’appel
5.1 Aperçu
Le système d’appel actuel, dans le contexte de la TSS, tient compte des éléments de conception des systèmes d’appel exposés par Patrice Garant, doctorat en droit (Paris), membre de la Société royale du Canada et professeur à l’Université Laval, dans son article de 2002 intitulé Un Tribunal de la sécurité sociale.
- L’« examen externe » doit être précédé d’un « examen interne », c’est-à-dire d’un recours par révision devant le décideur.
- La nature de l’appel est déterminée à l’issue d’un examen « sur le fond » d’une décision administrative du gouvernement dans le but de confirmer, de modifier ou d’annuler la décision initiale.
- Un seul ou plusieurs paliers d’appel et un système d’appel à deux paliers justifiable pour les programmes générant de nombreuses décisions, notamment l’assurance-emploi et le Régime de pensions du Canada.
- Limiter le droit d’appel au deuxième palier en l’assujettissant à une autorisation ou à une permission fondée sur des critères stricts.
- Déterminer s’il s’agira d’un appel de novo, ce qui signifie que l’appelant pourrait présenter de nouveaux renseignements aux fins de révisionNote de bas de page 34.
- En plus des facteurs de conception originaux décrits ci-dessus, les principaux éléments structuraux du TSS ont été évalués en fonction des tribunaux utilisés à titre d’éléments de comparaison.
Les principales constatations tirées de l’examen des éléments structuraux ont permis de relever les différences suivantes entre le TSS et les tribunaux externes utilisés à titre d’éléments de comparaison.
- Le rejet sommaire n’est pas compatible avec les processus des tribunaux utilisés à titre d’éléments de comparaison, ce qui entraîne des délais supplémentaires pour les membres. De plus, il ne confère aucune valeur importante au processus, contrairement à l’intention de la Loi sur le ministère de l’Emploi et du Développement social de n’examiner que les appels ayant une chance raisonnable de succès.
- Les décisions rendues par les membres du TSS concernent notamment les ajournements, les prorogations de délai, les rejets sommaires et les permissions d’en appeler; ces décisions représentent entre 26 % et 42 % des décisions rendues par les membres du TSS. Il reste donc moins de temps pour trancher les appels sur le fond. Aucune donnée n’était disponible pour comparer directement les décisions autres que celles tranchées sur le fond avec celles des tribunaux utilisés à titre d’éléments de comparaison. Par contre, à la lumière des discussions avec le TACRA, certaines décisions autres que celles tranchées sur le fond (ajournements et prorogations de délai) sont rendues non pas par des membres, mais par la fonction de soutien administratif.
- De nouveaux renseignements peuvent être présentés dans le cadre d’un appel devant la Division générale, mais pas devant la Division d’appel, une pratique qui n’est pas compatible avec celles de certains tribunaux utilisés à titre d’éléments de comparaison.
- Le mécanisme de demande de permission d’en appeler semble permettre de réduire le nombre d’appels interjetés au deuxième palier en accueillant uniquement les appels qui satisfont aux exigences établies pour passer à l’étape de l’audience; par contre, environ 17 % des appels liés à l’assurance-emploi et 13 % des appels de la sécurité du revenu sont renvoyés à la Division générale en raison de la restriction relative aux appels de novoNote de bas de page 35, ce qui prolonge le processus pour les appelants.
- Le TSS demande aux appelants d’indiquer leur préférence en ce qui a trait au mode d’audience (par exemple comparution en personne, par téléphone, par vidéoconférence), mais ce sont les membres qui décident du mode d’audience, alors que les tribunaux utilisés à titre d’éléments de comparaison offrent aux appelants de choisir le mode d’audience et que les anciens tribunaux instruisaient les appels presque exclusivement par comparution en personne.
- Contrairement au TSS, les tribunaux utilisés à titre d’éléments de comparaison exigent habituellement qu’au moins deux membres soient présents aux audiences et, selon la nature de l’appel, qu’au moins un des membres possède des connaissances et une expérience précises.
- Aucun des tribunaux utilisés à titre d’éléments de comparaison n’exige que les parties soumettent un avis de procéder. En ce qui a trait aux vétérans, les appelants et leurs représentants peuvent indiquer qu’ils sont prêts à procéder en choisissant une date d’audience dans le calendrier publié par le TACRA.
Certains éléments de la structure d’appel du TSS cadrent avec ceux des tribunaux utilisés à titre d’éléments de comparaison, bien qu’on ait relevé quelques différences, dont les suivantes :
- l’exigence selon laquelle une révision obligatoire doit être réalisée varie d’un tribunal de comparaison à l’autre. Par contre, tous ces tribunaux procèdent au moins à une révision informelle avant d’instruire l’appel, comme l’ancien conseil arbitral;
- trois tribunaux utilisés à titre d’éléments de comparaison offrent aussi deux paliers d’appel, comme le TSS. Lorsqu’il n’y a qu’un seul palier d’appel, d’autres mécanismes peuvent habituellement être utilisés avant de faire appel à un tribunal, comme donner la possibilité à l’appelant de déposer une plainte auprès d’un ombudsman;
- le TSS recrute et sélectionne ses membres de la même façon que les tous les tribunaux utilisés à titre d’éléments de comparaison.
De par leur nature, la conception et la mise en œuvre des éléments structuraux nécessitent normalement des compromis entre l’efficience et l’efficacité des activités du tribunal, la transparence et la perception d’équité du processus d’appel, et la satisfaction du client.
Le présent examen conclut que la structure d’appel du TSS permet avant tout de s’assurer que seuls les appels qui ont une chance raisonnable de succès font l’objet d’une audience, et non d’aider le Tribunal à mener ses activités de la manière la plus informelle et la plus rapide que le justifient les circonstances. De plus, comme le démontrent les résultats présentés ci-après, la structure d’appel du TSS n’offre pas aux clients le même degré de transparence, de perception d’équité, d’accès et de soutien tout au long du processus que les structures des tribunaux utilisés à titre d’éléments de comparaison.
La présente section du rapport porte sur les éléments suivants :
- l’évaluation des similitudes et des différences entre la structure TSS et celles des tribunaux utilisés à titre d’éléments de comparaison;
- un examen des principales statistiques opérationnelles se rapportant à la vitesse du service, aux taux de succès des prestataires et aux taux d’annulation de décisions, en comparaison avec les statistiques des anciens tribunaux et des tribunaux externes utilisés à titre d’éléments de comparaison, lorsqu’elles sont disponibles;
- les points de vue recueillis auprès des principaux intervenants, des appelants et des représentants lors des consultations au sujet de la structure d’appel, ainsi que leur expérience à cet égard.
5.2 Comparaison des structures
5.2.1 Comparaison des principaux éléments structuraux
Le tableau suivant présente les principaux éléments structuraux du TSS et des tribunaux utilisés à titre d’éléments de comparaison.
| Élément structural | TSS | Tribunaux utilisés à titre d’éléments de comparaison | Constatations |
|---|---|---|---|
| Révision | Chaque décision concernant l’assurance-emploi ou la sécurité du revenu doit faire l’objet d’une révision obligatoire par Service Canada avant que le TSS n’instruise l’appel. | Trois des cinq tribunaux exigent que le ministère responsable du programme réalise un examen obligatoire avant que le tribunal concerné instruise l’appel.
Les deux autres tribunaux exécutent un mandat plus vaste que celui du TSS et n’imposent aucun examen obligatoire. |
La révision obligatoire des décisions concernant l’assurance-emploi ou la sécurité du revenu cadre avec les principales pratiques des tribunaux utilisés à titre d’éléments de comparaison et avec celles relevées à l’issue d’un examen de la littérature. |
| Portes dans le processus d’appel | À la Division générale, le membre examine le dossier pour déterminer si l’appel est suffisamment fondé et s’il devrait faire l’objet d’une audience. Si ce n’est pas le cas, l’appel est rejeté de façon sommaire.
À la Division d’appel, le membre examine le dossier afin de vérifier s’il satisfait aux exigences et peut faire l’objet d’un appel au deuxième palier, et de déterminer s’il doit accueillir ou rejeter la demande de permission d’en appeler. |
Quatre des cinq tribunaux n’ont pas recours au rejet sommaire au premier palier d’appel.
Un des tribunaux intègre à son processus une option de règlement rapide qui consiste à tenir une réunion téléphonique avec les parties à l’appel; cette réunion est animée par un agent de règlement et vise à trouver des moyens de régler l’appel. Les tribunaux ayant un deuxième palier n’ont pas de processus de demande de permission d’en appeler. |
La majorité des tribunaux utilisés à titre d’éléments de comparaison n’ont pas recours au rejet sommaire et à la permission d’en appeler. |
| Paliers d’appel | Le TSS a deux paliers d’appel.
Le premier palier accueille toutes les demandes ayant une chance raisonnable de succès. Le deuxième palier accueille seulement les appels selon des motifs prévus par la loi. |
Trois des cinq tribunaux ont un palier d’appel; le TACRA et le Tribunal de l’aide sociale de l’Ontario en ont deux. | Deux tribunaux utilisés à titre d’éléments de comparaison ont deux paliers d’appel, comme le TSS. |
| Taille du tribunal qui rend la décision | Un membre examine et instruit l’appel. | Quatre des cinq tribunaux exigent qu’il y ait plus d’un membre pour instruire l’appel.
La composition d’un des tribunaux varie en fonction de plusieurs critères. |
L’examen des tribunaux utilisés à titre d’éléments de comparaison et l’examen de la littérature indiquent que les principales pratiques suggèrent qu’il doit y avoir au moins deux membres pour examiner et instruire l’appel. |
| Nomination, connaissances et expérience des membres | Les membres sont recrutés et recommandés en fonction de leur mérite et de leur expérience pertinente du programme.
Avant de recommander au gouverneur en conseil la nomination de quiconque à la section de l’assurance-emploi du Tribunal, le ministre doit consulter un comité composé du président du TSS et des commissaires des travailleurs et des travailleuses et des employés. Tous les membres sont nommés par le gouverneur en conseil. |
Les membres des tribunaux sont recrutés et recommandés en fonction de leur mérite et de leur expérience pertinente du programme.
Tous les membres sont nommés en vertu d’une autorisation législative (par exemple par décret). |
L’examen des tribunaux utilisés à titre d’éléments de comparaison et l’examen de la littérature indiquent que les membres doivent posséder une combinaison d’expérience et de connaissances liées à la nature du programme et des appels.
Lorsqu’il y a un deuxième palier d’appel, ce dernier concentre ses efforts sur l’application du droit; les membres possèdent généralement une expérience dans le domaine juridique. |
| Mode de participation de l’appelant à l’audience | Selon le Règlement sur le Tribunal de la sécurité sociale, il revient au membre de choisir le mode d’audience. | En ce qui concerne ces tribunaux, l’appelant choisit le mode d’audience, y compris l’audience par comparution en personne. | La façon dont le TSS détermine le mode d’audience n’est pas la même que celle des tribunaux utilisés à titre d’éléments de comparaison. |
| Appels de novo | Les nouveaux renseignements ne peuvent être présentés qu’à la Division générale (premier palier d’appel). | Tous les tribunaux permettent la présentation de nouveaux renseignements au premier palier d’appel.
Deux tribunaux ayant un deuxième palier (le TACRA et le Tribunal de l’aide sociale de l’Ontario) permettent la présentation de nouveaux renseignements aux deux paliers. |
La pratique du TSS en ce qui concerne la présentation de renseignements nouveaux au deuxième palier ne cadre pas avec celle des tribunaux utilisés à titre d’éléments de comparaison ayant deux paliers d’appel. |
| Avis de procéder (AP) | En vertu du Règlement sur le Tribunal de la sécurité sociale, les parties aux appels liés à la sécurité du revenu interjetés devant la Division générale disposent de 365 jours pour déposer les documents et indiquer qu’elles sont prêtes à procéder; la DG-SR doit ensuite soit rendre une décision, soit fixer une date d’audience et rendre une décision. | Aucun de ces tribunaux n’est assujetti à une telle disposition prévue par la loi. | Les tribunaux utilisés à titre d’éléments de comparaison n’ont pas à appliquer de dispositions comme celles prévues par le Règlement sur le Tribunal de la sécurité sociale; l’application du Règlement peut entraîner involontairement des retards additionnels, un problème que l’AP visait à régler. |
5.2.2 Tribunaux externes utilisés à titre d’éléments de comparaison
Afin de pouvoir effectuer une comparaison raisonnable des tribunaux, il faut examiner les différentes structures d’appel. Le tableau ci-après est fondé sur l’analyse réalisée plus haut et montre les tribunaux externes utilisés à titre d’éléments de comparaison dans le présent examen.
| TSS | Commission d’appels de la Commission des accidents du travail de l’Alberta | TAQ | TACRA | Tribunal d’appel administratif d’Australie | Tribunal de l’aide sociale de l’Ontario |
|---|---|---|---|---|---|
| Révision ou examen ministériel équivalent | √ |
s.o. | s.o. |
s.o. | √ |
| Premier palier d’examen – Division générale | Les appels interjetés au premier palier sont instruits par un organisme de révision des décisions au sein de la Commission des accidents du travail. | √ |
√ |
√ |
√ |
| Deuxième palier d’appel – Division d’appel | √ |
s.o. | s.o. |
√ | √ |
5.3 Statistiques opérationnelles
Les statistiques opérationnelles disponibles qui suivent ont été déterminées afin d’évaluer l’incidence ou l’effet qu’a la structure des appels du TSS sur l’efficacité, la transparence et la satisfaction des clients :
- nombre de demandes de permissions d’en appeler qui aboutissent à des audiences officielles;
- pourcentage de décisions annulées par des paliers d’appel successifs;
- délais entre le dépôt de l’appel et le moment où la décision est rendue;
- nombre de décisions des membres – tant les décisions de fond (rejets ou accueils d’appels) que les décisions de procédure (par exemple accueil d’appels tardifs, rejets sommaires et permissions d’en appeler);
- on fait remarquer que ces mesures démontrent l’effet de la structure des appels et doivent être prises en compte dans le contexte d’autres renseignements, notamment les perspectives et les expériences des intervenants.
5.3.1 Nombre de demandes qui aboutissent à des audiences officielles
L’analyse de la progression du nombre total de demandes, passant par les stades des audiences, des permissions subséquentes d’en appeler devant la Division d’appel, des audiences réelles de la Division d’appel et des décisions finales du Tribunal contestées devant la Cour fédérale, montre ce qui suit :
- du nombre moyen annuel de cas réglés – moins les retraits et les concessions –, environ 4 % des cas liés à l’assurance-emploi et 13 % des cas liés à la sécurité du revenu devant la Division générale étaient rejetés de façon sommaire;
- du nombre moyen annuel de cas réglés – moins les retraits –, la Division d’appel refuse d’accorder la permission d’en appeler dans environ 41 % des cas liés à l’assurance-emploi et 61 % des cas liés à la sécurité du revenu.
Ces résultats semblent indiquer que le rejet sommaire n’offre pas la valeur prévue au moment où cette mesure a été intégrée à la législation. Compte tenu des chiffres peu élevés, du temps requis pour traiter un rejet sommaire et du déni perçu de justice naturelle au moment où un appel est rejeté, les ressources du TSS pourraient être mieux utilisées afin de trancher les cas sur le fond.
Bien qu’il corresponde à l’intention de régler la majorité des cas traités au premier palier, le taux élevé de rejets de permissions d’en appeler, en particulier pour ce qui est des appels liés à la sécurité du revenu (dont la majorité sont des appels rattachés au PPIRPC), soulève la question de savoir si cette disposition est conforme aux principes liés au caractère informel, à l’équité et à la justice naturelle figurant à l’alinéa 3(1)a) du Règlement sur le Tribunal de la sécurité sociale : « Le Tribunal veille à ce que l’instance se déroule de la manière la plus informelle et expéditive que les circonstances, l’équité et la justice naturelle permettent. » Dans ces cas, la Division d’appel renvoie souvent l’appel devant la Division générale, en utilisant le temps précieux des membres afin de documenter la justification du rejet et en créant ce que l’on décrivait comme une boucle sans fin pour les clients (consulter la section 5.4.2). Dans certains dossiers, les appelants tentent que l’on prenne en compte des renseignements qu’ils n’ont pas présentés au premier palier, soit par ignorance du processus, soit du fait que les nouveaux renseignements concernant leur appel ne sont devenus accessibles qu’après la décision rendue par le premier palier, par exemple des renseignements médicaux.
Les graphiques suivants illustrent le nombre d’appels qui n’ont pas abouti à des audiences étant donné les rejets sommaires devant la Division générale et le refus d’accorder la permission d’en appeler par la Division d’appel. En premier lieu, les graphiques montrent le total des cas réglés par des membres, en faisant un ajustement pour les retraits, les appels tardifs et d’autres motifs pour lesquels des appels ne sont pas entendus, puis montrent la chute du nombre de cas compte tenu des rejets sommaires et des permissions d’en appeler. Cela se répète pour les deux divisions.
Description texte de la figure 15
| Étapes AE | Nb. de cas |
|---|---|
| Cas conclus par un membre | 3 390 |
| Moins désistements, concessions, autre | 2 900 |
| Moins rejet sommaire | 2 790 |
| Cas conclus par un membre de la Division d’appel | 530 |
| Moins désistements, concessions, autre | 490 |
| Moins les demandes de permission d’en appeler rejetées | 290 |
| Cour fédérale | 16 |
La majorité des cas réglés liés à l’assurance-emploi dont il est fait état dans le graphique ci-après n’a pas été rejetée de façon sommaire et a donné lieu à des audiences. Une plus grande partie des demandes de permissions d’en appeler est rejetée.
Description texte de la figure 16
| Étapes SR | Nb. de cas |
|---|---|
| Cas conclus par un membre | 4 990 |
| Moins désistements, concessions, autre | 4 460 |
| Moins rejet sommaire | 3 900 |
| Cas conclus par un membre de la Division d’appel | 390 |
| Moins désistements, concessions, autre | 360 |
| Moins les demandes de permission d’en appeler rejetées | 140 |
| Cour fédérale | 27 |
Comparativement aux appels liés à l’assurance-emploi, un grand nombre de demandes liées à la sécurité du revenu sont rejetées de façon sommaire et n’aboutissent pas à des audiences. Plus de la moitié des demandes de permissions d’en appeler liées à la sécurité du revenu sont rejetées et n’aboutissent pas à des audiences.
Pourcentage de décisions annulées
Les taux d’annulation (le pourcentage de décisions rendues à un palier inférieur annulées en appel) donnent une indication de l’efficacité de la structure des appels puisque seuls les appels valides aboutiront à des audiences ainsi que de l’efficacité générale du processus de décision. On s’attend à ce que seules les audiences d’appels valides augmentent les taux d’annulation, alors qu’on s’attend à ce que les décisions efficaces rendues à un palier inférieur réduisent les taux d’annulation. Les taux d’annulation des tribunaux utilisés à titre d’éléments de comparaison vont de 10 % à tout juste en deçà de 60 %. La DG-AE a un taux d’annulation d’environ 20 %, ce qui se situe dans les valeurs inférieures des tribunaux utilisés à titre d’éléments de comparaison. Un pourcentage élevé des décisions, soit 40 %, est annulé au palier de la DA-AE; on constate toutefois un faible taux d’annulation des appels devant la Cour fédérale. Le taux d’annulation de la DA-AE correspond à celui du TACRA.
En ce qui a trait aux tribunaux de la SR, la DG-SR annule environ 30 % des décisions de révision d’EDSC, et la DA-SR annule environ 20 % des décisions rendues par la Division générale. Ces chiffres se situent à l’extrémité inférieure des valeurs des tribunaux utilisés à titre d’éléments de comparaison. Pour ce qui est de la Cour fédérale, un pourcentage supérieur des appels liés à la sécurité du revenu est annulé, ce qui laisse entendre que des cas devraient être examinés afin de déterminer pourquoi les taux d’annulation à la Cour fédérale sont aussi élevés.
- Comme le montrent les figures ci-après :
- le taux d’annulation des décisions de la DG-AE est inférieur à celui de la plupart des tribunaux utilisés à titre d’éléments de comparaison; il correspond à celui des conseils arbitraux, ce qui indique une prise de décisions plus efficace au stade de la révision;
- le taux d’annulation à la DA-AE est supérieur à celui du Bureau du juge-arbitre, ce qui correspond au taux supérieur d’annulation des appels maintenu par la Cour fédérale par rapport à l’expérience passée;
- les taux d’annulation de la DG-SR et de la DA-SR sont inférieurs à ceux des anciens tribunaux et des tribunaux utilisés à titre d’éléments de comparaison;
Description texte de la figure 17
| Niveau | Tribunal | % de décisions renversées par rapport aux comparateurs - AE |
|---|---|---|
| Premier niveau d’appels | DG-AE | 23% |
| Conseil arbitral | 22 % | |
| Deuxième niveau d’appels | DA-AE | 38 % |
| BJA | 10 % | |
| Comparateurs | TASO (OT) | 21 % |
| TASO (POSPH) | 54 % | |
| TACRA Révision (Premier niveau) | 52 % | |
| TACRA Appels (Deuxième niveau) | 39 % |
Remarque – Les résultats du TASO sont signalés pour le programme Ontario au travail (OT) et le Programme ontarien de soutien aux personnes handicapées (POSPH).
Description texte de la figure 18
| Niveau | Tribunal | % de décisions renversées par rapport aux comparateurs - SR |
|---|---|---|
| Premier niveau d’appels | DG-SR | 33 % |
| BCTR | 38 % | |
| Deuxième niveau d’appels | DA-SR | 19 % |
| CAP | 52 % | |
| Comparateurs | TASO (OT) | 21 % |
| TASO (POSPH) | 54 % | |
| TACRA Révision (Premier niveau) | 52 % | |
| TACRA Appels (Deuxième niveau) | 39 % |
Remarque – Les résultats du TASO sont signalés pour le programme Ontario au travail (OT) et le Programme ontarien de soutien aux personnes handicapées (POSPH).
Pourcentage de décisions annulées en Cour fédérale
Le nombre de décisions de la Division d’appel qui sont portées en appel devant la Cour fédérale et le nombre de décisions qui sont maintenues sont un indicateur de l’efficacité du Tribunal à rendre des décisions qui reflètent le droit et les faits, ainsi qu’à réduire le fardeau non nécessaire imposé au système judiciaire fédéral. Plus de 90 % des décisions de la DA-AE ont été maintenues par la Cour fédérale, ce qui laisse supposer le bien-fondé des décisions. Ce taux est supérieur aux taux des tribunaux utilisés à titre d’éléments de comparaison, lesquels se situaient dans les 80 % à 90 %. Pour la DA-SR, seulement environ 55 % des décisions ont été maintenues, ce qui est inférieur aux taux des anciens tribunaux et des tribunaux utilisés à titre d’éléments de comparaisonNote de bas de page 36.
Le graphique ci-après montre le pourcentage d’appels maintenus par un tribunal supérieur relativement à l’assurance-emploi et à la sécurité du revenu en regard des anciens tribunaux ainsi que des tribunaux utilisés à titre d’éléments de comparaison. La DA-AE a le taux d’appels maintenus le plus élevé au sein des tribunaux utilisés à titre d’éléments de comparaison, comparativement au Bureau du juge-arbitre, qui se situait à l’extrémité inférieure des valeurs.
Description texte de la figure 19
| Division d’appel et Comparateurs | Tribunal | % des appels maintenus devant les tribunaux supérieurs - AE et SR |
|---|---|---|
| DA-AE et anciens tribunaux | DA-AE | 94 % |
| BJA | 65 % | |
| DA-SR et anciens tribunaux | DA-SR | 56 % |
| CAP | 69 % | |
| Comparateurs | TACRA | 80 % |
| CA-CATA | 90 % | |
| TAA | 91 % |
*Les taux du TSS indiqués dans le graphique ci-dessus sont fondés sur les renseignements provenant de l’exercice financier 2016 à 2017.
Globalement
Le pourcentage de décisions relatives à l’assurance-emploi annulées au palier de la DA-AE justifie un examen des motifs pour lesquels les décisions de la DG-AE ne sont pas maintenues. Pour ce qui est des décisions liées à la sécurité du revenu, les faibles pourcentages de décisions annulées aux premier et second paliers d’appel comparativement aux anciens tribunaux ainsi que le taux élevé de décisions annulées par la Cour fédérale justifient un examen plus poussé des appels devant la DA-SR et des motifs d’annulation devant un tribunal supérieur.
5.3.2 Délais entre le dépôt de l’appel et le moment où la décision est rendue
Il est difficile de faire une comparaison directe des délais des tribunaux externes et du TSS en raison des différences liées au fondement du signalement des délaisNote de bas de page 37. La comparaison des délais relatifs aux anciens tribunaux mentionnés à la section 4.2.6 était davantage pertinente dans le cadre de cet examen.
5.3.3 Nombre de décisions qui ne sont pas des décisions de fond
Les décisions de fond liées au TSS entraînent principalement des rejets ou des accueils d’appels. D’autres décisions rendues dans le cadre du processus incluent des décisions interlocutoires ou de procédure, comme des accueils d’appels tardifs, des prorogations, des ajournements, des permissions d’en appeler, etc. Comme on peut le voir ci-après, pour la période de deux ans examinée, entre 26 % et 42 % des décisions rendues par des membres étaient liées à d’autres décisions, pas à des décisions de fond. En revanche, les anciens tribunaux ont convoqué des audiences en fonction des renseignements disponibles; le temps consacré à d’autres décisions avant les audiences était limité.
Description texte de la figure 20
| Tribunal | Nb. moyen de décisions | |
|---|---|---|
| Nb. total de décisions fondées sur le mérite et autres décisions | % Autres décisions | |
| AE | ||
| DG | 4 081 | 26 |
| DA | 86 | 42 |
| SR | ||
| DG | 5 316 | 34 |
| DA | 625 | 32 |
À la Division générale, les décisions interlocutoires les plus communes étaient liées à des prorogations, à des appels tardifs et à des ajournements. À la Division d’appel, la majorité des décisions interlocutoires étaient liées à des permissions d’en appeler accordées.
En outre, puisque de nouveaux renseignements ne peuvent pas être présentés à la Division d’appel, pour la période de deux ans examinée, 133 appels liés à l’assurance-emploi et 85 appels liés à la sécurité du revenu ont été renvoyés annuellement, en moyenne, à la Division générale afin qu’elle prenne en compte de nouveaux renseignements. Cela est comparé aux 285 décisions de fond liées à l’assurance-emploi et aux 134 décisions de fond liées à la sécurité du revenu rendues par la Division d’appel pendant la même période. Cela donne à penser que bien que les processus et la structure des appels offrent aux appelants l’option de présenter de nouveaux renseignements, ils ajoutent temps et étapes au processus.
5.4 Ce que nous avons entendu
Dans le cadre de la consultation publique, les appelants, les représentants, notamment des groupes communautaires et du travail, et les membres du Tribunal nous ont communiqué de l’information.
Globalement, tant pour les programmes liés à l’assurance-emploi que pour ceux liés à la sécurité du revenu, des préoccupations importantes ont été soulevées concernant l’accès au système du Tribunal et le respect des échéances par celui-ci. Les intervenants ont déterminé de façon constante les facteurs suivants qui nuisent à l’accès et rallongent les processus d’appels du TSS :
- demandes incomplètes;
- partage des documents entre EDSC, le TSS et les appelants;
- rejets sommaires;
- permissions d’en appeler;
- avis de procéder;
- jugements liés à l’Agence du revenu du Canada et à la Cour canadienne de l’impôt;
- Consulter les sections 5 et 10 en vue d’une discussion sur ces processus.
5.4.1 Réponses au sondage
Au moyen du sondage, on a demandé aux appelants et aux représentants de commenter la mesure dans laquelle ils convenaient que le traitement de l’approche générale et la communication des décisions respectaient les délais.
Les réponses étaient généralement neutres quant au temps écoulé entre l’audience et la réception des décisions, mais les résultats étaient moins bons en ce qui a trait au respect général des délais de traitement des appels. Ce résultat va de pair avec les conclusions signalées tout au long de l’examen, particulièrement en ce qui concerne l’examen des principales étapes dans les processus d’appel de bout en bout, tant pour l’assurance-emploi que pour la sécurité du revenu, qui a permis de déterminer les temps d’attente accrus à partir du dépôt des appels jusqu’au moment des audiences, ainsi que le nombre d’autres décisions de procédure rendues tout au long de cette période. Le temps requis de l’audience jusqu’à la décision correspond relativement à celui lié au TACRA à titre d’exemple, mais d’autres étapes rallongent grandement la durée du processus d’appel.
Description texte de la figure 21
| Réponses sur la rapidité | En désaccord | Neutre | En accord | |||
|---|---|---|---|---|---|---|
| Appelant | Représentant | Appelant | Représentant | Appelant | Représentant | |
| (réponse moyenne) | ||||||
| Dans l'ensemble, mon appel a été traité en temps opportun | ||||||
| AE | s.o. | s.o. | x | x | s.o. | s.o. |
| PPIRPC | x | s.o. | s.o. | x | s.o. | s.o. |
| RPC/SV | x | s.o. | s.o. | x | s.o. | s.o. |
| La décision m'a été envoyée rapidement après l'audience | ||||||
| EI | s.o. | s.o. | x | x | s.o. | s.o. |
| PPIRPC | s.o. | s.o. | x | s.o. | s.o. | x |
| RPC/SV | s.o. | s.o. | x | s.o. | s.o. | x |
On a également demandé aux membres et aux employés si, selon eux, le processus d’appel contribue à réduire le temps écoulé à partir du dépôt de la demande jusqu’au moment où la décision est rendue et si la démarche peut se faire d’une manière souple et rapide tout en respectant les principes d’équité et de justice naturelle. Dans l’ensemble, les membres et les employés étaient peu convaincus de l’efficacité des processus pour ce qui est de la réduction des délais. Les membres ont indiqué des réponses plus positives que les employés aux deux questions et des réponses positives surtout pour la seconde question. La différence quant à la façon dont les membres et les employés perçoivent le caractère informel, tout en prenant en compte l’équité et la justice naturelle, devrait être étudiée plus en profondeur au moment d’évaluer les options éventuelles présentées à la section 3.
Description texte de la figure 22
| Réponses sur la rapidité | En désaccord | Neutre | En accord | |||
|---|---|---|---|---|---|---|
| Membre | Employé | Membre | Employé | Membre | Employé | |
| (réponse moyenne) | ||||||
| Les processus d'appel minimisent le temps écoulé entre la demande et le moment de la décision | ||||||
| AE | s.o. | s.o. | s.o. | x | x | s.o. |
| SR | s.o. | s.o. | s.o. | x | x | s.o. |
| Les appels sont / ont été menés de manière informelle et rapide, dans le respect de l'équité et de la justice naturelle | ||||||
| AE | s.o. | s.o. | s.o. | x | x | s.o. |
| SR | s.o. | s.o. | s.o. | s.o. | x | x |
5.4.2 Groupes de discussion et présentations écrites
Grâce à des séances de groupes de discussion et à des présentations écrites, les groupes et les représentants du travail et communautaires ont formulé les observations et les préoccupations qui suivent.
Trois paliers de recours associés à de multiples étapes et nécessitant des décisions
Des commentaires cohérents ont été reçus de la part des intervenants pour ce qui est des appels liés à l’assurance-emploi et à la sécurité du revenu. De l’avis des appelants, le processus d’appel débute par la révision. Le processus de recours de bout en bout est complexe, et il est difficile de s’y retrouver; ainsi, il existe au moins dans les perceptions un point de vue commun selon lequel les clients sont découragés et dépassés par le processus et abandonnent souvent sans présenter de demande de permission d’en appeler.
« La norme de service visant à régler 85 % des cas liés l’assurance-emploi dans les 90 jours suivant le dépôt de l’appelNote de bas de page 38 constitue un délai trop long pour une personne sans emploi, en particulier pour une personne à faible revenu »Note de bas de page 39.
En comparaison avec les anciens tribunaux, nous avons reçu de façon répétée les commentaires suivants :
- L’ajout d’étapes et de processus dans le cadre des processus d’appel (par exemple révision (AE), rejet sommaire (tous) et demande de permission d’en appeler devant la Division d’appel (AE et SV)) crée plusieurs obstacles pour les appelants.
- Une approche universelle ne fonctionne pas; les appels liés à l’assurance-emploi et à la sécurité du revenu ne peuvent pas être évalués à l’aide des mêmes délais, ni des mêmes processus.
- Pour ce qui est des anciens tribunaux liés à l’assurance-emploi et à la Sécurité de la vieillesse, il n’était pas nécessaire de demander la permission d’en appeler devant la Division d’appel; un appelant avait automatiquement le droit d’en appeler. Encore une fois, cela nie le droit d’être entendu.
- L’avis de procéder pour les appels liés à la sécurité du revenu est complexe, frustrant et déroutant pour les appelants et les représentants. Par exemple, les appelants déposent un avis de procéder dans un délai de trois mois, mais d’autres parties peuvent prendre jusqu’à 180 jours pour répondre, ce qui retarde le processus et la décision pour l’appelant.
La permission d’en appeler a toujours existée dans les anciens tribunaux pour le RPC, mais le second palier d’appel pouvait instruire de nouveau l’entièreté du cas et ne se limitait pas aux trois motifs d’appel actuels dans le cadre du TSS. La disposition actuelle sur la permission d’en appeler rallonge grandement le processus et peut entraîner des demandes subséquentes de permissions d’en appeler, et certains qualifient cela de « boucle sans fin ». Des préoccupations ont été soulevées en ce qui concerne d’autres restrictions qui limitent le temps dont on dispose, ce qui peut être au détriment de l’appelant. Par exemple, le délai de 45 jours établi pour présenter des observations concernant l’appel après l’obtention de la permission d’en appeler de la Division d’appel était considéré comme trop court puisque l’appelant doit souvent demander de l’aide à un représentant ou à un avocat en raison de la complexité de cette étape.
Une recommandation commune indiquée par les intervenants afin d’éliminer les retards non nécessaires dans le cadre du processus d’appel consiste à supprimer l’obligation de demander la permission d’en appeler à la Division d’appel et de donner le pouvoir aux membres du Tribunal d’entendre les appels, ainsi que de recevoir de nouveaux éléments de preuve pour que les appels puissent être instruits sans qu’il y ait de renvoi à la Division générale.
L’intégration de la révision obligatoire des décisions liées à l’assurance-emploi préalablement aux appels demeurait préoccupante : l’obligation de présenter avant tout une demande de révision, puis de le faire encore pour un appel devant le TSS était perçue comme une prolongation indue du processus de recours; le taux élevé de décisions accueillies remettait en question l’efficacité du processus décisionnel initial pour Service Canada; des points de vue conflictuels s’opposaient quant à savoir si les communications obligatoires avec les clients pour leur expliquer la justification de la décision de révision les aidaient à la comprendre et à faire le choix de ne pas interjeter appel de la décision, ou si elles les dissuadaient plutôt d’en appeler devant le TSS. Le processus actuel ne contient pas de mécanisme visant à atténuer ou à cibler rapidement ce genre de préoccupation, ce qui inclut par exemple des sondages sur la satisfaction immédiate des clients, similairement à ce qui est utilisé par le TACRA. Cela permet une rétroaction rapide.
Une approche universelle n’est pas efficace et ne tient pas compte de la nature de courte durée du régime de prestations d’assurance-emploi ni de la nature de longue durée d’un programme de pensions.
Les intervenants représentant l’assurance-emploi et la sécurité du revenu, en particulier le PPIRPC, ont fortement exprimé qu’une approche universelle ne reflète pas les caractéristiques uniques des deux programmes de prestations. Compte tenu des critères d’admissibilité relativement simples et de la nature de courte durée des prestations d’assurance-emploi, les processus relatifs à l’assurance-emploi devraient être allégés et leur durée devrait être écourtée. Inversement, la durée des processus relatifs à la sécurité du revenu devrait être rallongée étant donné la nature plus complexe des appels et du poids d’une décision de plus longue durée.
6. Interrelations entre le Tribunal de la sécurité sociale du Canada et Emploi et Développement social Canada
6.1 Aperçu
L’établissement du TSS à titre d’organisation indépendante d’EDSC, ainsi que le transfert d’employés de soutien aux tribunaux d’EDSC au SCATA (qui relève du ministère de la Justice), ont créé une séparation plus officielle entre EDSC et le processus lié aux appels.
Plus précisément, la séparation du soutien administratif pour le Tribunal, ainsi que l’autonomie du TSS dans l’établissement de politiques et de processus ont changé la façon dont EDSC participe au processus d’appel. Tel que mentionné dans Pour un gouvernement ouvert et responsable, la clarté des rôles et des responsabilités ainsi que le maintien d’un dialogue ouvert continu à l’appui de la responsabilité du ministre de répondre pour le Tribunal au Parlement, sont essentiels.
L’examen a déterminé que même s’il y a une communication continue de l’information au niveau opérationnel entre le TSS et EDSC, il manque une formulation officielle des rôles, des attentes et des responsabilités. En outre, il n’y a pas de mécanisme officiel et continu entre les deux organisations afin de promouvoir de façon appropriée la coordination des politiques ainsi que d’établir la cohérence des activités en matière de recours et de production de rapports au TSS.
La section qui suit du présent rapport fournit :
- un aperçu de l’interaction entre le TSS et EDSC et des pratiques des tribunaux utilisés à titre d’éléments de comparaison;
- ce que nous avons entendu des intervenants.
6.2 Interrelations entre le Tribunal de la sécurité sociale du Canada et Emploi et Développement social Canada
Dans le cadre des anciens tribunaux, des protocoles d’entente (PE) étaient en place entre les programmes de prestations et les CA et le BCTR. De plus, puisque les tribunaux étaient administrés par EDSC, l’information sur les cas était transmise directement entre les programmes de prestations et les tribunaux d’appel.
Le tableau suivant donne un aperçu des interrelations actuelles entre le TSS et EDSC :
| Élément interrelationnel | TSS |
|---|---|
| Clarté des attentes, des rôles et des responsabilités | Même si EDSC a des PE avec le SCATA, il n’y a pas de PE entre EDSC et le TSS, ni de lettre de mandat du ministre au TSS. |
| Communication exécutive | Des communications régulières ont lieu entre la présidente du TSS et la sous-ministre déléguée d’EDSC et le secrétaire ministériel. |
| Communication de renseignements | Les dossiers d’assurance-emploi sont partagés entre EDSC et le TSS sur un lecteur partagé; les dossiers de la sécurité du revenu sont numérisés et transmis au TSS. L’absence d’un mécanisme de partage de l’information entièrement électronique limite les économies. |
| Planification et prévision des volumes de cas et des cycles d’activités | Aucun mécanisme officiel |
| Règlement des questions opérationnelles | Un comité de l’interface de la charge de travail du TSS et EDSC se réunissent tous les mois. La représentation du TSS inclut les services juridiques, les activités et la gestion des cas. La représentation d’EDSC inclut les services juridiques, les services liés aux appels et le personnel des programmes. |
| Rétroaction sur la qualité des décisions | Aucun mécanisme officiel |
| Rétroaction sur la législation et la réglementation | Aucun mécanisme officiel |
| Participation aux audiences | La CAEC – EDSC participe rarement à titre de partie aux audiences devant la Division générale ou aux conférences préparatoiresNote de bas de page 40. |
6.3 Observations
Il faut des attentes documentées du ministre à l’égard du TSS ainsi que des mécanismes officiels et continus faisant la promotion des responsabilités, de la planification et de la coordination des politiques appropriées afin de renforcer la gouvernance générale du TSS et du processus de recours.
En reconnaissance de l’importance de la coordination du portefeuille des questions stratégiques qui vont au-delà de ce qui relève d’une organisation en particulier, le document Pour un gouvernement ouvert et responsable fait référence aux mécanismes, comme les lettres de mandat du ministre à l’intention de l’organisation et les réunions régulières avec l’administrateur général, afin de promouvoir la coordination appropriée des politiques. Le forum du TSS et d’EDSC, qui a été de courte durée et est maintenant chose du passé, était un premier pas dans la bonne direction, même s’il était trop axé sur des questions davantage opérationnelles comme la gestion efficace des ressources, des volumes de travail et des audiencesNote de bas de page 41.
Le modèle de PE entre le procureur général de l’Ontario et le président exécutif de Tribunaux de justice sociale Ontario (TJSO) est instructif puisqu’il établit les liens de responsabilités entre le ministre et le président exécutif, notamment les attentes en matière d’échange de renseignements et les relations de travail qui appuient les exigences de reddition de comptes et de gouvernance dans un cadre reconnaissant l’indépendance de TJSO et des tribunaux qui le constituent. Ce PE établit plus particulièrement ce qui suit :
- Le cadre de responsabilité et de gouvernance entre le Ministère et TJSO;
- Les rôles et responsabilités du ministre, du président exécutif, de TJSO, du sous-ministre et du responsable de TJSO;
- Les attentes relativement aux dispositions opérationnelles, administratives, financières, en matière de vérification et de production de rapports entre TJSO et le ministère du Procureur généralNote de bas de page 42.
Les pratiques de diffusion de documents ne correspondent pas aux principaux tribunaux utilisés à titre d’éléments de comparaison.
Des retards ont été signalés par rapport à l’échange de documents entre EDSC et le TSS, ainsi que des désaccords concernant les documents qui sont pertinents et les renseignements appropriés en vue de la rédaction pour des motifs liés à la protection des renseignements personnels. Ces désaccords sont de longue date et selon certaines personnes, ils sont enracinés, ce qui suscite de la méfiance entre les deux organisations.
Le TACRA utilise un système de gestion des cas partagé avec Anciens Combattants Canada (ACC) pour le traitement des appels relatifs aux décisions d’ACC. Cela offre au TACRA un accès direct et sans restriction aux renseignements sur les appelants figurant dans des dossiers de cas pouvant être partagés que l’organisation peut extraire directement du système de dossiers afin d’éviter les retards de coordination avec ACC.
Il y a des précédents liés au principe de la publicité des débats (Lukacs, 2015 CAF 140), selon lesquels tous les documents au dossier devraient être transmis lorsqu’une partie en fait la demande; toutefois, il y a également des précédents concernant l’obligation de protéger les renseignements personnels de nature délicate. Un accord relatif à l’interprétation de l’applicabilité de ce principe, dans le contexte des obligations en vertu de la Loi sur la protection des renseignements personnels et de la Loi sur le ministère de l’Emploi et du Développement social, est requis entre le TSS et EDSC.
6.4 Ce que nous avons entendu
Il existe une histoire commune entre le personnel constituant le TSS et ses homologues à EDSC. Les deux groupes ont des liens profonds avec les anciens tribunaux et la création du TSS ainsi que des opinions tranchées concernant les anciens tribunaux, la conception du TSS et l’exploitation actuelle du TSS. Il n’existe pas de point de vue cohérent concernant l’exploitation qui était prévue du TSS, ses priorités passées et ses priorités actuelles et si celles-ci sont respectées dans le cadre de ses activités. Il faut tenir compte de ces aspects à l’égard des considérations décrites ci-après.
Le cadre législatif et réglementaire du Tribunal, associé à une culture organisationnelle axée sur le droit, n’est pas orienté vers l’intention initiale d’une simplification du processus d’appel.
Bien qu’on ne remette pas en question le maintien par le Tribunal de son indépendance, les opinions diffèrent quant à l’application de l’indépendance de celui-ci, tant pour ce qui est de l’indépendance institutionnelle que pour l’indépendance décisionnelle. Les intervenants sont tous d’avis que le respect strict de l’indépendance vient avec un coût en matière d’efficacité et d’orientation des clients, et ce point de vue est appuyé par les éléments de preuve mentionnés tout au long du présent rapport.
Les problèmes de coordination entre les deux organisations nuisent à l’efficacité et aux services aux clients. Par exemple, il n’existe pas de mécanisme officiel pour faciliter la planification conjointe des cycles d’activités afin de se préparer à des volumes d’appels fluctuants.
La non-participation d’EDSC aux conférences préparatoires peut constituer une occasion perdue d’accroître l’efficacité. Ces conférences permettent une meilleure compréhension des questions en litige dans les appels complexes et donnent la possibilité de régler plus rapidement les appels.
Les opinions du TSS et d’EDSC diffèrent quant à la portée et à la pertinence des documents établis aux fins de diffusion, la diversité des démarches de rédaction à l’échelle des régions d’EDSC devant également être prise en considération à cet égard.
Les membres du TSS et les employés du SCATA ont convenu que l’information liée aux appels était facilement accessible et communiquée aux parties dans les délais. Les réponses au sondage figurent ci-après :
Description texte de la figure 23
Les membres et les employés des deux programmes, AE et SR, sont en accord avec les deux énoncés suivants : 1) les informations pertinentes concernant un appel sont/étaient facilement accessible à toutes les parties concernées et 2) l’information est / a été partagée avec toutes les parties en temps opportun.
7. Interrelations entre le TSS et le SCATA
7.1 Aperçu
À titre de tribunal administratif, le TSS exerce des pouvoirs conférés par la loi et remplit diverses fonctions qui peuvent être considérées comme « chevauchant la ligne de partage constitutionnelle entre l’exécutif et le judiciaire »Note de bas de page 43. Le TSS s’inscrit dans un continuum, qui va des entités qui assument des fonctions administratives à une extrémité jusqu’à celles qui fonctionnent comme une cour de justice à l’autre extrémité. Le positionnement d’un tribunal dans ce continuum influence tous les aspects de l’exploitation de celui-ci, y compris la manière dont le tribunal tire parti du personnel administratif à l’appui de ses activités. Dans le cas du TSS, une conséquence de cet accent mis sur le droit et son mandat visant à rendre des décisions quasi judiciaires s’est étendue afin qu’il considère maintenant les décisions administratives comme étant quasi judiciaires et à présent relèvent strictement des membres.
Le Service canadien d’appui aux tribunaux administratifs (SCATA) a été créé en novembre 2014 afin d’offrir des installations et des services de soutien à 11 tribunaux administratifs fédéraux par le biais d’une seule organisation intégrée. Le SCATA offre des services spécialisés, adaptés à chacun des tribunaux et requis par ceux-ci (par exemple greffe, recherche et analyse, mandat juridique, autre mandat ou activités liées aux cas propres à chaque tribunal), ainsi que des services internes communs (par exemple ressources humaines, services financiers, technologie et gestion de l’information, locaux, sécurité, planification et communications).
EDSC continue d’offrir certains services limités au TSS (par exemple, des services de technologie de l’information); toutefois, c’est le SCATA qui fournit la majorité des services de soutien administratif au TSS.
Comme établi dans son rapport ministériel de 2017-2018, le SCATA s’engage à offrir un soutien efficace aux tribunaux administratifs qu’il dessert, tout en maximisant la prestation de ses services grâce à une capacité renforcée et à des approches modernisées qui répondent aux besoins des tribunaux et améliorent l’accès à la justice. À cette fin, le SCATA continue de mettre l’accent sur l’accroissement de sa capacité de composer avec des demandes changeantes permettant de répondre aux besoins opérationnels au moyen de systèmes et de services efficaces et souples, ainsi que de son engagement à l’égard de l’excellence du service.
Les employés du SCATA travaillant à l’appui du Tribunal relèvent de la présidente du TSS par l’entremise du directeur exécutif. Cette interrelation figure dans l’organigramme du TSS ci-après :
Description texte de la figure 24
La figure 29 présente la structure organisationnelle du Tribunal de la sécurité sociale (TSS) du Canada et du Service canadien d'appui aux tribunaux administratifs (SCDATA) ainsi que la relation entre les deux organisations, par l’intermédiaire du directeur exécutif du SCDATA. Le TSS est composé des membres de la Division générale de l'AE et de la SR et des membres de la Division d'appel, relevant respectivement des vice-présidents des Divisions générales de l'AE et de la SR et de la Division d'appel, relevant du président. Le SCDATA est composé d’un secrétariat des membres, d’un conseiller spécial auprès du président, d’un directeur exécutif, d’une gestion opérationnelle, des services au greffe, opérations et tribunaux ainsi que des services juridiques, se rapportant à l’administrateur en chef.
Comme l’indique la Loi sur le Service canadien d’appui aux tribunaux administratifs, l’administrateur en chef est le premier dirigeant du SCATA et il a la responsabilité d’offrir les services de soutien et les installations requis par chacun des tribunaux administratifs dans l’exercice de leurs pouvoirs et l’exécution de leurs tâches et fonctions conformément aux règles s’appliquant à leur travail. L’administrateur en chef a tous les pouvoirs nécessaires à l’exercice des fonctions qui lui sont conférées sous le régime de cette loi ou de toute autre loi fédérale. L’article 12 de la Loi précise que « l’administrateur en chef ne peut exercer les attributions qu’une règle de droit confère à un tribunal administratif ou à l’un de ses membres ». Selon l’article 14 de la Loi, le président de chaque tribunal administratif desservi par le SCATA continue d’assurer la direction du tribunal et d’en contrôler les activités.
L’interrelation entre le TSS et le SCATA est similaire à l’interrelation entre le Service administratif des tribunaux judiciaires (SATJ) et les quatre cours qu’il dessert : la Cour d’appel fédérale, la Cour fédérale, la Cour d’appel de la cour martiale du Canada et la Cour canadienne de l’impôt. Dans cette interrelation, l’administrateur en chef agit comme premier dirigeant du SATJ et a tous les pouvoirs requis pour faire ce qui suit :
- offrir des services de gestion et d’administration des cours efficaces, notamment des installations, des bibliothèques et des services organisationnels et de dotation pour les cours;
- structurer les activités de greffe et préparer les budgets, en consultation avec les juges en chef des quatre cours, aux fins des exigences de ces cours et des besoins connexes du SATJ.
Comme c’est le cas pour le SCATA, l’administrateur en chef du SATJ relève des juges en chef des cours qu’il dessert, et ses pouvoirs sont restreints afin qu’ils n’incluent pas d’attributions qu’une règle de droit confère au pouvoir judiciaire, en conformité avec les instructions des juges en chef.
Ce modèle relatif au soutien aux tribunaux, dans le cas où un fournisseur de services partagés appuie de nombreux tribunaux indépendants, n’est pas partagé avec celui des tribunaux utilisés à titre d’éléments de comparaison externes étudiés dans le cadre de cet examen. Les tribunaux utilisés à titre d’éléments de comparaison ont leurs propres services de soutien ou relèvent d’un tribunal-cadre (AAT et TAQ) qui offre des services communs.
Au-delà des fonctions communes, le SCATA ne partage pas de services spécialisés entre les tribunaux, et chaque tribunal, y compris le TSS, a son propre personnel qui suit des processus indépendants. Dans le cas du TSS, les processus mis en œuvre par le personnel du SCATA sont sous la direction de la présidente du TSS, ce qui restreint les possibilités d’optimiser les processus au sein du SCATA.
Conformément à l’orientation du TSS, le SCATA offre des services juridiques, de greffe et d’autres services administratifs (par exemple des services de ressources humaines, des services financiers, des locaux, entre autres). Le TSS n’a pas besoin que le SCATA prête main-forte aux membres en ce qui concerne la plupart des aspects des cas ou des décisions. Au sein des autres tribunaux, il est commun que le personnel fournisse des services consultatifs aux membres, notamment des taches de recherche, l’examen de décisions en vue d’uniformité, le regroupement de faits liés à des cas en vue d’examen par les membres, l’organisation des audiences et les décisions courantes rendues au nom de membres, par exemple de simples ajournements.
Selon la position exprimée par la présidente du TSS, un grand nombre de décisions doivent être rendues par les membres, conformément au cadre législatif qui a été établi afin de préserver l’indépendance des décisions rendues par le Tribunal. Ces décisions incluent l’acceptation des demandes de permissions d’en appeler comme étant complètes, la détermination du mode des audiences et du moment où elles auront lieu, la décision relative aux ajournements. En outre, le TSS estime que cette approche est plus rentable puisque les membres disposent de la formation nécessaire relativement à ces tâches et que le taux de roulement du personnel administratif est plus élevé. Des entretiens avec un des tribunaux utilisés à titre d’éléments de comparaison révèlent qu’il ne partageait pas cette opinion, et tant que les membres étaient « sans restriction » dans les décisions rendues en appel, il n’y avait aucun problème à ce que les employés exécutent ces tâches.
Les résultats de l’analyse donnent à penser qu’il est possible d’élargir le rôle du SCATA afin qu’il appuie les fonctions en matière de tribunal, fournisse des conseils aux membres de tribunaux et se voie confier la tâche de rendre des décisions de procédure sans compromettre l’indépendance des membres dans les décisions quasi judiciaires.
Voici ce que présente la section suivante du présent rapport :
- une comparaison des interrelations entre les membres/employés et les tribunaux utilisés à titre d’éléments de comparaison externes/anciens tribunaux, lorsque l’information était disponible;
- les échos de la part des intervenants.
7.2 Conclusions
Le ratio employés-membres est du même ordre que les ratios des tribunaux utilisés à titre d’éléments de comparaison
Le ratio employés-membres du TSS correspond généralement aux ratios des tribunaux externes utilisés à titre d’éléments de comparaison, bien que le TACRA, en particulier, présente un ratio plus important à ce chapitre. Cela démontre le soutien plus important offert aux appelants, comme on l’explique ci-après.
Il n’était pas possible de faire une comparaison avec les anciens tribunaux puisqu’un dénombrement des membres à temps partiel uniquement était disponible.
Finalement, seuls les premiers paliers d’appels figurent dans la comparaison; le petit nombre de membres à la Division d’appel et la nature différente de la division ne soutiennent pas de comparaison équitable avec les tribunaux externes.
Description texte de la figure 25
| Tribunal - premier niveau d’appel | Employés | Membres |
|---|---|---|
| (nombre d’employés et de membres) | ||
| DG-AE | 41 | 29 |
| DG-SR | 85 | 42 |
| TAQ | 174 | 93 |
| TAA | 530 | 223 |
| TACRA | 74 | 23 |
* Le nombre de membres et d’employés est indiqué en blanc, et la hauteur des colonnes représente le pourcentage.
L’utilisation du temps des membres correspond à ce qui se fait au TACRA.
La figure ci-après montre l’utilisation du temps des membres du TACRA et du TSS. Les données liées au TSS ont été obtenues dans le cadre du sondage auprès des membres, et les données liées au TACRA ont été fournies par le tribunal en question. Il n’était pas possible d’obtenir de la part des autres tribunaux les données relatives à ce niveau de détail. Les résultats sont très similaires pour ces deux tribunaux. Le TACRA a indiqué qu’il avait consacré moins de temps à évaluer les faits, à appliquer la loi et à rédiger les décisions, mais plus de temps à exécuter le travail administratif et à examiner les dossiers. La différence liée au travail administratif pourrait être due aux exigences de déplacement des membres du TACRA puisque presque toutes les audiences ont lieu en personne. Le pourcentage plus faible du temps passé par les membres du TACRA à évaluer les faits, à appliquer la loi et à rédiger les décisions pourrait être attribuable au soutien fourni par le personnel administratif afin de regrouper les faits liés aux cas pour les membres, de planifier les audiences et de transmettre des données aux fins de la rédaction des décisions.
Description texte de la figure 26
| Utilisation du temps des membres | TSS | TACRA |
|---|---|---|
| (%) | ||
| Participer à la formation des membres | 6 | 5 |
| Effectuer des tâches administratives | 10 | 17 |
| Examiner les dossiers et documents relatifs au cas pour confirmer les questions en litige | 21 | 26 |
| Assister et diriger l’audience | 15 | 13 |
| Évaluer les faits, appliquer la loi et rédiger la décision | 49 | 39 |
La répartition du travail entre les employés et les membres varie selon les tribunaux.
Compte tenu de la portée de l’examen, il n’y a pas eu de suivi détaillé du temps consacré par les membres du TSS à leurs tâches. Toutefois, le modèle du TACRA a été étudié, dans le cadre duquel les membres ont la responsabilité de rendre des décisions de manière indépendante, mais sont appuyés et conseillés étroitement par le personnel. Dans le cas du TACRA, le personnel prépare un dossier de preuve pour chaque cas, qui contient tous les documents pertinents et les décisions rendues par des paliers décisionnels inférieurs et est souvent accompagné d’une liste des questions en litige et de l’analyse. Les membres peuvent aussi solliciter des opinions et des recherches juridiques, d’autres décisions, des précédents, de la jurisprudence et d’autres types de renseignements et de recherches liées aux cas ou une analyse plus détaillée des dossiers complexes. Le personnel organise les audiences puis, par la suite, toutes les décisions sont examinées par celui-ci en regard d’une liste de vérification afin d’appuyer des décisions de qualité.
Le TACRA a mentionné qu’éviter d’entraver le pouvoir des membres est toujours au premier plan de l’aide offerte aux membres. Les décisions d’avis de procéder relèvent aux membres, mais le personnel est là pour les conseiller et les appuyer.
Les membres ont réglé un moins grand nombre d’appels chaque année que la plupart des tribunaux utilisés à titre d’éléments de comparaison.
Comme on le voit ci-après, à la Division générale, le nombre moyen d’appels annuels réglés pour chaque membre était de 120 pour l’assurance-emploi ainsi que pour la sécurité du revenuNote de bas de page 44. On pourrait s’attendre à un nombre moyen plus élevé d’appels liés à l’assurance-emploi puisque les cas sont connus pour être moins complexes que les appels liés au PPIRPC. En outre, ces chiffres sont moins élevés que ceux de la majorité des tribunaux utilisés à titre d’éléments de comparaison. Les facteurs pouvant être responsables de la différence entre le TSS et les tribunaux utilisés à titre d’éléments de comparaison incluent le temps rattaché à des étapes supplémentaires dans le cadre du processus d’appel pour le TSS, par exemple les rejets sommaires et les permissions d’en appeler, le temps consacré par les membres aux décisions interlocutoires, comme les ajournements, et le temps consacré aux recherches et à la rédaction des décisions.
Avec un nombre moyen d’appels réglés par membre de 230, la DA-AE a des chiffres beaucoup plus élevés que la plupart des tribunaux utilisés à titre d’éléments de comparaisonNote de bas de page 45. La DA-SR comporte un nombre beaucoup moins élevé d’appels réglés pour chaque membre, ce qui reflète la nature plus complexe des appels liés au PPIRPC, lesquels constituent la majorité de la charge de travail de la SR. Néanmoins, les appels du TACRA porteraient aussi sur des conditions médicales complexes et de longue durée, même s’il a un nombre plus élevé d’appels moyens qui ont été réglés.
Description texte de la figure 27
| Tribunal | Volume de cas par membre (par année) |
|---|---|
| TSS DA-SR | 70 |
| TSS DG-SR | 120 |
| TSS DG-AE | 120 |
| TAQ | 130 |
| TACRA | 150 |
| TAA | 170 |
| TSS DA-AE | 230 |
| TASO | 300 |
7.3 Ce que nous avons entendu
Les membres consacrent leur temps à l’exécution des tâches administratives et à la prise des décisions. Lorsque le TSS a été établi initialement, il était prévu que le personnel de soutien appuie directement les membres à l’égard notamment des aspects administratifs de la recherche et de la rédaction des versions préliminaires des décisions ainsi que de l’établissement du calendrier des audiences, mais cette capacité n’est pas entièrement mise à profit.
Le TSS ne tire pas parti des services possibles du Service canadien d’appui aux tribunaux administratifs (SCATA) (par exemple aux fins de l’établissement du calendrier des audiences, de la préparation des dossiers d’appels, de la prise des décisions mineures [ajournements courants], de la rédaction des versions préliminaires des décisions, de la prestation d’une expertise médicale, etc.), en invoquant comme motifs l’interprétation de la réglementation, l’indépendance des commissaires et le niveau de formation dont pourrait avoir besoin le personnel du SCATA alors que les membres ont déjà la formation requise. Aucun de ces motifs ne représente un obstacle : le TSS peut déléguer aux commissaires des tâches liées à la prise des décisions administratives courantes et à la rédaction des versions préliminaires des décisions tout en conservant la responsabilisation, et l’investissement dans la formation serait plus que compensé par le temps accru dont disposeront les membres pour trancher les appels plus rapidement.
Il existe une perception selon laquelle la structure fonctionnelle pour la production de rapports au TSS ne permet pas au SCATA d’optimiser ou de peaufiner de façon indépendante ses processus. Toutefois, cela relève davantage de la nature du modèle de services du SCATA qui fournit des services adaptés et personnalisés à chaque tribunal.
Des intervenants ont indiqué que les membres n’ont pas recours de façon adéquate à l’expertise médicale du SCATA, même si cela n’est pas corroboré par les réponses au sondage présentées ci-après.
7.3.1 Réponses au sondage
Les membres et les employés ont été interrogés au sujet de facteurs liés aux interrelations entre le TSS et EDSC, comme le partage des responsabilités entre le TTS et le SCATA et la question de savoir si des conseils juridiques et médicaux ont été obtenus relativement aux dossiers d’appels. Les employés ont évalué ces facteurs de façon plus négative que les membres. De plus, les réponses globales des membres étaient moins positives au chapitre de l’efficience et de l’emploi du temps, mais plus positives en ce qui a trait à la prestation des services de soutien et de l’indépendance. Ce qui a été évalué le plus positivement tant par les membres que par les employés est la prise en compte des conseils juridiques dans les dossiers d’appels, ce qui témoigne de l’importance accordée au plan juridique dans le contexte du TSS et relevée tout au long de cet examen. Contrairement à ce que nous avons entendu de la part des intervenants, les membres conviennent que les conseils médicaux formulés avaient été pris en considération dans les dossiers d’appels.
Description texte de la figure 28
| Facteurs liés à la relation SCDATA / TSS | Neutre | En accord | Fortement en accord | |||
|---|---|---|---|---|---|---|
| Membre | Employé | Membre | Employé | Membre | Employé | |
| La division des responsabilités entre les membres du Tribunal et les employés de SCDATA contribue/a contribué aux processus efficaces des appels | ||||||
| AE | s.o. | x | x | s.o. | s.o. | s.o. |
| SR | s.o. | x | x | s.o. | s.o. | s.o. |
| Les causes d’appel sont/étaient informées par des conseils juridiques | ||||||
| AE | s.o. | s.o. | s.o. | x | x | s.o. |
| SR | s.o. | s.o. | s.o. | x | x | s.o. |
| Les causes d’appel sont/étaient informées par des avis médicaux | ||||||
| AE | s.o. | x | x | s.o. | s.o. | s.o. |
| SR | s.o. | s.o. | x | x | s.o. | s.o. |
8. Rôle des intervenants
8.1 Aperçu
On s’accorde à reconnaître la participation comme l’un des cinq principes d’une bonne gouvernance, au même titre que l’ouverture, la responsabilisation, l’efficacité et la cohérenceNote de bas de page 46.
Bien que l’origine du TSS précède sa création par de nombreuses années (Garant 2002), divers intervenants (par exemple commissaires représentant les travailleurs et les employeurs, groupes communautaires, organisations syndicales, défenseurs, avocats, etc.) déplorent le manque de participation et d’engagement de leur part à l’égard de la conception du Tribunal et de ses processus. L’une des préoccupations majeures est la perte de la voix des représentants syndicaux et patronaux, groupe souvent désigné comme étant l’élément tripartite de l’ancien système d’appels de l’assurance-emploi, selon lequel les tribunaux du conseil arbitral étaient composés d’un président nommé par le gouvernement, d’un membre nommé par le commissaire des travailleurs et d’un membre nommé par le commissaire des employeurs.
Une part considérable des commentaires reçus dans le cadre du présent examen visaient à demander au gouvernement de rétablir cet élément tripartite des appels de l’assurance-emploi. Dans son article intitulé Un Tribunal canadien de la sécurité sociale, Patrice Garant de l’Université Laval présente le concept de « représentation égale » – participation des employeurs et des employés à l’instance devant le tribunal – et indique que rien n’empêche ce concept d’être retenu dans l’une des sections du futur Tribunal. De plus, une représentation égale n’est pas incompatible avec un plan de recrutement et de sélection fondé sur les compétences et les qualifications plutôt que sur le népotisme ou le favoritisme, qu’il soit d’ordre politique, syndical ou lié à la gestion.Note de bas de page 47
Dans un document publié récemment par le Centre Mowat, Donna Wood affirme que la participation des parties patronales et syndicales à l’assurance-emploi est importante pour de nombreuses raisons, et surtout parce que des cotisations sociales spéciales versées par des membres permettent de financer la plus grande partie des coûts du régime d’assurance-emploi. Les conseils de ces deux parties peuvent améliorer le rendement. Leur donner une voix au chapitre fait partie des exigences des conventions et des accords internationaux que le Canada a signés.Note de bas de page 48
Des groupes communautaires et des défenseurs pour le compte du Programme de prestations d’invalidité du Régime de pensions du Canada (PPIRPC) se sont également dits préoccupés de ne pas être en mesure de participer efficacement au processus d’appel. De plus, ils estiment que leurs préoccupations sont souvent occultées par la communauté de l’assurance-emploi ou du moins qu’elles ne sont pas prises en compte dans la même mesure.
Toutefois, cela ne veut pas dire que le TSS n’a pas consulté les intervenants. En fait, depuis sa création, le TSS a rencontré divers intervenants et a fourni des exemples d’avantages liés à l’engagement de ces derniers, comme la refonte des formulaires d’avis d’appel et du formulaire de rétroaction en ligne. Sachez que « la porte de la présidente est toujours ouverte », a indiqué un intervenant. Cependant, d’après les réponses uniformes de tous les groupes d’intervenants, des mécanismes de participation officiels et permanents devraient être mis en place.
Bien que l’on puisse remettre en question la pertinence de la participation des intervenants à un tribunal administratif indépendant, il faut se rappeler que le processus d’appel est une composante importante du système global de sécurité/d’assurance sociale. La participation des intervenants au système dans son ensemble, y compris au processus d’appel, peut et doit contribuer à son efficacité au chapitre de l’obtention des résultats escomptés liés aux politiques du gouvernement pour les Canadiens, conformément à la lettre de mandat du ministre signée par le premier ministre : « À titre de ministre, vous avez la responsabilité de respecter notre engagement d’instaurer un nouveau style de leadership au sein du gouvernement. Cela comprend un dialogue constructif avec les Canadiens et les Canadiennes, la société civile et les partenaires, y compris les représentants des milieux d’affaires, du monde syndical… »Note de bas de page 49
À la lumière de l’analyse réalisée, il est nécessaire d’établir une stratégie officielle de mobilisation des intervenants qui prévoit une approche exhaustive à l’égard de la participation des intervenants, harmonisée avec la stratégie élargie des intervenants relative aux programmes de prestations sociales.
Aux fins de la présente section, l’analyse menée comprenait :
- un examen de l’intention du gouvernement relativement à la mobilisation des intervenants;
- l’expérience et les points de vue des principaux intervenants et représentants recueillis dans le cadre du processus de consultation;
- un examen de la participation des intervenants au TSS et aux tribunaux utilisés à titre d’éléments de comparaison.
8.2 Ce que nous avons entendu
Les syndicats, les employeurs et les commissaires représentant les travailleurs et les employeurs font partie intégrale du régime d’assurance-emploi. Pourtant, ils estiment ne pas avoir été consultés dans le cadre des modifications apportées au système de tribunaux. Ils se sentent maintenant tenus à l’écart du processus, notamment en ce qui a trait à l’abandon d’un mécanisme d’audience tripartite et à l’intervention minimale dans la sélection des nouveaux membres.
- La position affaiblie des syndicats comme acteurs au titre de l’assurance-emploi a rompu le lien entre les commissaires de l’assurance-emploi représentant les travailleurs/employeurs et les responsables des appels de l’assurance-emploi. Les syndicats doivent être des intervenants dans le système, et le rôle des représentants du milieu des affaires et du monde syndical doit être rétabli.
- Les commissaires n’ont pas un accès adéquat au système ni la possibilité d’y contribuer. Ils ne sont plus responsables de la nomination des membres du tribunal, ils sont exclus des activités et des opérations du TSS (par exemple la formation des nouveaux membres) et ils ont un accès limité à l’information relative au rendement et aux finances du TSS.
- Le gouvernement devrait rétablir, d’une part, le mécanisme permettant aux intervenants de contribuer au système et, d’autre part, les tribunaux tripartites qui permettent une inclusion de la perspective communautaire et de la mise à profit des connaissances du marché du travail local et des services sociaux ainsi que d’un processus axé sur les travailleurs qui est avantageux et plus transparent envers les contribuables. Les recommandations des parties touchées et liées devraient être prises en considération aux fins de la sélection des membres du SST.
- Le passage à un seul évaluateur a engendré la perte d’une perspective communautaire. Un tribunal composé de trois membres connaissait le marché du travail local et les services sociaux.
Les représentants des clients du PPIRPC ont dit souhaiter participer davantage au processus d’appel et craindre que leur voix ne soit estompée par la communauté de l’assurance-emploi lorsqu’ils militent en faveur de changements destinés à répondre aux besoins uniques de leurs clients.
- Des organisations et des groupes communautaires ont fait part de la complexité et de la longue durée du processus que les clients vulnérables, dont de nombreux ont des problèmes de santé mentale et physique, ont du mal à naviguer.
- Des représentants ont exprimé un besoin fondamental de fournir une aide aux clients et fait une mise en garde contre une volonté de rendre les décisions plus rapidement au lieu de prendre le temps d’examiner tous les facteurs.
- Certains membres de la table ronde des clients du PPIRPC souhaitent voir des améliorations au processus de règlement des demandes qui précède et oriente les appels.
Des défenseurs, des groupes communautaires et des organisations syndicales ont de la difficulté à appuyer les appelants tout au long du processus d’appel.
- Des organisations et des groupes communautaires aimeraient qu’une formation soit donnée aux défenseurs et aux membres des collectivités afin de les aider à mieux appuyer les clients à s’y retrouver dans le processus.
- Les coordonnées d’organisations et de groupes existants et pertinents (par exemple communautaires, juridiques et syndicaux) qui sont en mesure de fournir de l’aide et du soutien aux appelants devraient être publiées sur des sites Web, y compris sur les sites de Service Canada et du TSS.
- Des organisations et des groupes communautaires ont soulevé l’avantage pour les clients de l’établissement de réseaux entre les collectivités et les villes pour mettre en commun de l’information, les outils et les ressources.
- Des organisations et des groupes communautaires seraient mieux en mesure d’appuyer les clients si un financement leur était accordé par le gouvernement.
8.3 Nos constatations
Depuis sa création, le TSS a rencontré divers intervenants et présenté des exemples d’avantages liés à l’engagement de ces derniers, comme la refonte des formulaires d’avis d’appel et du formulaire de rétroaction en ligne.
Un examen des tribunaux utilisés à titre d’éléments de comparaison externes a révélé un éventail de mécanismes et de pratiques concernant la mobilisation et la participation des intervenants au processus d’appel. Parmi les exemples, citons l’inclusion d’interrelations efficaces avec les intervenants et les partenaires en tant que priorités stratégiques dans les plans annuels, les mécanismes officiels comme les conseils et les organismes consultatifs, les consultations publiques sur d’éventuelles réformes et la participation des tribunaux aux activités organisées par les intervenants.
Concevoir une façon de faire participer les intervenants.
Les instruments de mobilisation et de participation des intervenants peuvent prendre notamment la forme de tables rondes, de conseils, de groupes consultatifs et de réseaux. Un exemple d’une table ronde pertinente possible est la table ronde des clients du PPIRPC qui sert de forum de discussion entre EDSC et des personnes issues de la collectivité qui ont une expérience directe avec le programme.
En fin de compte, l’approche exhaustive destinée à concevoir une façon significative, active et durable de faire participer les intervenants pourrait comprendre, entre autres, les éléments suivants :
- un énoncé explicite des effets et des résultats souhaités;
- la détermination des communautés d’intervenants;
- la portée prévue au chapitre de la participation et toute contrainte possible;
- le ou les niveaux de mobilisation et de participation, allant de la mobilisation et de la participation passive (commentaires) à la mobilisation et la participation active (conception/reconception).Note de bas de page 50
9. Responsabilisation à l’égard des résultats
Pour un gouvernement ouvert et responsable énonce les principes de base du système de gouvernement responsable qui est le nôtre, dont l’application s’étend également aux tribunaux administratifsNote de bas de page 51. Il traite du fondement de la responsabilité à la fois individuelle, notamment dans l’exercice des responsabilités assignées, et collective, à l’appui de l’équipe ministérielle et des décisions au Cabinet.
Créés par le gouvernement par le truchement d’une loi habilitante, une fois établis, les tribunaux administratifs, exercent toutefois des responsabilités décisionnelles de manière tout à fait indépendante. Il y a une tension naturelle et saine entre la responsabilité des tribunaux administratifs de rendre des comptes au public et leur rôle indépendant en matière de prise de décisionsNote de bas de page 52.
Selon Lorne Sossin, doyen de l’école de droit Osgoode Hall, de l’Université York, la « transparence » est le pont assurant une liaison entre la responsabilisation et l’indépendance. Le gouvernement peut imposer au tribunal ses choix en matière de politique à l’aide d’un processus législatif transparent et assurer la transparence du processus de nomination au moyen de critères de sélection qui concordent avec les objectifs de la loi. Quant au tribunal, il a lui aussi l’obligation de rendre des comptes au public, notamment :
- en publiant ses décisions et en présentant sa position sur des enjeux liés à son mandat;
- en publiant et en diffusant en formats accessibles ses règles, sa structure et l’échéancier pertinent, ainsi que des exigences administratives pour avoir accès à ses procédures;
- en rendant publiques les ressources qui lui sont consacrées;
- en fournissant une justification à l’appui de toutes ses décisions.
L’indépendance crée le besoin d’assurer une responsabilisation accrue, et cette responsabilisation accrue crée les conditions permettant d’atteindre une indépendance renforcée. L’objectif de cette approche de renforcement mutuel vers l’indépendance et la responsabilisation n’est pas seulement d’établir des interrelations institutionnelles efficaces, efficientes et appropriées, mais aussi d’améliorer, en fin de compte, la confiance du publicNote de bas de page 53.
En tant qu’instrument du gouvernement, le TSS doit rendre compte au ministre d’EDSC et se doit d’offrir un processus d’appel équitable, impartial et efficace aux Canadiens. Le résultat ultime d’une reddition de comptes efficace du tribunal est la confiance du public envers ce dernier ainsi que celle du gouvernement, des parties concernées et des intervenants, en partie, lorsque :
- l’orientation stratégique, les buts et les priorités sont clairement définis et détaillés à l’échelle de l’organisation;
- les décisions sont prises en fonction de renseignements pertinents et complets, témoignant des règles de justice naturelle;
- le public est informé adéquatement du processus, des instances devant le tribunal et des décisions connexes.
Il faut reconnaître que le TSS a réalisé bien des choses depuis sa création. Le TSS satisfait à de nombreux critères en ce qui a trait à la responsabilisation, et continue d’améliorer et d’accroître tous les aspects de ses fonctions à cet égard. Cela dit, contrairement à des tribunaux mieux établis, les mesures de responsabilisation suivantes ne sont pas encore en place et sont en cours d’élaboration pour le TSS :
- l’établissement d’une entente officielle entre le ministre et la présidente du TSS définissant les rôles, les responsabilités, les résultats escomptés et les exigences redditionnelles;
- la production de rapports officiels sur le rendement financier et les principales statistiques d’exploitation;
- la production de rapports sur les résultats en fonction des priorités, des objectifs et des normes de service;
- la production de rapports sur la satisfaction des clients;
- la publication des décisions et un accès plus facile à ces dernières (base de données consultable).
Les consultations publiques nous ont permis de connaître les points de vue des appelants, des représentants, y compris ceux de groupes communautaires et syndicaux, des membres et des employés. Dans l’ensemble, des préoccupations importantes ont été soulevées à l’égard de la responsabilisation du TSS en ce qui touche l’établissement de rapports destinés au public, l’accessibilité de ses processus et de ses décisions, les normes de service et les échéances, ainsi que le rendement financier. Les préoccupations des intervenants de l’assurance-emploi étaient plus vives, car pour ces derniers l’exigence relative à la reddition de compte aux contribuables n’est pas respectée.
D’après l’analyse, il reste du travail à faire pour appuyer un tribunal transparent et responsable qui s’inscrit dans une approche pangouvernementale de comptabilisation des contributions financières et non financières des résultats pour les Canadiens.
Malgré le principe de l’indépendance du tribunal, l’absence d’un cadre intégré d’établissement de rapports pour le réexamen des décisions au moyen d’appels qui comprend toutes les contributions des parties à un processus de recours efficace et efficient rend difficile l’évaluation de l’incidence sur les résultats pour les clients comme l’accessibilité, l’équité et la transparence.
Vous trouverez dans le reste de la présente section un aperçu de l’analyse réalisée. Aux fins de l’évaluation de l’efficacité du cadre de responsabilisation du Tribunal, notre analyse comprenait notamment ce qui suit :
- un examen du Règlement sur le Tribunal de la sécurité sociale, des lignes directrices et des directives de la présidente et de ceux des tribunaux utilisés à titre d’éléments de comparaison;
- un examen du Rapport sur les réalisations 2013 à 2016 – Tribunal de la sécurité sociale du CanadaNote de bas de page 54 et des rapports et plans annuels des tribunaux utilisés à titre d’éléments de comparaison;
- un examen des renseignements affichés sur le site Web du Tribunal et sur celui des tribunaux utilisés à titre d’éléments de comparaison;
- l’expérience et les points de vue des principaux intervenants.
9.1 Principales fonctions de responsabilisation du TSS et des tribunaux utilisés à titre d’éléments de comparaison
Le tableau qui suit présente un sommaire des fonctions de responsabilisation du TSS et des tribunaux utilisés à titre d’éléments de comparaison.
| TSS | Tribunaux utilisés à titre d’éléments de comparaison | Constatations | |
|---|---|---|---|
| Rapports et plan annuels | Le TSS a publié son premier rapport sur les réalisations accomplies entre 2013 et 2016 mettant l’accent sur la charge de travail, les résultats des appels et les priorités pour l’année à venir. | Quatre des cinq tribunaux de comparaison publient un plan annuel (le Tribunal administratif du Québec publie un plan triennal) et tous les tribunaux de comparaison publient des rapports annuels. Parmi les éléments visés par les rapports, mentionnons la charge de travail, les résultats des appels par rapport aux normes de service, les résultats sur la satisfaction des clients et les priorités. | Après environ cinq ans d’exploitation, il est possible pour le TSS d’améliorer ses pratiques de planification et de production de rapports de façon plus exhaustive et publique. |
| États financiers | Le TSS ne publie pas de renseignements financiers ou opérationnels. Le SCATA publie des renseignements financiers, mais les données sont regroupées pour tous les tribunaux auxquels il fournit un soutien. | Quatre des cinq tribunaux de comparaison publient leurs états financiers dans les plans et les rapports. | Le TSS doit publier ses états financiers et rapports d’exploitation. |
| Normes de service et rapports | Le TSS publie les normes de service sur les échéances pour les audiences et les décisions ainsi que les rapports sur les taux d’annulation des décisions par les tribunaux. | Les tribunaux de comparaison publient les normes de service, les données sur la satisfaction des clients et divers indicateurs de rendement (par exemple équité et taux d’annulation des décisions par les tribunaux), et en rendent compte. | Le TTS doit produire des rapports sur les normes de service, les niveaux de satisfaction des clients et les attentes relatives au rendement (par exemple équité). |
| Décisions et positions à l’égard d’aspects principaux | Le TSS publie toutes les décisions rendues par la Division d’appel et certaines décisions rendues par la Division générale (accessibles à l’aide d’un outil de recherche). | Des tribunaux de comparaison publient certaines décisions, mais un seul publie toutes les décisions. | Les pratiques du TSS s’harmonisent avec celles des tribunaux de comparaison, mais les intervenants souhaitent que toutes les décisions soient publiées dans un répertoire consultable. |
| Priorités et objectifs stratégiques | Le TSS énonce ses priorités dans son rapport sur les réalisations. | Tous les tribunaux de comparaison publient leurs objectifs, leurs priorités et les résultats atteints, et en rendent compte. | Le TSS peut améliorer ses pratiques à cet égard en produisant davantage de rapports annuels complets relativement aux plans. |
| Processus et lignes directrices | Sur son site Web, le TSS publie son processus d’appel ainsi que les lignes directrices et les directives à l’intention des membres. | Les tribunaux de comparaison publient leurs lignes directrices et des renseignements sur le processus à l’intention des demandeurs et des membres, ainsi que quelques vidéos décrivant le processus (Tribunal des anciens combattants [révision et appel] [TACRA] et Tribunal d’appel administratif de l’Australie). | Le TSS peut améliorer les renseignements qu’il fournit aux demandeurs en axant les renseignements sur ces derniers. |
| Mécanisme de responsabilisation auprès du ministère d’accueil | Il n’existe actuellement aucun protocole d’entente entre le TSS et EDSC. Un protocole d’entente a été établi entre EDSC et le SCATA. | Deux tribunaux de comparaison ont conclu avec leur ministre/ministère d’accueil un protocole d’entente qui établit le cadre de responsabilisation et de gouvernance, les rôles et les responsabilités de chaque partie, les attentes en matière de production de rapports opérationnels, administratifs, financiers et de vérificationNote de bas de page 55. | On devrait publier un document décrivant le cadre de responsabilisation et de gouvernance qui régit le fonctionnement du TSS. |
| Autre | Le Code de conduite des membres est publié sur le site Web du TSS. Le TSS prévoit également un mécanisme de rétroaction en ligne assorti des engagements et des normes de service connexes. | Certain tribunaux publient leur calendrier d’audiences et des données sur la satisfaction des clients.
Le TACRA se conforme à la Déclaration des droits des anciens combattants. |
Le TSS peut faire preuve de plus de transparence en adoptant et en publiant un cadre de rendement conforme à la Politique sur les résultats du Conseil du Trésor. |
9.2 Ce que nous avons entendu
Lors des consultations publiques, nous avons pu connaître les points de vue des appelants, des représentants, y compris ceux des groupes communautaires et syndicaux, et des membres.
De façon générale, d’importantes préoccupations ont été soulevées à l’égard de la responsabilisation du TSS en ce qui concerne l’établissement de rapports destinés au public, l’accessibilité de ses processus et de ses décisions, les normes de service et les échéances, ainsi que le rendement financier. Les préoccupations des intervenants de l’assurance-emploi étaient plus vives, car pour ces derniers il y a un non-respect de l’exigence relative à la reddition de compte aux contribuables.
Sondages
Dans le cadre du sondage, on a demandé aux appelants et aux représentants d’indiquer le degré selon lequel les décisions sont conformes à la loi et aux faits en l’espèce, et de formuler des commentaires sur l’indépendance du processus d’appel et des décisions par rapport au processus de réexamen.
Pour ce qui est des appels de l’assurance-emploi et de la sécurité du revenu entendus au premier palier, les répondants au sondage étaient d’accord que 1) les décisions étaient fondées sur les lois et les faits en l’espèce et que 2) les décisions expliquaient comment les lois et les règles ont été appliquées à chacun de leur cas. Quant aux appels entendus au second palier, les niveaux de satisfaction des répondants au sondage étaient beaucoup moins élevés pour ce qui est des deux énoncés précédents. Les niveaux de satisfaction étaient plus faibles relativement à l’indépendance du processus du TSS et des décisions découlant du processus de réexamen, et nettement inférieurs chez les répondants au sondage ayant interjeté appel au second palier relativement à des décisions liées à l’assurance-emploi et à la sécurité du revenu. Les représentants des répondants se sont dits satisfaits relativement à l’ensemble des trois aspects des deux paliers d’appel.
Description texte de la figure 29
| Réponses des appelants et des représentants concernant leur appel | Neutre | En accord | |||
|---|---|---|---|---|---|
| Appelant | Représentant | Appelant | Représentant | ||
| Je crois que mon appel a été décidé en fonction de la loi et des faits | |||||
| AE | x | s.o. | s.o. | x | |
| PPIRPC | x | s.o. | s.o. | x | |
| RPC/SV | x | s.o. | s.o. | x | |
| La décision expliquait comment la loi et les règles étaient appliquées aux faits de mon cas | 6|||||
| AE | x | s.o. | s.o. | x | |
| PPIRPC | x | s.o. | s.o. | x | |
| RPC/SV | x | s.o. | s.o. | x | |
| Je crois que les processus et les décisions du TSS concernant mon cas étaient indépendants du processus de réexamen | |||||
| AE | x | x | s.o. | s.o. | |
| PPIRPC | x | s.o. | s.o. | x | |
| RPC/SV | x | s.o. | s.o. | x | |
Il a été demandé aux membres de formuler des commentaires sur le niveau de la formation reçue, la clarté des rôles et des responsabilités, les attentes relatives au rendement et l’indépendance décisionnelle. Les membres ont manifesté des niveaux élevés de satisfaction à l’égard de tous les aspects.
Description texte de la figure 30
| Perspectives des membres | En accord | Fortement en accord | ||||||
|---|---|---|---|---|---|---|---|---|
| Membre AE | Membre SR | Membre AE | Membre SR | |||||
| (réponse moyenne) | ||||||||
| Je reçois/j’ai reçu une formation suffisante et pertinente pour exercer mes fonctions | x | x | s.o. | |||||
| Mon rôle et mes responsabilités en tant que membre sont / ont été clairement articulés | x | x | ||||||
| Je comprends/ comprenais les décisions que je peux/pouvais prendre | x | x | ||||||
| Les normes de rendement sont/ont été définies et communiquées | x | x | s.o. | |||||
| Je suis/était capable d'agir indépendamment des autres membres du tribunal (y compris les membres de l'exécutif) | x | x | ||||||
| Je suis capable de prendre des décisions indépendamment de tout conseil que je pourrais recevoir de la part du SCDATA | x | x | ||||||
Au moyen de groupes de discussion et d’observations écrites, des groupes communautaires et syndicaux et des représentants ont formulé les préoccupations et les commentaires suivants :
Le passage du système tripartite vers un tribunal indépendant a laissé une impression chez certains intervenants de l’assurance-emploi que le Tribunal n’est plus tenu de rendre compte de sa gestion aux principaux intervenants.
- Il existe une perception selon laquelle les membres du Tribunal n’ont pas d’expérience vécue du milieu de travail et qu’ils sont seulement tenus de respecter les exigences en matière de rendement du TSS. Le conseil arbitral était responsable devant les groupes syndicaux et les groupes du milieu des affaires qui en avaient nommé les membres.
- Il y a lieu de donner aux travailleurs accès à la justice par l’entremise d’un processus axé sur leurs besoins comme le comité tripartite qui rend des comptes aux contribuables et profite à ces derniers. Le TSS doit être responsable devant les représentants syndicaux, du milieu des affaires et de la Commission.
- Il faut rétablir le mécanisme permettant aux intervenants de contribuer au système. De nombreux problèmes avec le système actuel découlent du fait que le TSS a été créé sans l’apport des intervenants concernés. Le lien entre les anciens tribunaux et les collectivités auxquelles ils offraient des services faisait partie intégrante de ces systèmes. Les membres du conseil arbitral étaient nommés en fonction des commentaires recueillis auprès de communautés de travailleurs et d’employeurs. Ces membres tenaient très à cœur le système et avaient réellement un souci de rendre des comptes envers les parties qui comparaissaient devant eux.
Durant les entrevues menées auprès d’intervenants gouvernementaux et de participants aux groupes de discussion, les préoccupations suivantes ont été soulevées relativement à la responsabilisation du TSS :
Il est reconnu que le TSS a maintenant quatre ans, mais qu’il devrait atteindre le prochain stage de la maturité. Les rapports produits visaient les normes de service relatives au respect de l’échéancier plutôt que les résultats pour les clients, notamment l’accessibilité, l’équité et la transparence.
- Le TSS hésite à normaliser ses procédures et à mieux orienter les membres afin d’éviter de transgresser les limites de l’indépendance des commissaires.
- Il existe très peu de normes relatives à la gestion du rendement des membres (par exemple les membres peuvent choisir leurs heures et leurs modalités de travail et ainsi établir leur propre calendrier des audiences). Trop de membres ont un faible niveau de productivité.
- Le rapport annuel sur les réalisations doit porter sur le rendement du TSS et sur ce qui a été accompli par ce dernier.
- Il existe un cadre de gestion du rendement pour les activités du SCATA, mais il faut en établir un pour les membres du TSS. Le TSS a besoin d’un cadre renforcé de gestion du rendement (l’indépendance judiciaire n’a pas préséance). Il faut par exemple préciser les heures de disponibilité, la productivité et les attentes durant le processus d’embauche, et faire un suivi des extrants et de la qualité.
- Il n’existe pas de normes de service pour les décideurs, car le TSS les perçoit comme étant inconciliables avec l’indépendance. L’indépendance décisionnelle est importante, mais elle ne s’étend pas à la façon dont les membres accomplissent leur travail ni aux attentes en matière de rendement.
- Les commentaires présentés ci-dessus sont ceux qui ont été formulés par divers intervenants. Ils doivent être pris en considération dans un contexte où le TSS publie des documents d’orientation et des lignes directrices pour guider ses membres. Un processus de gestion du rendement est en place, y compris les attentes relatives au nombre de cas à traiter par mois. Le TSS a publié son premier rapport annuel sur les résultats par rapport aux plans en septembre 2017. Cela témoigne d’un engagement envers la responsabilisation, et il faut en poursuivre l’évolution et le renforcement.
10. Complexité
« Le gouvernement s’est engagé à offrir un système d’appel rapide, efficace et rentable qui veillera à ce que les Canadiens aient le soutien dont ils ont besoin au moment où ils en ont le plus besoin. »Note de bas de page 56 S’il est complexe ou compliqué, le système d’appel nuira à l’atteinte de l’objectif du gouvernement. Un système d’appel formel, par définition, sera assorti d’un certain degré de complexité dans le but de mettre en place un processus uniforme, cohérent et clair que devront suivre toutes les parties.
Les procédures quasi judiciaires doivent également respecter les normes régulières de base, y compris les suivantes :
- notifier dûment les parties de la tenue de l’audience;
- donner à toutes les personnes ayant un intérêt dans l’instance la possibilité d’être entendues et d’entendre ce que les autres ont à dire;
- communiquer aux parties concernées tous les faits en l’espèce examinés par l’organe décisionnel (par exemple pas de rapports ex parte);
- respecter le droit à un décideur impartial exempt de partis pris et de conflits d’intérêts;
- prendre les décisions en s’appuyant sur les faits en l’espèce, malgré les pressions politiques ou une opposition véhémenteNote de bas de page 57.
Les tribunaux administratifs fédéraux fonctionnent dans le cadre du pouvoir exécutif de l’État, conformément au mandat confié par la législature. Ce ne sont pas des tribunaux judiciaires et ils ne remplissent pas la même fonction constitutionnelle que ceux-ci. Le degré d’indépendance requis d’un décideur ou d’un tribunal administratif est déterminé par sa loi habilitanteNote de bas de page 58. Un tribunal a néanmoins l’obligation d’agir équitablementNote de bas de page 59. L’équité, aux fins du présent examen, a été définie à la fois selon une perspective structurale et procédurale.
L’équité structurale permet d’examiner si l’indépendance judiciaire repose sur des garanties structurelles et d’évaluer l’indépendance individuelle de chacun des membres du tribunal ainsi que l’indépendance institutionnelle du tribunal lui-même. Elle permet également de déterminer s’il existe des modalités structurelles à l’appui d’instances juridictionnelles et si les lois sous-jacentes et les règlements connexes sont équitables.
L’équité procédurale permet d’examiner si les éléments du processus eux-mêmes appuient les résultats d’équité. Cela comprend un examen de la mesure dans laquelle la confiance envers les membres du tribunal a été établie, les clients reçoivent un traitement de qualité, les procédures sont impartiales et fondées sur des faits, et les clients se voient offrir la possibilité de participer et de contribuer au processus.
Les tribunaux administratifs qui servent les Canadiens et l’intérêt du public doivent relever le défi, voire respecter l’obligation, d’appliquer les normes énoncées ci-dessus tout en évitant de créer une complexité inutile, ainsi que de réduire la complexité résiduelle de façon à permettre à toutes les parties de naviguer facilement dans le processus. L’accessibilité est l’antidote à la complexité dans ce contexte. Voici quelques exemples d’un processus efficace :
- Les appels se déroulent selon un processus informel et aussi rapidement que possible, selon les circonstances.
- Les décisions sont prises d’après des renseignements pertinents et complets, témoignant des règles de justice naturelle.
- Les outils, les renseignements et le soutien logistique appropriés sont mis à la disposition des clients, et ces derniers ont accès au processus.
- Le public est informé adéquatement du processus, des procédures et des décisions du tribunal.
Pour évaluer la mesure dans laquelle la complexité nuit à la capacité du tribunal à atteindre les résultats escomptés, nous avons inclus les éléments suivants dans notre analyse :
- un examen du Règlement sur le Tribunal de la sécurité sociale (ci-après le « Règlement »), des lignes directrices et des directives de la présidente et de ceux des tribunaux utilisés à titre d’éléments de comparaison;
- un examen des renseignements sur le Tribunal affiché sur son site Web à l’intention des appelants et des représentants ainsi que de ceux des tribunaux utilisés à titre d’éléments de comparaison;
- l’expérience et les points de vue des principaux intervenants, des appelants, des représentants et des membres recueillis dans le cadre des consultations menées;
- une analyse des principaux résultats opérationnels.
Voici les principales constatations de l’analyse :
- Un pourcentage important des demandes d’appel ont été retournées ou n’ont pas été acceptées, car les appelants n’ont pas fourni des renseignements dont disposait déjà le gouvernement (demandes initiales de prestations ou de réexamen). Parmi les demandes d’appel reçues relativement à la sécurité du revenu et à l’assurance-emploi, seulement 57 % et 62 % des demandes, respectivement, étaient complètes.
- Il peut être intimidant et difficile pour les appelants de comprendre les étapes à suivre en ce qui a trait au rejet sommaire, à l’avis de procéder et à l’autorisation d’appel.
- Les décisions du Tribunal sont longues et n’expliquent pas toujours en termes simples les facteurs pris en considération et les motifs justifiant les décisions.
- Le taux d’abandon des appels liés à l’assurance-emploi, maintenant que le processus de réexamen est devenu obligatoire et doit être accompagné d’une explication verbale des résultats aux appelants, est significatif : à peu près 3 900 appels par année comparativement à 24 000 appels dans le cadre du système précédent, soit un déclin d’environ 85 %. Le taux d’abandon est expliqué à la section 4.2.2, plus précisément sous la discussion liée au changement touchant EDSC.
- En ce qui a trait à la sécurité du revenu, aucun changement n’a été constaté lorsque le taux d’abandon des appels devant l’ancien tribunal est comparé à celui des appels devant la Division générale du TSS.
- Les appelants et les représentants peuvent composer le numéro 1-800 du TSS pour obtenir des renseignements sur leur cas. Toutefois, des agents ne sont pas assignés aux dossiers, et les appelants et représentants ne peuvent pas suivre la progression de l’examen de leur cas.
D’après l’analyse réalisée, le Règlement prévoit un processus d’appel qui respecte le droit à une procédure régulière, mais qui est plus normatif que celui des tribunaux utilisés à titre d’éléments de comparaison.
Le Règlement a permis de mettre en place de nouveaux mécanismes et de nouvelles étapes pour surmonter les difficultés auxquelles on se heurtait dans le cadre de l’ancien système. Toutefois, il s’agit de mesures qui accroissent la complexité et rallongent le processus sans contribuer à l’atteinte des avantages escomptés.
En raison de la complexité du processus d’appel, il est difficile pour les profanes de naviguer aisément dans le processus. Les intervenants estiment qu’il s’agit d’un élément dissuasif qui décourage la poursuite des appels, ce qui va à l’encontre de l’intention pour laquelle le TSS a été créé.
La section suivante du rapport présente :
- un aperçu des principales caractéristiques du Règlement en ce qui touche la complexité;
- un sommaire des principales étapes qui ont été ajoutées au processus d’appel devant le TSS, en comparaison avec les cinq tribunaux utilisés à titre d’éléments de comparaison externes;
- des données opérationnelles concernant les demandes;
- les perspectives des intervenants.
10.1 Aperçu du Règlement sur le Tribunal de la sécurité sociale du Canada
Le principe général est énoncé dès le début du Règlement :
2 « Le présent règlement est interprété de façon à permettre d’apporter une solution à l’appel ou à la demande qui soit juste et la plus expéditive et économique possible. »
L’article 3 définit clairement l’intention du gouvernement selon laquelle les appels doivent être traités de la manière la plus informelle et expéditive possible. Le Règlement prévoit aussi qu’une certaine souplesse peut être exercée dans des circonstances exceptionnelles :
3 (1) « Le Tribunal :
a) veille à ce que l’instance se déroule de la manière la plus informelle et expéditive que les circonstances, l’équité et la justice naturelle permettent;
b) peut, s’il existe des circonstances spéciales, modifier une disposition du présent règlement ou exempter une partie de son application. »
De plus, dans le Règlement, le terme « sans délai » est utilisé fréquemment lorsqu’il est question des avis, de la mise en commun des documents avec les parties, des audiences et des décisions. Cela est conforme avec l’objectif du gouvernement consistant à offrir un système d’appel rapide, efficace et rentable qui veillera à ce que les Canadiens aient le soutien dont ils ont besoin au moment où ils en ont le plus besoinNote de bas de page 60. À l’exception des appels liés à la sécurité du revenu interjeté au second palier, les délais du TSS, du premier contact à la prise d’une décision, sont en moyenne plus longs que dans le cadre du système précédent (voir la section 4 – Comparaison avec les anciens tribunaux).
Le Règlement prévoit également des conférences préparatoires, un mode alternatif de règlement des différends et des conférences de règlement, ce qui indique que l’intention est de faire en sorte que différents moyens de se faire entendre soient offerts aux parties par le Tribunal et de faciliter la résolution des cas, ce qui cadre avec l’objectif du gouvernement énoncé ci-dessus. Selon les données opérationnelles, l’utilisation des méthodes de règlement n’est pas répandue : 116 appels liés à la sécurité du revenu ont été réglés devant la Division générale (3 %) et 17 appels liés à la sécurité du revenu ont été réglés devant la Division d’appel (3 %) par année en moyenne durant la période de deux ans au cours de laquelle les données ont été examinées.
Cela dit, le Règlement établit clairement les paramètres de fonctionnement du processus d’appel. Il s’agit de « règles » qui font écho à d’importantes formalités prévoyant, entre autres, les délais pour interjeter appel auprès de chacun des paliers et pour soumettre les documents requis, les exigences détaillées devant être respectées par les appelants afin que leur dossier d’appel soit considéré comme étant complet et les pouvoirs du Tribunal au chapitre de la prise des décisions à diverses étapes.
10.2 Exigences structurelles
Le tableau ci-après présente les principales étapes qui ont été ajoutées en vertu du Règlement (non existantes dans le cadre de l’ancien système). Il s’agit d’étapes qui ne sont pas suivies par les tribunaux utilisés à titre d’éléments de comparaison, ce qui témoigne du modèle plus rigoriste et normatif du TSS.
Pour une analyse plus détaillée, voir la section 5.2 sur la structure des appels.
| TSS | TACRA | Tribunal de l’aide sociale de l’Ontario | Commission d’appels de la Commission des accidents du travail de l’Alberta | Tribunal administratif du Québec | Tribunal administratif d’appel de l’Australie | |
|---|---|---|---|---|---|---|
| Rejet sommaire | O | N | N | N | N | N |
| Avis de préparation (sécurité du revenu) | O | N | N | N | N | N |
| Autorisation d’appel | O | N | N | N | N | N |
- Le taux de rejet sommaire est faible se situant à 2 % pour l’assurance-emploi et à 12 % pour la sécurité du revenu, ce qui entraîne des retards étant donné qu’avant de rendre une décision, le TSS est tenu, en vertu du Règlement, de permettre à l’appelant de présenter des observations. Les règlements des tribunaux utilisés à titre d’éléments de comparaison ne prévoient pas de disposition à cet effet.
- L’avis de procéder, mis en œuvre pour freiner les demandes de remise continues des parties, a eu comme conséquence imprévue de prolonger le procès. Aucun des tribunaux utilisés à titre d’éléments de comparaison n’exige qu’un avis de procéder soit présenté par les parties.
- Par rapport aux tribunaux utilisés à titre d’éléments de comparaison, l’autorisation d’appel au deuxième palier du processus place la barre très haut, ce qui a donné lieu au renvoi de 133 appels liés à l’assurance-emploi (17 %) et de 85 appels liés à la sécurité du revenu (13 %) en moyenne annuellement à la Division générale, prolongeant ainsi davantage le processus.
10.3 Principales statistiques opérationnelles
Taux d’abandon et retraits
On a beaucoup parlé de la réduction de 85 % des appels liés à l’assurance-emploi interjetés auprès du TSS, comparativement au système précédent (voir la section 4.2.4). Comme il a été mentionné précédemment, l’ajout d’étapes pour expliquer aux clients la décision découlant du réexamen est un facteur contributif à la réduction des appels liés à l’assurance-emploi devant la Division générale. La complexité du nouveau processus est également considérée comme ayant un effet dissuasif qui décourage les appelants d’interjeter appel devant le TSS (voir les sections 10.4 et 12.4).
La figure ci-après présente, pour chaque division, le nombre d’appels retirés. Seule une faible proportion des appels liés à l’assurance-emploi et à la sécurité du revenu ont été retirés. De façon générale, les données n’indiquent pas que les appelants ne vont pas de l’avant en raison de la complexité du processus.
Description texte de la figure 31
| Cas conclus (exclus les ententes) |
Appels | |
|---|---|---|
| Non retirés | Retirés | |
| (moyenne annuelle) | ||
| AE-DG | 3 060 | 330 |
| AE-DA | 390 | 140 |
| SR-DG | 4 610 | 380 |
| SR-DA | 380 | 10 |
Pour donner un autre exemple de la complexité du processus, mentionnons les renseignements qui sont requis en vertu du Règlement pour qu’une demande soit considérée comme complète. La plupart du temps, lorsqu’une demande d’appel incomplète est rejetée, c’est parce qu’il manque au dossier de l’appelant des renseignements dont dispose déjà le gouvernement dans le continuum prestations-appel-décision.
Entre avril 2013 et octobre 2016, 57 % des demandes d’appel liées à la sécurité du revenu et 62 % des demandes d’appel liées à l’assurance-emploi devant la Division générale étaient incomplètes. Les éléments manquants sont présentés dans le tableau ci-après (il peut y avoir plus d’un élément manquant par cas). Les appels ne sont pas acceptés tant que les renseignements manquants ne sont pas fournis, ce qui peut prolonger le processus de 30 à 50 jours en moyenne (voir la section 4.2.6). En novembre 2016, le TSS a mis à jour ses formulaires d’avis d’appel, et le taux de présentation de formulaires remplis adéquatement a augmenté pour passer à 78 % et à 74 % respectivementNote de bas de page 61. Néanmoins, à l’exception des motifs d’appel (qui peuvent différer de ceux des demandes de réexamen), ces renseignements devraient être disponibles auprès d’EDSC et inclus au dossier, et ne devraient pas être une raison justifiant le retard.
| Éléments manquants | Pourcentage de demandes incomplètes – sécurité du revenuNote de bas de page 62 | Pourcentage de demandes incomplètes – assurance-emploiNote de bas de page 62 |
|---|---|---|
| Décision découlant du réexamen de la demande | 72 % | 84 % |
| Date de réception de la décision de réexamen | 47 % | 21 % |
| Déclaration | 47 % | 10 % |
| Numéro de téléphone | 23 % | 10 % |
| Motifs | 9 % | 4 % |
| Numéro d’assurance sociale | 9 % | 4 % |
Décisions procédurales
De nouvelles décisions procédurales officielles ont vu le jour avec l’établissement du TSS. Ces décisions diffèrent de celles qui étaient rendues par les anciens tribunaux. À l’exception des décisions sur le fond, les décisions rendues dans le cadre du processus comprennent les décisions procédurales touchant notamment l’autorisation d’interjeter appel tardivement, les rejets sommaires et les demandes d’autorisation d’appel accordées (voir la section 5.3.3). Selon les données recueillies sur la période de deux ans visée par l’examen, dans 26 % à 42 % des cas, les membres ont rendu d’autres types de décisions. Par contre, les anciens tribunaux convoquaient les parties à une audience d’après les renseignements disponibles. Les membres consacraient peu de temps à ces autres décisions avant la tenue de l’audience.
Pour faciliter la compréhension de l’interaction entre le TSS et l’appelant tout au long du processus d’appel, des schémas génériques illustrant les parcours des clients ont été élaborés tant pour les appels simples que pour les appels complexes. Ces schémas montrent que le TSS prend un certain nombre de types de décisions sans qu’il y ait une interaction suffisante avec l’appelant avant l’audience. À tout le moins, la durée pendant laquelle un appel peut être interjeté, comme indiqué précédemment à la section 4.2.6, crée une perception de complexité pour l’appelant.
10.4 Ce que nous avons constaté et entendu
« L’image de marque du TSS est entachée en raison de la complexité du processus, des échéances et d’un certain nombre d’autres facteurs. Il y a lieu de revoir l’image de marque ou de réduire la complexité et de rétablir la confiance des citoyens. » – Groupe communautaire.
Voici les points saillants des résultats du sondage et les commentaires recueillis dans le cadre des consultations au sujet de la complexité du processus d’appel. Il y a une différence marquée entre les points de vue des appelants et des représentants et ceux des membres du Tribunal.
- La plupart des appelants (50 % pour les appels liés à l’assurance-emploi et 53 % pour les appels liés au PPIRPC) n’étaient pas d’accord avec l’énoncé selon lequel ils ont compris la décision émise par le Tribunal et son raisonnement.
- Par rapport aux éléments de comparaison disponibles, les appelants ont exprimé une insatisfaction générale quant à l’accessibilité et à la rapidité d’obtention des renseignements pertinents concernant leur dossier, au site Web du TSS et à d’autres formes de soutien disponibles.
- Complexité du processus :
- Le processus a souvent été décrit comme étant formel, impersonnel et rigoriste, rendant ainsi les démarches intimidantes et difficiles pour les clients, dont bon nombre se heurtent à des obstacles linguistiques et à des difficultés en raison de leurs niveaux d’alphabétisation, particulièrement ceux qui n’ont pas de représentant. Les appelants sont découragés d’interjeter appel ou de poursuivre leurs démarches d’appel compte tenu de la complexité du processus et des exigences relatives aux documents à présenter.
- Le système actuel semble décourager les appelants de poursuivre l’appel au-delà de l’étape de réexamen parce que le processus est trop complexe. Les gens en arrivent au stade où ils sont contrariés et ils ne comprennent pas pourquoi le processus prend autant de temps ni pourquoi ils n’ont pas droit aux prestations. Cela les dissuade de poursuivre leurs démarches. Le processus étant trop complexe, le nombre d’appels est à la baisse.
- 89 % des membres du Tribunal qui entendent les appels liés à l’assurance-emploi et 82 % des membres du Tribunal qui entendent les appels liés à la sécurité du revenu conviennent qu’ils sont capables d’exécuter les appels aussi informellement et rapidement que possible en prenant en considération l’équité et la justice naturelle.
- Communications :
- La communication tout au long du processus est considérée comme étant trop rigoriste et non adaptée aux profanes ou aux personnes confrontées à des barrières linguistiques ou des obstacles liés à l’alphabétisation.
- Les intervenants ont indiqué que le processus et les décisions sont souvent présentés dans un langage qui n’est pas simple et peuvent notamment comporter des paragraphes types ou faire référence à des précédents qui ne sont pas bien compris par les profanes. Les obstacles peuvent être nombreux pour les personnes qui ne parlent pas français ou anglais, celles qui ont des problèmes d’alphabétisation et les personnes handicapées, y compris celles souffrant de troubles mentaux (par exemple ces personnes peuvent avoir de la difficulté à comprendre et à remplir les formulaires).
- On présuppose que tous les appelants ont accès à un ordinateur, à un téléphone et à un moyen de transport, mais bon nombre n’y ont pas accès, ce qui rend inaccessibles les méthodes de communication et les modes d’audience.
- Les échéances pour les principales étapes du processus (notamment le délai avant la tenue de l’audience) ne sont pas bien communiquées. Les formulaires de demande ne sont pas aussi clairs qu’ils devraient l’être.
- Si le format ou le contenu des formulaires (langage) n’est pas modifié, un guide étape par étape ou un document de questions et de réponses devra être fourni aux appelants ou aux personnes qui remplissent les formulaires en leur nom. Une communication inefficace des délais est perçue comme un problème d’accessibilité.
- 79 % des appelants de l’assurance-emploi et 59 % des appelants du PPIRPC qui ont eu gain de cause ont convenu du fait que les communications étaient compréhensibles, alors que seulement 34 % des appelants de l’assurance-emploi et 27 % des appelants du PPIRPC dont les appels ont été rejetés étaient du même avis. En ce qui a trait au Tribunal d’appel administratif de l’Australie, 75 % des parties et des représentants étaient satisfaits des produits de communication (site Web et correspondance). En ce qui concerne le Tribunal administratif du Québec, 90 % des appelants ont convenu que la correspondance était facile à comprendre.
- Parmi les membres du Tribunal qui entendent les appels liés à l’assurance-emploi et à la sécurité du revenu, 91 % et 77 %, respectivement, ont convenu que l’information était facilement accessible à toutes les parties concernées.
- Décisions :
- Comme les décisions sont longues et qu’elles manquent de clarté, il est difficile pour les appelants de bien comprendre les motifs pour lesquels leur appel a été accueilli ou rejeté, ce qui leur donne l’impression que le processus est peu transparent ou inéquitable.
- Les décisions, les formulaires et les documents ne sont pas accessibles en raison du langage soutenu ou juridique utilisé.
- Bien qu’il semble y avoir eu une amélioration par rapport aux anciens tribunaux, les intervenants ont indiqué que Service Canada ne fournit pas d’explications ou de justifications adéquates à l’appui du réexamen des décisions liées à l’assurance-emploi, contrairement aux décisions liées à la sécurité du revenu. Les centres d’appels de l’assurance-emploi fournissent une aide, mais le niveau de compréhension demeure faible.
- La plupart des répondants au sondage dont les appels ont été accueillis étaient d’accord avec l’énoncé selon lequel ils comprennent le raisonnement qui a mené à la décision (100 % pour l’assurance-emploi et 82 % pour le PPIRPC). Les appelants dont les appels ont été rejetés ont indiqué le contraire. Seulement 1 % de ces derniers ont dit comprendre le raisonnement ayant mené à la décision, et plus de 55 % des appelants de l’assurance-emploi et du PPIRPC n’estimaient pas que les décisions expliquaient l’application de la loi à leur cas.
- Représentation :
- Le besoin d’appuyer les appelants trouve écho dans les commentaires des groupes de discussion, surtout en ce qui concerne les groupes défavorisés et vulnérables.
- On semble penser que les appelants représentés et les appelants non représentés obtiennent différents résultats. Les appelants devraient être informés qu’ils peuvent faire appel à un représentant tout au long du processus. Un appelant qui n’est pas représenté n’arrive pas à obtenir les renseignements requis ou à bien comprendre le processus et les décisions qui en découlent.
- Ceux qui ne sont pas avocats peuvent se heurter à des obstacles à la représentation en raison des règles provinciales ou territoriales qui régissent cette profession, et qui sont destinées à prévenir la pratique non autorisée du droit et la prestation de services pouvant être considérés comme étant de nature juridique.
- Gestion de cas :
- Il n’y a aucune uniformité en ce qui concerne les gestionnaires des cas ou les personnes qui traitent un dossier donné tout au long du processus, étant donné que les gestionnaires ne se voient plus assignés des dossiers. Le numéro 1 800 ne permet pas d’obtenir ce genre de renseignements, car les services fournis sont très indirects et anonymes. Les appelants et les représentants ont donné une réponse neutre à l’énoncé selon lequel ils ont pu obtenir les renseignements dont ils avaient besoin en composant le numéro sans frais du TSS.
- Délais :
- Le délai d’un an pour présenter une demande à la Division générale n’est pas équitable pour les appels liés au PPIRPC, car cela impose une prescription pour les appelants handicapés.
- Les délais pour qu’un appel soit entendu sont largement reportés, ce qui fait en sorte que les travailleurs sombrent dans la pauvreté. Le processus doit être plus rapide, y compris les délais requis pour envoyer et recevoir les décisions. Plus le processus est rapide, plus la confiance des Canadiens est grande en sa capacité.
- Les délais du conseil arbitral étaient beaucoup plus courts que ceux de la Division générale – assurance-emploi.
- Le manque de rapidité du processus d’appel a des conséquences négatives sur la vie personnelle des appelants. Parfois, ces derniers deviennent sans-abri en attendant qu’une décision soit rendue par le TSS.
- Le règlement d’un appel prend trop de temps. Selon les normes de service, 85 % des dossiers liés à l’assurance-emploi doivent être résolus dans les 90 jours suivant le dépôt de l’appel (à la Division générale – assurance-emploi). C’est une période trop longue pour ne pas avoir d’emploi, particulièrement pour les personnes à faible revenu. Les délais découragent les appelants de faire valoir leur droit aux prestations, car le processus demande beaucoup de temps et d’énergie.
- Au début du processus d’appel, un échéancier détaillé doit être fourni aux appelants et aux représentants. L’assignation des dossiers à un gestionnaire ou à un point de contact unique pour appuyer les appelants permettrait de communiquer efficacement les délais.
Des groupes communautaires et des associations syndicales souhaitent appuyer les appelants et travailler avec le gouvernement pour informer les Canadiens des services possibles.
- Des organisations et des groupes communautaires ont manifesté un intérêt à l’égard de la formation destinée aux membres de la collectivité et aux avocats qui aident les appelants à naviguer dans le processus d’appel en les représentant aux audiences ou en leur expliquant le processus.
- Des organisations et des groupes communautaires ont souligné le besoin d’offrir des programmes d’alphabétisation ou de mettre à profit les services d’organismes d’alphabétisation pour mieux aider les appelants dans le cadre du processus.
- Les sites Web, y compris ceux de Service Canada et du TSS, doivent afficher les coordonnées d’organisations et de groupes existants pertinents (groupes communautaires, juridiques et syndicaux) qui sont en mesure d’offrir de l’aide et du soutien aux appelants.
- D’anciens projets et programmes d’appui devraient être rétablis pour permettre aux membres de la collectivité d’obtenir l’aide et les renseignements dont ils ont besoin. La sensibilisation du public et l’échange des connaissances mettaient les gens plus à l’aise à l’égard du processus.
- Même s’il est impossible de traduire tous les formulaires dans toutes les langues parlées par les Canadiens, les coordonnées des personnes-ressources pourraient être fournies aux appelants afin de les aiguiller vers des centres ou des groupes communautaires qui sont en mesure de leur offrir un soutien dans la langue de leur choix.
- À l’échelle des organisations et des groupes communautaires, il existe un intérêt pour l’établissement de réseaux entre les collectivités et les villes afin de mettre en commun les renseignements, les outils et les ressources dans le but de mieux appuyer les appelants.
« Faire en sorte que davantage de ressources soient plus accessibles pour les appelants (par exemple organisations sans but lucratif et groupes communautaires). Il faut trouver une meilleure façon d’aider les appelants afin qu’ils sachent comment et où obtenir du soutien. Si le processus est complexe, des ressources doivent être en place pour les aider. » – Groupe communautaire
La complexité du processus d’appel s’inscrit dans un cadre plus large, commençant par la présentation d’une demande initiale de prestations à Service Canada. Bien que la mesure dans laquelle la complexité du processus d’appel du TSS est le prolongement du processus global ne soit pas visée par la portée du présent examen, il convient de noter que dans son rapport de 2015, le BVG a constaté que la présentation d’une demande de prestations d’invalidité du Régime de pensions du Canada était un processus long et complexe. Ce processus exige du requérant qu’il remplisse de nombreux formulaires surtout sur support papier : entre les exercices 2009 à 2010 et 2014 à 2015, plus du tiers des requérants qui se sont vu accorder des prestations d’invalidité du Régime de pensions du Canada par suite d’une révision ou d’un appel avaient attendu plus d’un anNote de bas de page 63. Même si le Ministère a indiqué qu’il travaillait déjà à régler cette question, les possibilités de réduction de la complexité devaient être axées sur une approche globale.
11. Efficience
11.1 Aperçu
L’efficience représente la mesure dans laquelle l’utilisation des ressources est optimisée afin de produire un extrant en utilisant le moins possible de ressources. Une chose est plus efficiente si elle produit plus d’extrants pour le même niveau d’intrants ou si moins d’intrants sont utilisés pour produire le même niveau d’extrants.
Une fonction de tribunal efficiente comporte des lois habilitantes et des règlements d’application, ainsi que des politiques et des processus établis qui contribuent aux résultats suivants :
- les ressources du tribunal sont optimisées;
- les processus du tribunal permettent de s’assurer que seuls les appels fondés sont entendus;
- il y a un équilibre entre la participation du client et les procédures appuyant la prise de décisions fondées sur des faits;
- l’acheminement du travail minimise le temps d’attente et les retards liés au transfert de renseignements;
- les décisions sont rendues en temps opportun;
- la durée et le coût des audiences sont minimisés.
Afin de déterminer si les ressources du tribunal étaient optimisées, on s’est fondé sur le nombre de décisions sur le fond par membre et sur le coût par décision sur le fond comparativement à des éléments de comparaison externes. L’analyse des résultats restants a été tirée de l’analyse réalisée dans les sections précédentes du rapport.
Dans l’ensemble, les résultats indiquent que le TSS n’est pas aussi efficient que les éléments de comparaison :
- les membres semblent rendre moins de décisions par année que la plupart des éléments de comparaison;
- le coût associé au membre par décision est généralement plus élevé que la plupart des éléments de comparaison;
- le coût total par décision semble être uniforme ou légèrement inférieur que la plupart des éléments de comparaison, ce qui appuie les éléments de preuve corroborant que le TSS offre moins de soutien que les éléments de comparaison;
- les délais pour la DG-AE et la DA-SR correspondent largement à la majorité de ceux des éléments de comparaison, tandis que ceux de la DA-AE et de la DG-SR sont plus longs que ceux des éléments de comparaison.
Si on le compare aux anciens tribunaux, le TSS ne semble pas être efficient. Il importe toutefois de se rappeler qu’avec la mise en place du TSS, l’ancien processus d’appel de l’assurance-emploi, qui était nettement plus informel et moins structuré et qui fonctionnait au sein d’EDSC, a été remplacé par un tribunal indépendant qui doit respecter des processus prévus par la loi (comme le rejet sommaire et l’autorisation d’appel).
Le TSS a mis en œuvre certaines mesures qui contribuent à l’efficience, par exemple l’acheminement du travail au moyen du système de gestion des cas (Atrium) et des dossiers de cas numériques, qui sont considérés comme des pratiques exemplaires.
Il existe des possibilités d’améliorer l’efficience de la fonction du Tribunal, qui pourraient à la fois réduire le temps consacré par les membres et le coût par décision, ainsi que de réduire le temps écoulé entre le début de l’appel et le moment où la décision est rendue.
Le reste de la présente section comprend les éléments suivants :
- une analyse des principales mesures comparées aux éléments de comparaison externes et aux anciens tribunaux;
- d’autres observations relatives à l’efficience;
- ce que nous avons entendu.
11.2 Conclusions
Optimisation des ressources du Tribunal
L’analyse de l’optimisation des ressources du Tribunal a pris en considération la charge de travail des membres, les délais, le coût unitaire par cas comparativement aux éléments de comparaison externes.
La charge de travail des membres a été présentée à la section 7.2. Autre que la DA-AE. Le nombre de cas par membre du TSS est moins élevé que celui de la plupart des éléments de comparaison.
On a aussi demandé aux membres du TSS de prendre en considération la proportion de temps consacré à diverses tâches. Comme le présente la section 7.2, une évaluation semblable a été fournie par le TACRA. À titre de comparaison, les membres du TSS répartissent leur temps dans des proportions semblables à celles des membres du TACRA. Parallèlement, la durée totale d’un appel devant le TSS est plus longue que celle de la plupart des éléments de comparaison.
Coût par cas
Le coût par cas a aussi été comparé à celui des tribunaux externes et des anciens tribunaux (consulter la section 4.2.5). Le calcul du coût total du TSS était fondé sur les coûts totaux du TSS (la fonction du Tribunal comprenant la direction du TSS et les membres du TSS), le coût des services et du soutien fourni par le SCATA, ainsi que le coût de certains services et du soutien fourni par EDSC. Le soutien et les services offerts par EDSC au TSS qui n’étaient pas disponibles et n’ont donc pas été pris en compte en tout ou en partie sont notamment les suivants : le soutien ministériel, les services de réservation et d’accueil pour les audiences, la gestion de l’information et le soutien en matière de technologie de l’information. Le coût par cas pour les éléments de comparaison était fondé sur les rapports publics disponibles.
Comme pour le TSS, on s’attend à ce que les tribunaux utilisés à titre d’éléments de comparaison puissent aussi recevoir certains services ainsi que du soutien de la part de programmes ou de ministères connexes. En dépit de ces différences et d’une certaine variation entre les données réelles et des données présentées dans le présent rapport, les résultats de l’analyse sont considérés comme étant pertinents sur le plan de l’orientation.
Voici des graphiques présentant le coût moyen du salaire d’un membre par décision du TSS, des anciens tribunaux et des éléments de comparaison, et le coût total par décision. Même si les coûts salariaux sont plus élevés pour le TSS que le TACRA et les anciens tribunaux, le coût total par décision est plus faible que celui des éléments de comparaison pour le TSS-AE et correspond à celui des éléments de comparaison pour la SR.
Description texte de la figure 32
| TSS et tribunaux comparatifs | Salaire du membre Coûts par cas ($) |
|---|---|
| AE Anciens tribunaux | 580 |
| TACRA Comparatif |
860 |
| AE-TSS* | 910 |
| SR-TSS* | 1 060 |
| SR Anciens tribunaux | 1 290 |
| CA-CATA Comparatif |
7 730 |
| TAA Comparatif |
n/d |
* Les chiffres du TSS incluent la Division générale et la Division d’appel.
N/D: non disponible
Description texte de la figure 33
| TSS et tribunaux Comparatifs | Coût total par cas ($) |
|---|---|
| AE Anciens tribunaux | 840 |
| AE-TSS* | 1 910 |
| SR-TSS* | 2 560 |
| TACRA Comparatif | 3 250 |
| TAA Comparatif | 3 510 |
| SR Anciens tribunaux | 4 850 |
| CA-CATA Comparatif | 12 270 |
* Les chiffres du TSS incluent la Division générale et la Division d’appel.
Autres observations sur l’efficience
D’autres observations sur l’efficience sont résumées ci-après et tiennent compte d’une variété de résultats liés à l’efficience.
| Résultat | Observations pertinentes |
|---|---|
| Plus de temps disponible pour examiner les appels fondés | Le présent examen a permis de conclure que les processus de rejet sommaire et d’autorisation d’appel ayant pour but d’accroître le temps disponible pour examiner les appels fondés ne cadrent pas avec la capacité du TSS à mener ses activités aussi officieusement et rapidement que les circonstances le lui permettent.
Les résultats indiquent que le rejet sommaire n’apporte pas la valeur prévue lorsque cette mesure a été incluse dans la loi. Compte tenu du nombre peu élevé de demandes, du temps requis pour traiter un rejet sommaire et du déni de justice naturelle perçu lorsqu’un appel est rejeté, les ressources du TSS seraient plus utiles si elles étaient utilisées pour rendre une décision sur le fond d’un cas. |
| Réduction de la durée des audiences et des frais de déplacement | Avec les anciens systèmes, les membres se trouvaient souvent dans des centres près des appelants. Étant donné que le TSS mène une partie importante de ses audiences par vidéoconférence et par téléphone, il n’y a pas de différence considérable entre le coût des audiences du TSS et celui des anciens tribunaux. On a signalé que la durée de l’audience était la même, qu’elle ait lieu en personne ou par un autre mécanisme qui permet la participation. |
| Il y a un équilibre entre la participation des clients et les procédures à l’appui d’une décision fondée sur les faits | Le TSS permet généralement une certaine forme de participation des clients comme il est indiqué ci-dessus. Le temps consacré par les membres était considéré comme étant le même peu importe le format de l’audience, à moins que la décision n’ait été rendue sans la participation du client. |
| Décisions rendues en temps opportun | Comme il a déjà été présenté, le temps écoulé entre l’audience et la décision du TSS est comparable à celui du TACRA. Il n’était pas possible de tirer une conclusion sur le temps total en comparaison avec les autres tribunaux en raison des différences dans la production de rapports. La durée totale des appels du TSS est nettement plus longue qu’avec les anciens tribunaux. |
| Acheminement du travail plus rapide et exact | Tandis que les membres et les employés étaient d’accord que le système de gestion de cas Atrium appuyait un acheminement du travail efficient, des processus cernés comprenaient beaucoup de va-et-vient entre les membres et les employés qui travaillaient sur des dossiers en raison du partage des responsabilités, ce qui peut entraîner des retards dans le traitement des appels. De plus, l’échange de renseignements pour les cas de SR entre EDSC et le TSS ne se fait pas complètement de façon électronique, ce qui contribue encore plus aux retards. |
11.3 Ce que nous avons entendu
Même si les membres se sont dits satisfaits de l’accès aux outils dont ils ont besoin, d’autres intervenants ont soulevé des préoccupations selon lesquelles les politiques et les processus actuels représentent un fardeau beaucoup plus important pour l’appelant.
Il faut offrir un meilleur soutien aux appelants pour qu’ils puissent mieux comprendre le processus d’appel (y compris la justification de la décision du réexamen), savoir quels renseignements présentés et avoir l’occasion de fournir de nouveaux renseignements afin d’appuyer un appel.
La tenue d’audiences sur la foi du dossier, par téléphone ou par vidéoconférence n’a pas contribué directement à des gains d’efficacité pour les processus du tribunal ni à des résultats plus rapides pour les appelants.
Les intervenants ont remis en question l’utilisation limitée d’autres mécanismes prévus par le règlement afin de régler plus rapidement les appels, par exemple le mode alternatif de règlement des conflits.
Les points de vue divergeaient quant à la valeur du rejet sommaire, certains croyaient que celui-ci n’était pas utilisé assez souvent, tandis que d’autres considéraient qu’il s’agissait d’un déni de justice naturelle.
11.3.1 Réponses au sondage
Les membres et les employés ont répondu à un sondage sur les attributs de la fonction de tribunal en lien avec l’efficience et l’efficacité.
Les membres étaient d’avis qu’ils étaient à la fois efficaces et efficients, mais les employés n’étaient pas d’accord que la fonction était efficiente.
Les membres étaient fortement en accord avec le fait qu’ils pouvaient travailler efficacement à partir de la maison. Les opinions étaient moins favorables en ce qui concerne la charge de travail. La majorité était d’accord que la charge de travail était raisonnable, mais environ 20 % des membres de l’assurance-emploi et 33 % des membres de la SR ne croyaient pas que leur charge de travail était raisonnable.
Les réponses des employés variaient de neutres à négatives en ce qui a trait aux échéanciers des processus.
Description texte de la figure 34
| Résultats du sondage auprès des employés et des membres | Neutre | En accord | Fortement en accord | |||||||||||
|---|---|---|---|---|---|---|---|---|---|---|---|---|---|---|
| AE | SR | AE | SR | AE | SR | |||||||||
| Membre | Employé | Membre | Employé | Membre | Employé | Membre | Employé | Membre | Employé | Membre | Employé | |||
| (réponse moyenne) | ||||||||||||||
| Atrium (le système de gestion de cas) me permet/m'a permis d’effectuer efficacement mes tâches | s.o. | s.o. | s.o. | s.o. | s.o. | x | x | x | x | s.o. | s.o. | |||
| J'ai/ai eu les outils et le soutien appropriés pour mener à bien mes tâches | s.o. | s.o. | s.o. | s.o. | x | x | x | x | s.o. | s.o. | ||||
| Les cas me sont/m’ont été attribués en fonction de ma capacité et disponibilité | s.o. | x | s.o. | s.o. | x | s.o. | x | x | s.o. | s.o. | ||||
| Les cas me sont/m'ont été attribués en fonction du profil du cas et de mon expérience | s.o. | s.o. | s.o. | s.o. | x | x | x | x | s.o. | s.o. | ||||
| Les processus d’appel sont/étaient efficaces | s.o. | x | s.o. | x | x | s.o. | x | s.o. | s.o. | s.o. | ||||
| Les processus d'appel minimisent/minimisaient le temps écoulé entre la demande et le moment de la décision | s.o. | x | s.o. | x | x | s.o. | x | s.o. | s.o. | s.o. | ||||
12. Approche axée sur le client
12.1 Aperçu
L’orientation stratégique énoncée dans le Plan ministériel d’EDSC pour 2017 à 2018 (le Plan d’EDSC) est « la conception et la prestation de services pratiques et sécuritaires axés sur le client ». Les principales priorités de cette orientation stratégique consistent à concevoir des outils numériques à l’appui de l’accès aux services et à l’information, à regrouper des services entre les ministères, à utiliser les renseignements déjà fournis pour des services connexes et à s’assurer que les clients ont accès à des services rapides, sécuritaires et faciles à utiliser. Le Plan d’EDSC met aussi l’accent sur les processus fondés sur les résultats de la mobilisation et de la consultation des clients.
L’orientation stratégique et le plan d’EDSC cadrent avec le fait que les gouvernements de partout dans le monde continuent de croire que pour améliorer les résultats sur le plan social, les programmes sociaux doivent être centrés sur la personne/le client. Un modèle axé sur le client et fondé sur des pratiques exemplaires comprend les principaux éléments suivants :
- les valeurs et les politiques font la promotion du respect et de la diversité;
- la façon dont les politiques et les programmes sont conçus tient compte de la situation et des besoins du client;
- les systèmes de prestation de services répondent aux besoins des collectivités qu’ils appuient;
- les systèmes de prestation de services permettent une approche « une fois suffit » pour le client, et celle-ci est pratique et accessible;
- les systèmes de prestation de services permettent la collaboration et la coordination dans l’ensemble des programmes gouvernementaux et entre le gouvernement et les organisations non gouvernementales afin de mettre en commun l’information et de créer des partenariats;
- les clients reçoivent le soutien nécessaire pour s’assurer qu’ils comprennent leurs droits et leurs responsabilités et qu’ils sont capables de naviguer dans le système et de respecter leurs obligations.
Lorsque le TSS a été annoncé dans le budget de 2012, le « gouvernement est demeuré résolu à préserver son processus d’appel indépendant, objectif et centré sur le client pour ce qui est des décisions administratives ». Il est maintenant possible d’orienter davantage le TSS vers le client, d’inclure des options relatives à la gestion de cas uniforme, des priorités axées sur le client et des mesures de rendement, et de fournir un soutien supplémentaire.
Le TSS n’intègre pas de pratiques cohérentes avec celles des éléments de comparaison externes qui appuient l’orientation axée sur le client tout en maintenant les éléments essentiels d’un tribunal administratif.
La section suivante du rapport présente :
- les pratiques exemplaires de tribunaux comparables par rapport aux politiques, aux pratiques et au système de prestation de services du TSS;
- les conclusions relatives à ce qui est important pour le client;
- les mesures opérationnelles et les résultats du sondage en ce qui concerne les éléments axés sur le client;
- ce que nous avons entendu auprès des appelants et des représentants.
12.2 Pratiques exemplaires axées sur le client
L’orientation stratégique et le plan d’EDSC cadrent avec le fait que les gouvernements de partout dans le monde continuent de croire que pour améliorer les résultats sur le plan social, les programmes sociaux doivent être centrés sur la personne/le client.
Dans le contexte des programmes de services sociaux centrés sur la personne/le client, le système d’appel doit permettre de trouver l’équilibre entre les principes d’un processus administratif indépendant pour l’examen et le règlement des décisions en lien avec le programme et les valeurs et les principes du programme en soi.
Les tribunaux utilisés à titre d’éléments de comparaison externes ont été choisis intentionnellement afin de comprendre la mesure dans laquelle d’autres tribunaux de soutien au revenu et aux prestations sociales reflètent les éléments axés sur le client. KPMG a examiné les rapports publics, les sites Web, les énoncés des valeurs et d’autres documents des tribunaux utilisés à titre de comparaison, comme les chartes, pour cerner les principaux exemples d’éléments axés sur le client. Pour chaque élément ci-après, les pratiques du TSS ont été comparées aux pratiques exemplaires cernées.
Les valeurs et les politiques font la promotion du respect et de la diversité
Les énoncés de valeurs fondamentales ou d’autres mécanismes comme une déclaration de l’engagement envers les citoyens définissent les valeurs et les principes qui orientent toutes les actions du tribunal. Ces énoncés de valeur incluent des déclarations axées sur le client et les notions de respect, d’inclusion, de courtoisie, de diversité et de dignité.
Par exemple, la Commission des appels de la Commission des accidents du travail déclare ce qui suit : « Nous sommes guidés par quatre valeurs : le respect, l’équité, la coopération et l’excellence, et par un Code de conduite ». La Commission des appels définit de façon plus approfondie chacune des valeurs. Pour ce qui est du respect, la Commission indique ce qui suit : « Nous respectons toutes les personnes, nous les traitons avec honnêteté et intégrité. Nous faisons preuve de respect en traitant toutes les personnes de la façon dont nous voulons être traités. Ainsi, nous prenons en considération les idées, les aspirations et les sentiments des personnes. En interagissant avec les autres, nous sommes sincères, éthiques et clairs. »
Les énoncés de valeurs fondamentales reflètent aussi les éléments fondamentaux d’un tribunal et incluent l’indépendance, la transparence, l’équité, l’efficience, l’uniformité et la qualité. Les Tribunaux de justice sociale Ontario (qui comprennent le Tribunal de l’aide sociale) ont quatre valeurs fondamentales, dont l’équité et l’indépendance : « TSJO et ses tribunaux doivent être indépendants dans l’exercice de nos fonctions décisionnelles, et doivent être perçus comme tels. Nos décisions seront fondées sur les éléments de preuve et les lois, et seront étayées par des motifs clairs, concis et cohérents ». Comme l’expliquent les TJSO, les énoncés de valeurs fondamentales « constituent le fondement des règles et des politiques et établissent la façon dont celles-ci seront appliquées, et la manière dont nous faisons la prestation des services au public ». Les énoncés de valeurs fondamentales sont importants pour guider tous les membres et les employés pour qu’ils agissent de façon uniforme dans un cadre de valeurs communes.
Dans son site Web, le TSS ne présente pas ses valeurs fondamentales. Le Code de conduite des membres du TSS, essentiellement un document technique qui parle notamment de la conformité à la loi et aux directives, des attentes liées au travail, de la prise de décisions, de la protection des renseignements personnels et confidentiels, inclut bel et bien une déclaration selon laquelle les membres doivent prendre toutes les mesures possibles pour agir avec dignité, respect, courtoisie, équité, discrétion et impartialité dans tous les aspects de leur rôle en tant que décideurs. Le TSS pourrait en faire davantage pour présenter ses valeurs du point de vue de ses clients.
La conception des politiques et des programmes tient compte de la situation et des besoins des clients
Les pratiques exemplaires pour la conception de politiques et de programmes qui tiennent compte de la situation du client comprennent l’accessibilité, le choix de l’audience et la proportionnalité.
- Les services d’accessibilité fournis par d’autres tribunaux sont notamment les services de traduction, les services pour les personnes sourdes, les personnes ayant une déficience auditive ou un trouble de la parole, les services d’interprétation, l’accès à des fauteuils roulants et à d’autres aides à la mobilité, ainsi que d’autres mesures de soutien permettant à tous les clients d’avoir un accès égal et uniforme au système des appels.
- Les appelants peuvent choisir la méthode d’audience qui correspond à leur situation et à leurs besoins.
- Les processus de règlement permettent une souplesse qui fait en sorte que le processus est approprié et proportionnel aux questions de chaque cas.
Le TSS offre et finance des services d’interprétation pour les personnes qui ne peuvent pas communiquer efficacement en anglais ou en français. La description du processus d’appel publiée sur le site Web du TSS ne comprend pas les autres mesures de soutien décrites ci-dessus, comme pour les personnes ayant une déficience auditive ou à mobilité réduite. On demande aux appelants s’ils ont une préférence quant au format de l’audience, mais la décision est prise par le membre qui instruit l’appel.
Les systèmes de prestation de services répondent aux divers besoins de la collectivité qu’ils appuient
Les besoins de la collectivité sont pris en compte dans les systèmes de prestation de services des tribunaux utilisés à titre d’éléments de comparaison tout en assurant l’indépendance, la qualité et l’efficience de la prise de décisions d’un tribunal. Cela inclut les exigences des membres, la nomination des membres, l’emplacement des membres et le nombre de membres assignés à une audience et l’emplacement des audiences.
- Les membres sont choisis selon le mérite et sont nommés par le gouverneur en conseil ou une fonction équivalente. Les membres possèdent un éventail de connaissances et d’expérience qui représentent le programme de soutien au revenu, le programme social ou le programme de prestations sous-jacent, et certains membres qui ont de l’expérience dans le domaine juridique.
- Les membres se trouvent généralement dans les grands centres.
- Les audiences sont généralement tenues devant au moins deux membres issus de différents horizons qui reflètent les circonstances du cas.
- Les audiences ont lieu en personne. Il a été noté que les éléments de comparaison travaillent tous en vue d’utiliser davantage l’automatisation et l’accès numérique et de passer de plus en plus des audiences en personne à d’autres méthodes.
Le système de prestation de services du TSS est différent des pratiques susmentionnées à plusieurs égards :
- Lors du recrutement des membres du TSS, on demande aux candidats d’avoir de l’expérience connexe dans le domaine des prestations et du revenu, mais les membres sont en fait surtout des personnes ayant de l’expérience dans le domaine juridique.
- Les appels sont instruits par un seul membre.
- Le recours aux audiences en personne est limité.
Contrairement aux éléments de comparaison externes et au TSS, le Conseil arbitral avait un système tripartite pour la sélection des membres et la composition du comité d’appel. Dans le cadre de l’ancien système d’appel, les commissaires représentant les travailleurs et les employeurs participaient activement au processus de recours pour l’assurance-emploi. Ils choisissaient les membres du Conseil arbitral et participaient à leur formation. Ils avaient un accès complet au Conseil arbitral et avaient accès aux renseignements sur les coûts et le rendement du processus de recours de l’assurance-emploi. Plus de 1 000 membres se trouvaient dans environ 80 villes et villages partout au Canada.
Aucune preuve d’éléments de comparaison externes ne fournit de mesures structurelles officielles pour l’inclusion de segments de la société civile dans le système d’appels, comme l’ancien système tripartite du Conseil arbitral. Ceci étant dit, le TSS et les éléments de comparaison externes ont déclaré avoir des processus de sélection des membres et des mécanismes de mobilisation des intervenants ayant pour but d’apporter une expérience et une expertise pertinentes dans le processus d’appels (consulter les sections 5.2 et 8).
Les systèmes de prestation de services permettent une approche « une fois suffit » pratique et accessible pour le client
Il est reconnu que le versement de prestations appropriées en temps opportun aux personnes qui en ont besoin nécessite une approche différente qui permet au client de raconter une seule fois son histoire et qui permet aux fournisseurs de services de travailler sur un seul dossier du client. Les systèmes de prestation de services comportent différents niveaux, et reconnaissent que certaines personnes ont seulement besoin d’accéder au système et peuvent y naviguer eux-mêmes, tandis que d’autres personnes ont des besoins complexes et doivent donc demander de l’aide à des gestionnaires de cas pour les aider à naviguer dans la multitude de programmes gouvernementaux afin d’avoir le soutien nécessaire.
Dans le même ordre d’idées, les pratiques exemplaires des tribunaux utilisés à titre d’éléments de comparaison sont notamment les suivantes :
- l’utilisation d’un seul dossier provenant du programme auquel le membre du tribunal a accès aux fins d’examen;
- l’affectation d’un seul gestionnaire de cas;
- un éventail de mesures de soutien pour le client, notamment de l’aide pour comprendre le processus, rédiger et déposer l’appel d’un client et l’aiguillage vers des représentants qui pourraient offrir leurs services au client gratuitement ou non;
- l’utilisation d’un langage clair.
Les systèmes de prestation de services permettent la collaboration et la coordination dans l’ensemble des programmes gouvernementaux et entre le gouvernement et les organisations non gouvernementales afin de mettre en commun l’information et de créer des partenariats
Les personnes qui interjettent appel devant le TSS doivent fournir tous les documents justificatifs pour leur appel, notamment la décision relative à la demande de réexamen. L’appelant n’a pas de dossier unique d’EDSC auquel le TSS accède; un nouveau dossier est alors créé. Lorsque le dossier est créé par le TSS, un seul dossier est tenu à jour pour l’appelant en question.
Les mesures de soutien accessibles par l’intermédiaire du TSS sont limitées et incluent l’accès à des outils permettant aux parties de trouver des renseignements précédents pour les aider à déterminer et à préparer leurs appels, ainsi que l’utilisation d’un centre d’appels pour aider les clients à naviguer dans le système. Le site Web du TSS utilise une combinaison de langage clair et technique pour expliquer le processus d’appel et les exigences, de même que ce à quoi il faut s’attendre.
Les systèmes de prestation de services sont renforcés par la participation des intervenants
En raison de leur nature, les tribunaux doivent non seulement être effectivement indépendants, mais doivent aussi être perçus comme indépendants des programmes sous-jacents pour lesquels ils rendent des décisions. Les pratiques exemplaires des tribunaux externes incluaient toutefois des programmes de mobilisation des principaux intervenants et représentants.
Le TSS a organisé un certain nombre de séances avec les intervenants pour recueillir leurs commentaires sur les changements apportés aux réformes législatives, aux politiques et aux processus. Il n’existe toutefois pas de stratégie afin de communiquer les engagements prévus.
Les clients reçoivent le soutien nécessaire pour s’assurer qu’ils comprennent leurs droits et leurs responsabilités et qu’ils respectent leurs obligations
Comme pour les énoncés de valeurs qui prônent le respect, les pratiques exemplaires incluent aussi des attentes envers les appelants. Par exemple, le TAA inclut une déclaration intitulée « Vos responsabilités », qui décrit ce que le tribunal attend de la personne pour respecter ses engagements. Exemples :
- Informez-nous à l’avance si vous avez besoin de services d’interprétation ou si vous avez besoin d’aide pour accéder à nos bureaux.
- Prenez les précautions raisonnables pour assurer votre santé et votre sécurité (et celles des autres) lorsque vous êtes au TAA et suivre toute directive, politique ou procédure raisonnables du TAA.
- Donnez-nous des renseignements exhaustifs et exacts.
- Informez-nous rapidement de tout changement apporté à vos coordonnées.
- Si vous représentez un ministère ou un organisme, faites de votre mieux pour aider le TAA à rendre sa décision.
Le TAA est le seul élément de comparaison qui a inclus une déclaration explicite des responsabilités des autres personnes.
12.3 Conclusions
Au moyen de sondages, certaines questions ont été posées pour connaître l’importance et la mesure dans laquelle le TSS représente les éléments d’une organisation axée sur le client tout en trouvant l’équilibre avec les attributs d’un tribunal indépendant. Une analyse des mesures opérationnelles disponibles a été effectuée en lien avec le format de l’audience et la présentation des demandes.
Les résultats indiquent que certains attributs positifs du TSS devraient être reconnus. L’indépendance de la fonction de tribunal est celle qui a été la plus soulevée comme étant l’un des attributs les plus importants. D’autres commentaires reçus lors du sondage indiquaient que les membres avaient un niveau élevé de respect à l’égard des appelants et que le processus permettait une certaine forme de participation des clients.
Dans l’ensemble, le TSS n’a toutefois pas intégré les attributs qui font en sorte qu’une organisation est axée sur le client, comme le démontrent les éléments suivants :
- La majorité des appelants et des représentants ont indiqué qu’ils n’étaient pas d’accord avec la phrase selon laquelle ils comprenaient le processus d’appel ou la décision.
- Il y a un pourcentage élevé de demandes incomplètes présentées par des appelants, ce qui retarde le traitement et laisse suggérer un manque de compréhension des exigences et un besoin de soutien supplémentaire.
- Le TSS ne présente pas l’information d’une façon facile à comprendre et à naviguer.
- Malgré la satisfaction générale par rapport au format de l’audience, les appelants du PPIRPC ont exprimé un degré élevé d’insatisfaction en ce qui concerne le format de l’audience.
- Il faut simplement trop de temps pour traiter un appel de l’assurance-emploi si l’on tient compte de la nature à court terme de ce type de prestations et de la vulnérabilité de l’appelant pendant qu’il attend une réponse.
Les conclusions susmentionnées sont expliquées plus en détail ci-après.
Ce qui est important
On a demandé aux appelants qui ont participé au sondage de déterminer ce qui était le plus important : l’indépendance du tribunal, la qualité des décisions, la rapidité des décisions, la simplicité du processus, la transparence du processus ou le format des audiences.
Les résultats du sondage par secteur de programme indiquent que l’indépendance, la qualité et la rapidité sont les facteurs les plus importants pour tous les appelants. Un point d’intérêt additionnel est la différence entre les notes allouées par les appelants du PPIRPC et celles des appelants de l’assurance-emploi et du RPC/SV qui sont présentées ci-après. Les appelants du PPIRPC ont indiqué que la qualité du processus était plus importante que l’indépendance.
Description texte de la figure 35
| Facteurs les plus importants identifiés par les appelants | AE | RPC | RPC/SV |
|---|---|---|---|
| (%) | |||
| Indépendance du Tribunal | 40 | 29 | 45 |
| Décisions de qualité | 25 | 34 | 19 |
| Décisions rendues en temps opportun | 21 | 17 | 24 |
| Simplicité du processus | 5 | 11 | 4 |
| Transparence du processus | 8 | 4 | 4 |
| Format des audiences | 2 | 5 | 4 |
Indépendance du TSS
Malgré l’importance accordée à l’indépendance, lorsqu’on a demandé aux appelants d’indiquer dans quelle mesure le système d’appel était indépendant selon eux, seulement 31 % des appelants de l’assurance-emploi et 26 % des appelants du PPIRPC étaient d’accord que les processus du TSS étaient indépendants du réexamen fait par EDSC.
Rapidité, compréhension et expérience
On a demandé aux appelants et aux représentants s’ils étaient en accord ou en désaccord avec des énoncés sur la rapidité, la compréhension du processus d’appel et la conduite du processus d’appel.
Les résultats ci-après indiquent que la majorité des appelants ne croyaient pas que le processus d’appel était rapide ou qu’ils ne comprenaient pas le processus et la décision. Les appelants et les représentants étaient d’accord que les membres les écoutaient et les traitaient avec respect.
Description texte de la figure 36
| Facteurs liés en relation au TSS | Fortement en désaccord | En désaccord | Neutre | En accord | ||||
|---|---|---|---|---|---|---|---|---|
| Appelant TSS | Représentant TSS | Appelant TSS | Représentant TSS | Appelant TSS | Représentant TSS | Appelant TSS | Représentant TSS | |
| Respect des échéances | (réponse moyenne) | |||||||
| Dans l'ensemble, mon appel a été traité en temps opportun | s.o. | s.o. | s.o. | x | x | s.o. | s.o. | s.o. |
| Le TSS / Tribunal a répondu à mes demandes de manière opportune | s.o. | s.o. | s.o. | s.o. | x | x | s.o. | s.o. |
| Compréhension | (réponse moyenne) | |||||||
| J'ai compris la décision rendue par le Tribunal et le raisonnement à l'origine de la décision | s.o. | s.o. | s.o. | s.o. | x | x | s.o. | s.o. |
| La décision expliquait comment la loi et les règles étaient appliquées aux faits de ma cause | s.o. | s.o. | s.o. | s.o. | x | x | s.o. | s.o. |
| Les communications (autres que la décision) que j'ai reçues du TSS / Tribunal étaient compréhensibles | s.o. | s.o. | s.o. | s.o. | x | x | s.o. | s.o. |
| Appel | (réponse moyenne) | |||||||
| Dans l'ensemble, j'étais satisfait du processus d'appel du Tribunal | s.o. | s.o. | s.o. | x | x | s.o. | s.o. | s.o. |
| Au cours de l'audience, les membres du Tribunal (décideurs) ont compris ma position dans l'appel | s.o. | s.o. | s.o. | s.o. | s.o. | s.o. | x | x |
| J'ai eu l'occasion de présenter les faits de mon cas au Tribunal | s.o. | s.o. | s.o. | s.o. | s.o. | s.o. | x | x |
| Au cours de l'audience, les membres du Tribunal (décideurs) ont écouté ce que j'avais à dire | s.o. | s.o. | s.o. | s.o. | s.o. | s.o. | x | x |
| Au cours de l'audience, les membres du Tribunal (décideurs) étaient respectueux | s.o. | s.o. | s.o. | s.o. | s.o. | s.o. | x | x |
On a demandé aux appelants et aux représentants s’ils étaient en mesure d’obtenir de la part du TSS l’information dont ils avaient besoin. Les réponses ci-après indiquent que pour tous les programmes, les personnes étaient largement en désaccord ou, au mieux, neutres, tandis que les réponses étaient légèrement plus favorables pour le RPC/SV.
Description texte de la figure 37
Les appelants et représentants de l’AE, PPIRPC et RPC/SV ont réagi unanimement neutre à l’énoncé suivant : Si j’avais une question ou un problème, je pouvais obtenir l’information dont j’avais besoin de la part du TSS.
On a posé des questions semblables aux membres et aux employés en ce qui concerne la réactivité du processus d’appel et la participation des appelants. Les résultats ci-après font état d’un important contraste entre le point de vue des membres et celui des employés.
Description texte de la figure 38
| Perceptions de la réceptivité aux besoins des clients | Neutre | En accord | Fortement d’accord | ||||||||||||||
|---|---|---|---|---|---|---|---|---|---|---|---|---|---|---|---|---|---|
| AE | SR | AE | SR | AE | SR | ||||||||||||
| Membre | Employé | Membre | Employé | Membre | Employé | Membre | Employé | Membre | Employé | Membre | Employé | ||||||
| (réponse moyenne) | |||||||||||||||||
| À mon avis, les processus d'appel répondent/répondaient aux besoins de l'appelant | s.o. | x | s.o. | x | x | s.o. | x | s.o. | s.o. | ||||||||
| Les appelants / représentants se plaignent rarement du type d'audience choisi pour entendre leur cas | s.o. | s.o. | s.o. | x | x | x | x | s.o. | s.o. | ||||||||
| Les appelants sont en mesure de participer au processus de façon efficace, peu importe le mode d'audience | s.o. | s.o. | s.o. | x | x | x | x | s.o. | s.o. | ||||||||
Demandes incomplètes
Plus du tiers des demandes présentées à la Division générale sont incomplètes. Les renseignements manquants sont souvent ceux que le système d’appel devrait déjà avoir s’il existait un dossier unique pour EDSC et le TSS. Dans le cadre du processus actuel de présentation des demandes, la responsabilité de fournir tous les renseignements incombe principalement à l’appelant. De plus, le processus visant à cerner et à fournir les renseignements manquants, notamment des renseignements de base que détiennent déjà les secteurs de programmes sous-jacents, fait augmenter de 30 à 50 jours le temps écoulé entre la présentation de la demande et la décision finale comme l’indique le graphique ci-après.
Description texte de la figure 39
| Tribunal | Retard ajouté par une demande d'appel incomplète (Nombre de jours) |
|---|---|
| AE - DG | 35,5 |
| AE - DA | 37,0 |
| SR - DG | 53,0 |
| SR - DA | 40,5 |
Audiences en personne
Même si le TSS mène beaucoup moins d’audience en personne que les éléments de comparaison externes, la plupart des audiences permettent tout de même une certaine forme de participation comme l’indiquent les graphiques ci-après.
Description texte de la figure 45
| Format d’audience - TSS | AE | SR | ||
|---|---|---|---|---|
| DG | DA | DG | DA | |
| (%) | ||||
| Appels conclus sans audience | 15 | 46 | 47 | 68 |
| Sur la foi du dossier | 1 | 16 | 6 | 24 |
| Audiences par téléconférence | 67 | 36 | 20 | 1 |
| Audiences Q et R écrites | Nil | Nil | 2 | Nil |
| Audiences en personne | 9 | 1 | 11 | 1 |
| Audiences par vidéoconférence | 8 | 1 | 14 | 6 |
Les appels conclus sans audience incluent ceux qui ont été retirés ou rejetés avant une audience ou réglés au moyen d’une entente entre l’appelant et EDSC. Ce type de règlement était surtout répandu dans la DA-SR et se reflète dans le pourcentage élevé d’appels conclus sans audience. Dans l’ensemble, lorsqu’un appel était instruit, parmi les trois principaux types d’audiences, les audiences en personne étaient moins fréquentes que les audiences par vidéoconférence ou téléconférence. Les audiences en personne étaient utilisées dans 10 % des cas, tandis que la vidéoconférence ou la téléconférence étaient utilisées dans 45 % des audiences.
Le temps nécessaire pour instruire un appel ne dépend pas beaucoup du format de l’audience. Le graphique ci-après montre que le temps écoulé entre la présentation de l’appel et la décision varie peu au sein de chaque division, que l’audience soit tenue en personne, par vidéoconférence ou par téléconférence. Seuls les cas sans audience sont réglés plus rapidement que les autres.
Description texte de la figure 41
| Format d’audience - TSS | AE | SR | ||
|---|---|---|---|---|
| DG | DA | DG | DA | |
| (Nombre de jours) | ||||
| Téléconférence | 153 | 590 | 704 | 189 |
| Videoconférence | 188 | 699 | 705 | 244 |
| En personne | 189 | 595 | 716 | 300 |
| Q et R | 131 | Nil | 650 | Nil |
| Sans audience | 116 | 243 | 424 | 72 |
* Aucune audience n’a été tenue sous forme de questions et de réponses écrites dans la Division d’appel pendant la période évaluée.
Une analyse des résultats de l’appel par type d’audience a aussi été effectuée. Les données n’étaient disponibles que pour la Division générale et sont présentées ci-après. Les données indiquent que les cas sans audience ont le taux de réussite le plus bas, tandis que les audiences en personne ont généralement les taux d’appels accueillis les plus élevés.
Il convient de souligner qu’il y avait en moyenne seulement cinq appels de l’assurance-emploi sous forme de questions et de réponses écrites (Q et R), alors le taux de réussite élevé de ces appels pourrait ne pas être représentatif.
Des discussions avec le TSS ont permis de conclure que les membres choisissaient les audiences en personne pour les cas les plus complexes, lorsque l’évaluateur avait davantage de doutes et pour des questions de crédibilité. Ces facteurs peuvent expliquer en partie pourquoi ce format d’audience est associé à un plus grand pourcentage d’appels accueillis, car il est plus probable qu’il soit nécessaire de faire preuve de jugement dans de tels cas. Les audiences en personne ont habituellement lieu à un endroit le plus près de l’adresse fournie par l’appelant, généralement au bureau local de Service Canada.
Description texte de la figure 42
| Type d’audience | Appels accueillis DG | |
|---|---|---|
| AE | SR | |
| (%) | ||
| Téléconférence | 25 | 40 |
| Vidéoconference | 37 | 47 |
| En personne | 48 | 52 |
| Q&R | 56 | 23 |
| Sans audience | 21 | 18 |
Les taux de réussite pour les appelants représentés et non représentés ont aussi été comparés. Le graphique ci-après indique que lorsque les appelants étaient représentés, le taux de réussite était plus élevé.Note de bas de page 64
Description texte de la figure 43
| Tribunal | Représenté | Non représenté |
|---|---|---|
| (% appels accueillis) | ||
| DG-AE | 44 | 24 |
| DG-SR | 51 | 27 |
Tandis que la majorité des cas du TSS sont réglés avec d’autres formats d’audience que l’audience en personne, les résultats du sondage ne laissent pas suggérer qu’un moins grand nombre d’audiences en personne aurait une incidence sur la satisfaction des clients. Les résultats indiquent qu’à condition que l’appelant ait une tribune pour être entendu, la satisfaction était relativement uniforme. Cependant, les appelants qui n’ont pas eu d’audience (appel entendu sur la foi du dossier) étaient moins satisfaits.
Le point de vue des représentants n’était pas très différent de celui des appelants : 57 % des personnes représentant des appelants de l’assurance-emploi et 44 % des personnes représentant des appelants du PPIRPC étaient satisfaites du format de l’audience. Les réponses des représentants portaient sur l’éventail d’audiences auxquelles ils auraient participé. Par conséquent, les données ne sont pas disponibles par type d’audience.
Description texte de la figure 44
| Type d’audience Assurance-emploi | |||||
|---|---|---|---|---|---|
| Niveau | En personne | Téléconférence | Vidéoconférence | Sans Audience | Représentants |
| % | |||||
| Fortement en désaccord | 14 | 16 | 17 | 50 | 20 |
| En désaccord | 14 | 14 | 17 | 13 | 14 |
| Neutre | 29 | 9 | Nil | 13 | 9 |
| En accord | 43 | 39 | 50 | 13 | 46 |
| Fortement en accord | Nil | 23 | 17 | 13 | 11 |
| Moyenne sur une échelle de 5, où 5 est fortement en accord | 3.0 | 3.4 | 3.3 | 2.3 | 3.1 |
| Nombre de réponses | 7 | 44 | 6 | 8 | 35 |
| Type d’audience RPC/Invalidité | |||||
|---|---|---|---|---|---|
| Accord | En personne | Téléconférence | Vidéoconférence | Sans audience | Représentants |
| % | |||||
| Fortement en désaccord | 40 | 24 | Nil | 50 | 20 |
| En désaccord | 20 | 18 | non-disponible | 25 | 30 |
| Neutre | 10 | 24 | non-disponible | 13 | n.d. |
| En accord | 20 | 18 | 55 | 13 | 27 |
| Fortement en accord | 10 | 18 | 27 | Nil | 17 |
| Moyenne sur une échelle de 5, où 5 est fortement en accord | 2.4 | 2.9 | 4.0 | 1.9 | 2.9 |
| Nombre de réponses | 10 | 17 | 11 | 8 | 30 |
12.4 Ce que nous avons entendu
En plus des conclusions présentées ci-dessus, les résultats de la consultation publique donnent un aperçu des expériences des appelants et de leurs représentants en ce qui concerne les éléments axés sur le client.
Dans l’ensemble, ce que nous avons entendu indique que le système actuel n’intègre pas bon nombre de pratiques exemplaires d’une organisation axée sur le client.
- Le soutien aux appelants est inadéquat tout au long du processus d’appel.
- Trop d’importance est accordée à la loi et aux règlements et pas assez aux principes d’un tribunal administratif, au détriment de la population desservie.
- L’approche trop bureaucratique par rapport aux questions administratives, comme déterminer si une demande est complète et échanger des documents avec les appelants après le réexamen, augmente les obstacles à la participation des clients.
- On aimerait pouvoir choisir le format de l’audience, trouver un équilibre entre l’accessibilité et le besoin des appelants de se sentir entendus. Ce ne sont pas tous les appelants qui souhaitent avoir une audience en personne. Les appelants ne sont pas tous satisfaits des autres formats d’audience.
Ces observations sont expliquées plus en détail ci-après.
Le soutien aux appelants est inadéquat tout au long du processus d’appel.
En ce qui concerne le soutien offert aux appelants, voici les opinions des personnes consultées :
- Les processus d’appel sont impersonnels et intimidants; ils sont souvent une source de confusion et il est difficile de s’y retrouver pour les personnes qui ne sont pas représentées.
- Il y a un manque perçu de mesures d’adaptation pour les autres langues que l’anglais et le français et pour les besoins en matière de santé physique et mentale (c’est-à-dire ressources et outils disponibles insuffisants pour offrir du soutien).
- Les services visent les appelants qui ont accès à des ordinateurs, à des téléphones et à du transport, mais de nombreux appelants n’y ont pas accès, ce qui rend les moyens de communication et les formats d’audience inaccessibles.
- On semble penser que les résultats sont différents pour les appelants qui sont représentés et ceux qui ne le sont pas.
- Lorsqu’un appelant n’a pas de représentant, il n’est pas en mesure d’obtenir ou de vraiment comprendre l’information sur le processus en soi et les décisions. Cela s’explique en partie par la langue de bois des juristes dans le processus et par l’état général de l’appelant, c’est-à-dire qu’il est dépassé par les événements et stressé.
Un enjeu commun qui a été soulevé est l’absence d’un guichet unique pour le client tout au long du processus d’appel. On a besoin que quelqu’un puisse accompagner les clients du début à la fin du processus. L’actuelle ligne sans frais du TSS est perçue comme étant impersonnelle et moins simple à utiliser. Par contre, un récent sondage mené par le TSS auprès des représentants indique des niveaux élevés de satisfaction à l’égard de son service 1-800Note de bas de page 65. Comme les perceptions de satisfaction à l’égard de la ligne sans frais semblent varier, il sera important de déterminer et de reconnaître les aspects du service qui sont efficaces et utiles pour les clients, mais aussi d’admettre qu’il y a encore probablement des possibilités d’amélioration.
Un groupe communautaire a résumé certains de ces enjeux : « Le processus est complexe pour rien, ce qui nuit à l’accessibilité. Il y a des obstacles procéduraux inutiles pour ceux qui ne peuvent pas lire ou parler couramment l’anglais ou le français et pour les personnes handicapées. Le système devrait être créé en tenant compte des besoins des personnes les plus vulnérables. »
Trop d’importance est accordée à la loi et aux règlements et pas assez aux principes d’un tribunal administratif, au détriment de la population desservie.
Il y a une perception selon laquelle le processus d’appel est beaucoup trop procédural et légaliste et ne tient pas compte de tout ce que les clients jugent comme étant de l’information pertinente, comme les témoignages de membres de la famille, d’amis et d’autres témoins.
Il y a aussi le besoin de délais plus souples pour les clients, mais aussi le besoin que le Tribunal respecte les calendriers et les délais.
Les décisions sont longues et légalistes, comprennent du texte général et ne sont pas rédigées en langage clair.
En ce qui concerne la rationalisation qui a eu lieu lors du regroupement des anciens tribunaux pour former le TSS, il a été exprimé à plusieurs répétitions que les « activités sont fondées sur des principes économiques et non sur des éléments de justice naturelle ».
Certaines personnes interrogées avaient l’impression que l’accent est mis sur l’intégrité judiciaire au détriment de la satisfaction des clients.
La perception était que l’indépendance du TSS intéresse moins les clients qu’un processus d’appel simplifié.
L’approche trop bureaucratique par rapport aux questions administratives, comme déterminer si une demande est complète et échanger des documents avec les appelants après le réexamen, augmente les obstacles à la participation des clients.
Le TSS exige que les appelants fournissent des renseignements que « le gouvernement » possède déjà, selon les clients, par exemple la décision du réexamen, le numéro d’assurance sociale et le numéro d’entreprise. Ces renseignements n’étaient pas requis pour les anciens tribunaux en raison de leur intégration plus étroite avec EDSC. Les renseignements manquants donnent lieu à des demandes incomplètes, à des retards et à de la frustration, ce qui crée un fardeau administratif supplémentaire pour les appelants.
Les règlements sont trop normatifs et officiels en ce qui concerne les aspects procéduraux de l’appel, dont l’exhaustivité des appels, et ont été interprétés de façon stricte. Il n’y a pas de raison pour que les règlements ne puissent pas être interprétés d’une façon plus semblable à celle des conseils arbitraux.
« Le tribunal actuel respecte la lettre de la loi. »
Des défis ont été mentionnés en ce qui a trait à la capacité de l’appelant d’avoir accès à tous les documents pertinents avant de déposer son appel afin de préparer et de comprendre son cas. Certaines parties avaient l’impression que si plus d’information était disponible, moins de demandeurs interjetteraient appel et que ceux qui le feraient auraient de meilleurs cas fondés sur des preuves à présenter.
On aimerait pouvoir choisir le format de l’audience, trouver un équilibre entre l’accessibilité et le besoin des appelants de se sentir entendus. Ce ne sont pas tous les appelants qui souhaitent avoir une audience en personne. Les appelants ne sont pas tous satisfaits des autres formats d’audience.
De nombreux intervenants ont eu l’impression que le type d’audience est un facteur essentiel pour un appel équitable. À l’heure actuelle, le format est décidé par le TSS et non par l’appelant. Ils étaient d’avis que les audiences devraient se tenir en personne par défaut et que l’appelant devrait pouvoir en choisir le format.
Les raisons invoquées pour ce qui est de l’importance des audiences en personne étaient notamment l’évaluation de la crédibilité, une plus grande transparence entre l’appelant et le Tribunal, ainsi qu’une meilleure communication des faits et des décisions aux appelants.
Certains étaient d’avis que le fait de laisser le choix du format de l’audience au TSS allait à l’encontre du droit de l’appelant d’être entendu.
13. Conclusion
Le cadre législatif et réglementaire qui sous-tend les processus et les activités du TSS comporte d’importantes différences par rapport à ceux des anciens tribunaux. Cependant, la raison d’être demeure la même : rendre des décisions justes, de la façon la plus expéditive et la plus économique possible, en ce qui concerne les appels et les autres demandes, et veiller à ce que l’instance se déroule de la manière la plus informelle et expéditive que les circonstances, l’équité et la justice naturelle permettent. Il y a deux paliers d’appel pour chaque programme, comme c’était le cas auparavant. Le fondement de l’appel demeure le même : déterminer l’admissibilité en fonction des critères établis. Le TSS demeure fermement résolu à respecter les principes directeurs selon lesquels il faut offrir un processus d’appel équitable, crédible et accessible. Des économies d’échelle ont été réalisées en regroupant les fonctions administratives de quatre tribunaux en un seul. D’après les réponses au sondage, la satisfaction des clients à l’égard du TSS n’est pas élevée, mais elle n’est pas considérablement inférieure à celle à l’égard de l’ancien système. Malgré tout, les plaintes fondées et les éléments de preuve solides quant à la complexité accrue, aux délais plus longs et à un Tribunal plus officiel, distant, légaliste et difficile à naviguer pour les non-spécialistes font en sorte que de nombreuses personnes s’ennuient des façons de faire du passé et demandent des changements.
En plus des facteurs susmentionnés, les autres différences sont notamment la modification de l’équilibre des pouvoirs : on est passé d’un tribunal à trois membres, vu comme un « procès par les pairs » à un seul décideur qui se trouve souvent loin de l’appelant et de son contexte de vie et de travail; le processus n’est pas vu comme accordant la priorité au client; le tripartisme a été éliminé pour les appels de l’assurance-emploi. Combinés à la réduction des appels de l’assurance-emploi et la multiplication par cinq du temps requis pour conclure les appels de l’assurance-emploi, ces facteurs créent à tout le moins une perception de réduction de l’accès et de l’équité. Ces changements ont masqué les attributs positifs découlant de la création du TSS, plus particulièrement l’indépendance.
Le défi du présent examen a été de comprendre les opinions de divers intervenants (qui sont profondément ancrées pour la plupart) dans le contexte de la preuve disponible et en comparaison avec l’ancien système, de veiller à faire la distinction entre le fait et la fiction, la réalité et la perception, de sorte qu’il soit possible d’aider tout le monde à mieux comprendre ce qui fonctionne et ce qui doit être amélioré et d’offrir des options pour adopter une approche cohérente pour l’avenir.
Parallèlement, de multiples sources de commentaires pour le présent examen (qu’il s’agisse de ce que nous savons ou de ce que nous avons entendu) servent de fondement pour une évaluation fiable visant à comparer le système actuel aux anciens tribunaux. L’ancien système d’appel qui comprenait quatre tribunaux était appuyé par deux organismes gouvernementaux : la Commission et EDSC. Avec la création du TSS et du SCATA, quatre organismes gouvernementaux ont maintenant divers rôles dans le système d’appel pour les prestations de l’assurance-emploi et de la sécurité du revenu. Chacun de ces quatre organismes reconnaît et cible la réalisation de l’engagement du gouvernement à « offrir un processus d’appel indépendant, objectif et centré sur la clientèle pour les décisions administratives en misant sur la modernisation continue afin d’améliorer l’efficacité ». Cependant, il manque de mécanismes de coordination et d’imputabilité efficaces et d’éthique collective axée sur le client.
Par conséquent, la question n’est pas de savoir quel tribunal a la bonne formule, mais plutôt de savoir comment prendre des mesures concrètes pour améliorer l’efficacité et l’efficience de la structure et des processus du TSS, profiter pleinement des lois et règlements habilitants du TSS et favoriser une culture axée sur le client qui met le client au cœur du processus d’appel.
À la lumière de notre examen, nous encourageons fortement le ministre à prendre le temps qu’il faut afin d’achever le processus de diligence raisonnable requis pour évaluer les recommandations et les options fournies. Ce processus nécessitera des choix en toute connaissance de cause et des compromis entre les divers objectifs. Une analyse et une évaluation plus approfondies seront nécessaires pour veiller à ce que les changements donnent des résultats positifs pour les clients à court, moyen et long terme. Il faudra s’inspirer des leçons tirées du passé pour élaborer la stratégie prospective, qui devra inclure la mobilisation des intervenants et un plan pluriannuel ayant pour but de réaliser les changements opérationnels à court terme, lesquels seront suivis par des changements plus fondamentaux, comme des modifications législatives et réglementaires, à moyen et à long terme. Le plan devrait être mis à jour chaque année et être accompagné de rapports publics sur les résultats présentés régulièrement. Finalement, les changements mis en œuvre devraient avoir pour but d’atteindre les résultats souhaités en matière d’accessibilité, d’équité et de transparence, lesquels continuent d’améliorer le TSS et le système de prestations dans son ensemble pour les Canadiens vulnérables.
Annexe A – Approche et méthodologie
La présente annexe contient de l’information sur l’approche de KPMG et les méthodes sous-jacentes, y compris un aperçu du cadre d’évaluation, et le modèle des ressources et des finances pour établir les coûts du TSS. Des renseignements supplémentaires sont fournis dans les comparateurs externes.
Cadre d’évaluation
Description texte de la figure 45
A droite, une illustration montre la structure du Tribunal de la sécurité sociale composée de la Division générale de l’Assurance-emploi et de la Sécurité du revenu et de la Section d'appel. Sur le côté gauche, un dessin tridimensionnel démontre des cubes linéaires d'informations concernant la collecte et l'analyse des données:
- Entrevues, collecte de données, mesures du rendement, consultations publiques
- Capacités essentielles du TSS: triage et liaison, opérations, leadership du tribunal, fonctions du tribunal, conseils et soutien, fonctions corporatives
- Visions adjacentes: coûts du tribunal, efficience et efficacité, satisfaction du client, transparence et équité
- Gouvernance et éléments opérationnels: législation et réglementation, politique, modèle organisationnel, processus opérationnels, soutien du SCDATA
- Processus actuel, comparaison avec le système précédent, analyse du comparateur et prévisualisation environnementale
KPMG a élaboré le cadre suivant dans le but de représenter les nombreux aspects de l’examen du TSS selon la portée et les taches décrites dans l’énoncé des travaux résumé à la section 1.2.1 du présent rapport.
Le cadre regroupe tous les éléments de l’examen et permet l’application des différentes optiques d’analyse afin d’orienter la formulation des recommandations et des options à envisager.
Afin d’appliquer le cadre, un portrait d’ensemble de la situation actuelle et antérieure de la gouvernance et du modèle opérationnel du TSS a été dressé. Plus précisément, la collecte de données structurées et non structurées, telles que les données sur les coûts et le rendement; de données tirées de rapports antérieurs; de données provenant du TSS, d’EDSC et du SCATA; ainsi que de réflexions et d’apprentissages auprès des intervenants interviewés et consultés. De même, des renseignements similaires des anciens tribunaux et des comparateurs externes ont été recueillis dans la mesure où ils étaient facilement accessibles.
Les résultats ont été analysés selon les optiques mentionnées sur la face du cube ci-dessus. Les optiques d’analyse ainsi que la gouvernance et les éléments opérationnels respectent les exigences précisées dans l’énoncé des travaux comme il est indiqué à la section 1.2.1.
Optiques d’analyse
Les optiques d’analyse sont décrites ci-dessous.
Coûts du Tribunal
Les coûts du Tribunal représentent le total des coûts comprenant tous les coûts directs et indirects associés à la réalisation du mandat du TSS. Ils englobent les dépenses engagées directement par le TSS, de même que les coûts indirects incluant les frais administratifs et les autres dépenses engagées par EDSC et le SCATA, en fonction de critères convenus (par exemple équivalent temps plein (ETP), volume de transactions). D’autres renseignements sur les catégories de coûts réels, en plus des salaires et des avantages sociaux, figurent à la section 4.2.5.
Efficience et efficacité
Les définitions suivantes du Secrétariat du Conseil du TrésorNote de bas de page 66 ont été appliquées :
L’efficience est la mesure dans laquelle les ressources sont utilisées de manière à produire un plus grand niveau d’extrants avec le même niveau d’intrants, ou le même niveau d’extrants avec un plus faible niveau d’intrants. Les niveaux d’intrants et d’extrants peuvent se traduire par des hausses ou des baisses de qualité, de quantité, ou les deux.
L’efficacité est la mesure dans laquelle le Tribunal produit les résultats attendus.
Satisfaction de la clientèle
La satisfaction de la clientèle, c’est la mesure dans laquelle le client était satisfait de son expérience avec le Tribunal. Voici certains aspects à prendre en considération :
- service à la clientèle;
- complexité du processus;
- échéances;
- calendriers;
- forum;
- communications;
- adaptation aux besoins.
Transparence et équité
En ce qui concerne la transparence et l’équité, l’équité en matière de structure et de procédure a été prise en compte.
Dans le cas de l’équité en matière de structure, on évalue s’il y a des garanties structurelles d’indépendance judiciaire, l’indépendance de chacun des membres du Tribunal et l’indépendance institutionnelle du tribunal lui-même. On évalue notamment s’il existe des aménagements structurels pour assurer la compétence judiciaire décisionnelle et si la loi sous-jacente et son règlement d’application sont équitables.
Pour ce qui est de l’équité en matière de procédure, on examine si les éléments du processus eux-mêmes favorisent des résultats d’équité. On examine notamment si la confiance dans les membres du Tribunal est établie, la qualité du traitement des clients, si les procédures sont impartiales et fondées sur des faits, et la mesure dans laquelle tous les clients ont l’occasion de participer au processus et d’y contribuer.
Gestion de la valeur
La méthodologie de gestion de la valeur exclusive de KPMG a permis l’adoption d’une approche formelle et rigoureuse pour déterminer et consigner les façons dont le TSS crée de la valeur au moyen des modèles logiques. Les modèles logiques ont illustré graphiquement la façon dont les capacités et les processus opérationnels ont donné des résultats, et ont indiqué de quelle manière ces résultats ont contribué à retirer des avantages et à atteindre les objectifs stratégiques. L’utilisation des modèles de valeur a permis l’adoption d’une approche formelle et rigoureuse pour orienter la collecte de l’information et effectuer l’analyse afin d’évaluer la contribution des activités aux résultats souhaités du TSS.
Description texte de la figure 46
Cette illustration fournit un modèle structurel. Dans la colonne 1, on peut lire INITIATIVE pour le TSS et l'application. Dans la colonne 2, CAPACITÉ de recevoir une demande, d'examiner une demande et demander des renseignements supplémentaires, incluant des mesures pour les ressources et la demande. La colonne 3 indique RÉSULTATS pour la création d’un seul point de contact pour la soumission d'un appel et pour la disponibilité des informations pour l'examen des appels ainsi que des indicateurs de rendement clés (IRC). La colonne 4 indique AVANTAGE pour le processus d'appel accessible et le processus d’appel efficace, avec des IRC. La colonne 5 indique également AVANTAGE pour le traitement des appels est abordable et la justice est accessible et transparente, avec des IRC. La colonne 6 conclut avec une STRATÉGIE / OBJECTIF: Excellence du service à l'échelle du gouvernement.
L’utilisation des modèles de valeur permet ce qui suit :
- Déterminer les mesures opérationnelles clés pertinentes pour comparer avec les anciens tribunaux et différents tribunaux administratifs;
- Comprendre la relation des exigences des lois et des politiques au chapitre des processus opérationnels de base;
- Comparer les normes de service et la satisfaction de la clientèle entre le TSS et les anciens tribunaux;
- Comparer le nombre de demandes et le rendement opérationnel entre le TSS et les anciens tribunaux.
Période de l’examen
Les périodes d’examen choisies pour comparer les coûts et les résultats opérationnels des anciens tribunaux avec ceux du TSS correspondaient aux exercices financiers 2010 à 2011 et 2011 à 2012 ainsi que 2015 à 2016 et 2016 à 2017 respectivement. La moyenne des résultats pour les périodes respectives de deux ans a été établie pour calculer les résultats annuels moyens, à moins d’indication contraire dans le rapport.
Schémas du parcours des clients
On a eu recours à la méthodologie de schématisation du parcours des clients de KPMG pour examiner les processus du TSS du point de vue des appelants. Cette méthodologie a permis à KPMG de mieux comprendre les processus de recours de l’assurance-emploi (AE) et de la sécurité du revenu (SR) ainsi que des conséquences sur l’efficience, l’efficacité, la satisfaction de la clientèle, l’équité et la transparence, dans l’ensemble de l’organisation. Les personas des appelants et les schémas de leur parcours respectif ont été conçus pour saisir et illustrer l’expérience tout au long du processus d’appel.
Modèle des ressources/finances
Le total des coûts défini précédemment a été affecté aux capacités du Tribunal, aux programmes d’AE et de la SR et aux divisions dans les programmes en suivant le modèle illustré ci-après.
Description texte de la figure 47
Le titre de la figure est ETP et coûts (salaire et O&M). Elle présente une répartition entre :
- Ressources
- Modèle de valeur / les capacités
- Programme
- Division – Programme
entre le SCDATA et le TSS et leurs capacités, jusqu’aux Divisions générale et d'appel pour l'AE et la SR. La figure présente ensuite la direction du TSS, composée d’un président et vice-présidents, puis les fonctions du tribunal à l’intérieur des programmes (AE, RPC, RPC/I et SV). Ensuite, sont les principales fonctions du SCDATA se rapportant au personnel exécutif et employés, par centre de fonds : leadership du Tribunal, fonctions corporatives, opérations, triage et liaison, conseils et soutien. Les fonctions sont affichées en fonction du pourcentage de temps qu’elles requièrent dans le fonctionnement de l'organisation.
L’information sous-jacente était fondée sur ce qui suit :
- L’affectation aux capacités a été effectuée en fonction des données sur l’emploi du temps fournies par les membres et le SCATA;
- Les dépenses par programme ont été fournies par le TSS;
- Les ressources ont été affectées aux divisions selon le nombre de membres dans chaque division – les équivalents temps plein (ETP) membres ont été fournis par le TSS;
- Les coûts ont été rajustés en fonction de l’inflation de l’exercice financier 2016 à 2017 à un taux d’inflation annuel moyen de 1,59 %. Le taux moyen a été calculé à l’aide de la feuille de calcul de l’inflation de la Banque du Canada pour les années 2010 à 2017. La feuille de calcul utilise les données des indices des prix à la consommation pour le Canada publiés par Statistique Canada.
Un résumé des résultats est illustré ci-après.Note de bas de page 67
Équivalent temps plein
Les chiffres ci-dessous montrent la répartition des ETP entre les membres du SCATA et du TSS, et leurs capacités ainsi qu’entre la Division générale et la Division d’appel pour l’AE et la SR. La direction du TSS représente le président et trois vice-présidents, soit quatre ETP.
Description texte de la figure 48
| Capacité | TSS | SCDATA |
|---|---|---|
| (ETP moyen pour exercices fiscaux 2015 à 2016 et 2016 à 2017) | ||
| Fonctions de leadership du tribunal | 4 | s.o. |
| Fonctions du tribunal | 74 | s.o. |
| Fonctions de leadership du tribunal | s.o. | 3 |
| Fonctions corporatives | s.o. | 27 |
| Opérations | s.o. | 61 |
| Triage et liaison | s.o. | 21 |
| Conseils et soutien | s.o. | 29 |
Description texte de la figure 49
| Division | Membres/présidents TSS | Employés SCDATA | Total | |
|---|---|---|---|---|
| (ETP moyen pour exercices fiscaux 2015 à 2016 and 2016 à 2017) | ||||
| DG-AE | 28,5 | 41,4 | 70 | |
| DA-AE | 2,3 | 3,3 | 6 | |
| Total moyen ETP AE | 30,8 | 44,7 | 76 | |
| DG-SR | 42,1 | 85,1 | 127 | |
| DA-SR | 5,4 | 11,1 | 17 | |
| Total moyen ETP SR | 47,5 | 96,2 | 144 | |
Équivalent temps plein des anciens tribunaux
Les ETP des anciens tribunaux ont été fournis par EDSC et sont illustrés dans le graphique ci-dessous. Il ne faut pas oublier que les membres du conseil arbitral (CA) occupaient en général un poste à temps partiel.
Description texte de la figure 50
| Anciens tribunaux | Membres/présidents (effectif) | Employés (ETP) |
|---|---|---|
| (moyenne) | ||
| Conseil arbitral | 976 | 71 |
| Bureau du juge-arbitre | 32 | 14 |
| TOTAL | 1 008 | 85 |
| Bureau du Commissaire des tribunaux de révision | 276 | 95 |
| CAP | 72 | 25 |
| TOTAL | 348 | 120 |
Coûts du Tribunal de la sécurité sociale du Canada
Le coût moyen annuel du TSS, rajusté selon l’inflation, s’élevait à 21,2 millions de dollars en se fondant sur les coûts des exercices financiers 2015 à 2016 et 2016 à 2017. La répartition par capacité est illustrée ci-après. D’autres renseignements sur les coûts du TSS se trouvent à la section 4 du rapport et reposent sur l’information fournie par le TSS/SCATA et EDSC.
Description texte de la figure 51
| Capacité | TSS | SCDATA |
|---|---|---|
| (coût moyen (000 $) rajusté pour inflation) Exercices fiscales 2015 à 2016 et 2016 à 2017 | ||
| Fonctions de leadership du tribunal | 759 $ | s.o. |
| Fonctions du tribunal | 9 066 | s.o. |
| Fonctions de leadership du tribunal | s.o. | 427 $ |
| Fonctions corporatives | s.o. | 3 024 |
| Opérations | s.o. | 3 541 |
| Triage et liaison | s.o. | 1 261 |
| Conseils et soutien | s.o. | 3 167 |
Coûts des anciens tribunaux
Le coût annuel moyen des quatre anciens tribunaux, rajusté selon l’inflation, s’élevait à 43,8 millions de dollars en se fondant sur les exercices financiers 2010 à 2011 et 2011 à 2012. Les coûts des anciens tribunaux figurent à la section 4 du rapport et reposent sur l’information fournie par EDSC.
Données de comparaison et sources
Les cinq tribunaux ci-après ont servi de base à l’examen contextuel et à l’élaboration des pratiques courantes et exemplaires présentées dans ce rapport.
Tribunal de l’aide sociale de l’Ontario
- Tribunal de l’aide sociale de l’Ontario (TAS) : Le Tribunal de l’aide sociale instruit les appels de personnes auxquelles on a refusé de l’aide sociale ou qui reçoivent une aide sociale, mais qui ne sont pas d’accord avec une décision qui a des répercussions sur l’aide qu’elles reçoivent. Ce tribunal prend les décisions relatives aux recours du programme Ontario au travail et du Programme ontarien de soutien aux personnes handicapées. Le TAS est un tribunal du portefeuille de Tribunaux de justice sociale Ontario (TJSO), un groupe de huit tribunaux d’arbitrage de l’Ontario.
- Les données concernant le TAS proviennent du rapport annuel 2015 à 2016 (en anglais seulement) du Tribunal, accessible à l’adresse ainsi que du site Web du TAS.
Tribunal administratif d’appel de l’Australie
- Tribunal administratif d’appel (TAA, Australie) : Le Tribunal administratif d’appel est un organisme indépendant établi pour fournir un examen indépendant des décisions administratives prises par le gouvernement australien et certains organismes non gouvernementaux. Au sein du TAA, la Division des services sociaux et pension alimentaire pour enfants examine les décisions relatives aux droits en matière de sécurité sociale, d’aide aux familles et d’aide aux étudiants, à la pension alimentaire pour enfants et au congé parental payé.
- Les données concernant le TAA proviennent du rapport annuel 2015 à 2016 (en anglais seulement) du Tribunal ainsi que du site Web du TAA (en anglais seulement).
Commission d’appels de la Commission des accidents du travail de l’Alberta
- Commission d’appels de la Commission des accidents du travail de l’Alberta : La Commission d’appels de la Commission des accidents du travail de l’Alberta est un tribunal quasi judiciaire fonctionnant sous le pouvoir de la Loi sur les accidents du travail à titre de dernier niveau d’appel des décisions rendues par la Commission des accidents du travail.
- Les données concernant la CA proviennent du rapport annuel 2015 à 2016 de la Commission (en anglais seulement); l’information sur le nombre de membres provient du site Web de la CA (en anglais seulement); les autres renseignements proviennent du site Web de la CA et du site Web de la Commission des accidents du travail de l’Alberta (en anglais seulement) ainsi que les données sur les coûts qui proviennent du rapport annuel 2015 à 2016 du ministère du Travail de l’Alberta (en anglais seulement).
Tribunal des anciens combattants (révision et appel)
- Tribunal des anciens combattants (révision et appel) – TACRA : Le Tribunal des anciens combattants (révision et appel) offre le processus de recours en matière de décisions touchant les prestations d’invalidité prises par Anciens Combattants Canada.
- Les données concernant le TACRA proviennent du rapport annuel 2015 à 2016 du Tribunal, de son rapport ministériel sur le rendement 2015 à 2016, de son site Web, et de l’information fournie directement par le TACRA, y compris des entrevues avec la directrice des services stratégiques et intégrés et la directrice générale du TACRA.
Tribunal administratif du Québec
- Tribunal administratif du Québec (TAQ) : Le TAQ examine les décisions administratives prises au Québec, regroupées en fonction des catégories suivantes : affaires sociales, affaires immobilières, affaires économiques ainsi que territoire et environnement. Le Tribunal statue sur des appels interjetés par des citoyens à l’encontre de décisions prises par l’administration publique.
- Les données concernant le TAQ proviennent du rapport annuel 2015 à 2016 du Tribunal et du site Web du Tribunal.
Données sur le Tribunal
Voici des statistiques sur chacun des tribunaux de comparaison présentant le nombre de membres, le volume d’appels, les calendriers et les coûts totaux.
| Tribunal | Membres | Appels | Délais moyens (jours) | Coûts |
|---|---|---|---|---|
| TAS | 43 | 13 038 | 299 | Non disponible |
| Dénombrement manuel à partir d’une liste dans le rapport annuel | Cas réglés, provient du rapport annuel | Délai moyen de traitement, provient du rapport annuel | ||
| TAA | 223 | 38 146 | 77 jours | 133 895 000 $ |
| Provient d’un tableau dans le rapport annuel (deux membres à temps partiel équivalent à un membre) | Décisions globales, provient du rapport annuel | 11 semaines, provient du rapport annuel | Rapport annuel (dollars australiens) | |
| CA | 37 | 998 | 172 | 12 399 000 $ |
| Dénombrement manuel à partir d’une liste dans le site Web | Appels conclus, provient du rapport annuel – 922 premiers appels, 50 réexamens et 26 prorogations des délais | Rapport annuel, 144 de la présentation de la demande à la tenue de l’audience, 28 entre l’audience et la décision | Rapport annuel 2015 à 2016 du ministère du Travail de l’Alberta | |
| TACRA | 23 | 3 389 | 56/48 révisions/appels | 11 002 365 $ |
| Rapport ministériel sur le rendement | Total des décisions, provient du rapport annuel | Moyenne basée sur la répartition des délais de traitement des appels fournis dans le rapport annuel | Rapport ministériel sur le rendement 2015 à 2016 | |
| TAQ | 93 | 11 796 | 694 | 36 462 045 $ |
| Rapport annuel (deux membres à temps partiel équivalent à un membre) | Rapport annuel, nombre de dossiers fermés | 22,8 mois pour la section des affaires sociales, provient du rapport annuel | Total des dépenses, provient du rapport annuel 2015 à 2016 |
Délais du TSS et des tribunaux de comparaison
Le délai pour régler un appel, ou débit de traitement, est défini comme le laps de temps écoulé entre la réception d’une demande d’appel et le moment où le client reçoit une décision. Les délais du TSS par rapport à ceux des anciens tribunaux figurent à la section 4.2.6 du présent rapport. Il était difficile de comparer directement les délais des tribunaux externes et ceux du TSS en raison des différences dans la façon de consigner les délais. L’information fournie ci-dessous ne devrait être considérée que comme indicatrice.
Description texte de la figure 52
| Tribunal | Temps écoulé entre le dépôt de l’appel et l’audience TSS | Temps écoulé entre l’audience et la décision TSS | Durée rapportée par les Tribunaux comparatifs |
|---|---|---|---|
| (moyenne de jours - débit) | |||
| Assurance-emploi | |||
| DG-AE TSS | 203 | 24 | s.o. |
| DA-AE TSS | 277 | 32 | s.o. |
| Sécurité du revenu | |||
| DG-SR TSS | 492 | 25 | s.o. |
| DA-SR TSS | 100 | 52 | s.o. |
| Temps total de l'appel à la décision | |||
| TAA | s.o. | s.o. | 77 |
| CA-CATA | s.o. | s.o. | 172 |
| TASO | s.o. | s.o. | 299 |
| TAQ | s.o. | s.o. | 640 |
| De l'audience à la décision | |||
| TACRA Appels | s.o. | s.o. | 48 |
| TACRA Révision | s.o. | s.o. | 56 |
Le TAA, la CA, le TAS et le TAQ ont signalé des délais correspondant au temps total entre la présentation de la demande et la décision. Les appels du TACRA commencent par l’appelant qui communique avec le Bureau de services juridiques des pensions et prépare son cas avec un avocat. Une fois le cas préparé, l’avocat informe le TACRA et fixe une audience. Les délais représentent le moment entre la fixation de l’audience et celui où l’appelant reçoit la décision.
Annexe B – Consultations
Consultations internes
KPMG a interrogé 34 personnes représentant les intervenants internes, y compris les commissaires des travailleurs et des employeurs de la CAEC, la direction du TSS, les responsables d’EDSC et de Service Canada, et le SCATA.
Membres de la direction
| Date d’entrevue | Intervenants |
|---|---|
| 3 mai 2017 | Groen, Cliff – Sous-ministre adjoint, Services de versement des prestations, EDSC |
| 4 mai 2017 | Robidoux, Benoit – Sous-ministre délégué, EDSC |
| 11 mai 2017 | Brazeau, Murielle – Présidente, TSS
Ballagh, Margot – Vice-présidente, Division d’appel, TSS Lengellé, Fabien – Directeur exécutif, SCATA Proulx, Chantal – Avocate principale, SCATA |
| 9 juin 2017 | Forget, Dominique – Directrice principale des opérations, SCATA
Lengellé, Fabien - Directeur exécutif, SCATA |
Intervenants internes
| Date d’entrevue | Intervenants |
|---|---|
| 15 mai 2017 | Brown, Steve – Gestionnaire, EDSC |
| 16 mai 2017 | Andrew, Judith – Commissaire des employeurs, CAEC |
| 16 mai 2017 | Laliberté, Pierre – Commissaire des travailleurs, CAEC |
| 19 mai 2017 | McCombs, Mark – Avocat général principal, EDSC
McLean, Carol – Avocat principal, EDSC Richard, Annie – Parajuriste, EDSC |
| 19 mai 2017 | Perlman, Mark – Dirigeant principal des finances, EDSC
Won, Jason – Directeur général, Gestion financière et services consultatifs et ADPF, EDSC Stephens, Clifford – Directeur exécutif, Projets spéciaux, EDSC Tanguay, Sylvie – Directrice, Services de gestion financière, EDSC |
| 23 mai 2017 | MacNeil, Isabel – Gestionnaire, RPC, EDSC
Saravanamuttoo, Malcolm – Directeur exécutif, RPC, EDSC |
| 29 mai 2017 | McDade, Kathryn – Sous-ministre adjointe principale, Sécurité du revenu et développement social, EDSC
Johnson, Kris – Directeur général, PPIRPC, EDSC Campbell, Gillian – Directeur, EDSC Racine, Marc – Directeur, EDSC |
| 30 mai 2017 | Thompson, Paul – Sous-ministre adjoint principal, Direction générale des compétences, EDSC
Meighan, Ron – Directeur général, EDSC Brown, Andrew – Directeur, EDSC Underwood, Kristen – Directrice, EDSC |
| 30 mai 2017 | Giguère, Eric – Ancien directeur des appels, EDSC |
| 2 juin 2017 | Mathieu, Michel – Avocat général, SCATA
Proulx, Chantal – Avocate principale, SCATA |
| 7 juin 2017 | Ballagh, Margot – Vice-présidente, Division d’appel, TSS
Bellemare, Dominique – Vice-présidente, Division générale AE, TSS Hazlett Parker, Valerie – Vice-présidente, Division générale SR, TSS |
| 13 juin 2017 | Chartrand, Raynald – Deuxième directeur exécutif, SCATA (retraité) |
| 14 juin 2017 | Shimbashi, Danica – Premier directeur exécutif, SCATA |
| 17 juillet 2017 | Pelletier, Marie-France – Administratrice en chef, SCATA
Lengellé, Fabien – Directeur exécutif, SCATA |
Résumé du groupe de discussion
KPMG a animé une série de groupes de discussion dans le cadre de l’examen du Tribunal de la sécurité sociale. Un total de six groupes de discussion en personne se sont déroulés partout dans le pays : Halifax, Montréal, Vancouver, Ottawa et Toronto (deux). Une séance Skype a également eu lieu pour les participants du Manitoba et de la Saskatchewan.
Des invitations ont été envoyées à 139 intervenants; un total de 62 intervenants ont pris part aux groupes de discussion. Parmi les participants, il y avait des représentants d’un vaste ensemble d’organisations communautaires, juridiques et syndicales; d’anciens membres du Conseil arbitral; et quelques appelants (invités par leur représentant). Cet éventail diversifié de participants a permis à KPMG d’entendre des intervenants de tout le pays qui jouent un rôle dans les processus d’appel devant le TSS et les anciens tribunaux pour le RPC et l’AE.
Les représentants d’EDSC et les commissaires des employeurs et des travailleurs ont assisté aux groupes de discussions à titre d’observateurs.
Au cours de chaque séance de groupe de discussion, les participants ont engagé le dialogue et ont cerné les résultats souhaités de l’examen, les possibilités d’amélioration et les changements à apporter. Voici les principaux éléments de discussion :
- Rapidité
- Accessibilité et complexité
- Communication et interaction
- Transparence
Points saillants de la discussion en groupe
Voici un aperçu du niveau de participation aux séances de discussion en groupe et de la réaction à l’approche de consultation et à la possibilité de participer.
- Dans l’ensemble, les sujets de discussion ont été accueillis favorablement par les participants de toutes les séances de discussion en groupe, et des commentaires utiles ont été formulés sur le besoin de changer et les modifications proposées.
- Les participants ont considéré les groupes de discussion comme une bonne occasion de faire part de leurs idées, de leurs opinions et de leurs suggestions dans un contexte ouvert et sûr.
- Plusieurs participants avaient apporté des rapports, des documents et des données afin de mener des discussions fructueuses, d’appuyer leurs points de vue et d’offrir des possibilités d’amélioration.
- Bon nombre de ces documents ont été fournis à KPMG, en mains propres ou par courrier électronique, et ont été examinés et analysés.
- L’intérêt des participants pour l’amélioration du TSS était évident dans tous les groupes de discussion. Un certain nombre de participants estimaient que le système actuel était irréparable, mais plusieurs points problématiques dans les processus d’appel ont été relevés et des modifications ont été recommandées.
- La présence de responsables d’EDSC et de deux commissaires de la CAEC a été particulièrement utile et a permis aux participants de tenir une discussion directe avec les dirigeants et les principaux intervenants du TSS.
- Les participants étaient intéressés par les autres méthodes de consultation, en particulier le sondage à l’intention des appelants et des représentants, car ils étaient d’avis que les commentaires et les idées de ces intervenants étaient essentiels à l’examen.
Lieu, date et participants des groupes de discussion
| Lieu : | Halifax |
|---|---|
| Date : | 16 juin 2017 |
| Organisation participante | |
| Annapolis Valley Labour Council | |
| Appelant | |
| Congrès du travail du Canada | |
| Service d’aide juridique de Dalhousie | |
| Ancien membre du conseil arbitral | |
| Conseil du travail de Halifax-Dartmouth et du district | |
| Fédération des travailleurs et des travailleuses du Nouveau-Brunswick (2) | |
| Syndicat des employé(e)s des secteurs public et privé du Nouveau-Brunswick | |
| Conseil pour les personnes handicapées de l’Île-du-Prince-Édouard (4) | |
| Fédération du travail de l’Île-du-Prince-Édouard | |
| Ergothérapeute à la retraite (auparavant gestionnaire des services d’emploi à Halifax Connections) |
| Lieu : | Montréal |
|---|---|
| Date : | 27 juin 2017 |
| Organisation participante | |
| Mouvement Action Chômage Est de Montréal | |
| Fédération des travailleurs et des travailleuses du Québec (FTQ) (2) | |
| Mouvement autonome et solidaire des sans-emploi (MASSE) (2) | |
| Centrale des syndicats démocratiques (2) | |
| Confédération des syndicats nationaux (CSN) (2) | |
| Conseil national des chômeurs et chômeuses | |
| Centrale des syndicats du Québec | |
| Ouellet, Nadon et Associés | |
| Participant imprévu – Ne s’est pas inscrit ni n’a fourni son nom et ses coordonnées |
| Lieu : | Vancouver |
|---|---|
| Date : | 29 juin 2017 |
| Organisation participante | |
| Association des employeurs maritimes de la Colombie-Britannique | |
| Community Legal Assistance Society (2) | |
| Disability Alliance BC | |
| Ancien membre du conseil arbitral et auparavant cadre supérieur au ministère du Procureur général de l’Ontario | |
| Réseau national d’action EM/FM Action Network (encéphalomyélite myalgique/Syndrome de fatigue chronique et fibromyalgie) |
| Lieu : | Toronto |
|---|---|
| Date : | 4 juillet 2017 |
| Organisation participante | |
| Appelant (2) | |
| Conseil canadien de la réadaptation et du travail | |
| Congrès du travail du Canada (CTC) | |
| Association canadienne des compagnies d’assurance de personnes inc. | |
| Ancien membre du conseil arbitral | |
| Good Jobs for All Coalition | |
| Centre d’action pour la sécurité du revenu (2) | |
| Clinique d’aide juridique – Groupe de travail sur l’assurance-emploi | |
| Clinique d’aide juridique – Groupe de travail sur l’assurance-emploi et Clinique d’aide juridique – Assurance-emploi, santé et sécurité | |
| Clinique d’aide juridique communautaire de Sudbury | |
| Services en droit de l’emploi et de l’immigration de l’est de Toronto (TEELS) | |
| Unifor | |
| Unifor – Section locale 88 et Unifor – Comité AE/RPC | |
| Voix de Scarborough | |
| Yormak and Associates |
| Lieu : | Manitoba, Saskatchewan (vidéoconférence) |
|---|---|
| Date : | 12 juillet 2017 |
| Organisation participante | |
| Community Unemployment Help Centre – Regina (2) | |
| Community Unemployment Help Centre - Saskatoon | |
| Community Unemployment Help Centre - Winnipeg | |
| Ancien membre du conseil arbitral et Community Unemployment Help Centre – Winnipeg | |
| Fédération du travail du Manitoba – Winnipeg | |
| Association des enseignants du Manitoba – Winnipeg |
| Lieu : | Toronto |
|---|---|
| Date : | 13 juillet 2017 |
| Organisation participante | |
| Conseil des Canadiens avec déficiences | |
| Services juridiques communautaires de Parkdale | |
| Ancien appelant du PPIRPC et bénévole dans sa collectivité |
| Lieu : | Ottawa |
|---|---|
| Date : | 24 juillet 2017 |
| Organisation participante | Disability Claims Advocacy Clinic Inc. |
Résumé du sondage
On a fait la promotion des consultations en ligne sur 14 sites Web du gouvernement, et on a envoyé plus de 17 680 courriels à des publics cibles. Les sondages en ligne, y compris le formulaire de demande écrite en ligne, étaient accessibles du 28 juin au 8 août 2017. Au total, 5 967 visites ont été enregistrées et 905 réponses ont été reçues. Des 905 réponses, 886 ont été incluses dans l’analyseNote de bas de page 68, soit 661 questionnaires remplis et 225 observations écrites.
| Total des réponses | Réponses au sondage | Observations écrites | ||
|---|---|---|---|---|
| Appelants et représentants | Membres | Employés | ||
| 905 | 354 | 245 | 62 | 225 |
Les sections qui suivent contiennent les données démographiques concernant les réponses au sondage. Les pourcentages ne totaliseront pas toujours 100 et les chiffres de la population peuvent changer, car les répondants peuvent avoir répondu pour plus d’un rôle, programme ou tribunal, ou encore ils n’ont peut-être pas répondu à toutes les questions. Les points de vue exprimés dans les observations écrites ont été pris en compte dans le rapport principal et ne sont pas reproduits ici.
Sondage à l’intention des appelants et des représentants
Les 354 réponses provenant des appelants et des représentants se répartissent comme suit :
| Appelants | 248 |
|---|---|
| Représentants | 96 |
| Autre partie intéressée | 10 |
| Total | 354 |
Les graphiques ci-dessous montrent la répartition relative des réponses au sondage des appelants et des représentants par programme. La répartition par programme était relativement uniforme chez les appelants et les représentants, que ce soit par rapport au TSS ou aux anciens tribunaux. Près de la moitié de tous les répondants ont indiqué avoir participé au processus d’appel relatif à l’AE, et plus d’un tiers des répondants ont indiqué avoir participé au PPIRPC. Moins de 12 % ont participé au programme de la SV.Note de bas de page 69
Description texte de la figure 53
| Programme de prestations | Réponses au sondage par rôle | |
|---|---|---|
| Appelant | Représentant | |
| (%) | ||
| Assurance-emploi | 47 | 44 |
| Régime de pensions du Canada | 7 | 10 |
| Régime de pensions du Canada – Invalidité | 41 | 34 |
| Sécurité de la vieillesse | 5 | 12 |
Description texte de la figure 54
| Programme de prestations | Réponses au sondage par tribunal | |
|---|---|---|
| TSS | Ancien Tribunal | |
| (%) | ||
| Assurance-emploi | 49 | 43 |
| Régime de pensions du Canada | 8 | 11 |
| Régime de pensions du Canada – Invalidité | 36 | 38 |
| Sécurité de la vieillesse | 7 | 8 |
Comme on peut le voir dans le graphique ci-dessous, la plupart des représentants (81 %) ont participé à dix appels au plus par année, répartis presque également entre un appel ou moins et de deux à dix appels.
Description texte de la figure 55
| Nombre d’appels par représentant pour TSS et anciens tribunaux | % |
|---|---|
| Un ou moins | 43 |
| Deux à dix | 38 |
| Onze à vingt | 11 |
| Plus de vingt | 8 |
| Nombre de réponses | 96 |
Comme il est illustré ci-dessous, la majorité des répondants appelants du TSS ont indiqué avoir présenté un seul appel. Une petite majorité des répondants appelants des anciens tribunaux ont indiqué avoir soumis entre deux et cinq appels. La plupart des répondants du TSS ont aussi indiqué avoir participé au processus d’appel au cours des exercices financiers 2015 à 2016 et 2016 à 2017.
Description texte de la figure 56
| Nombre d’appels par appelant | Tous | TSS | Anciens tribunaux |
|---|---|---|---|
| (%) | |||
| Un | 64 | 67 | 42 |
| Deux à cinq | 34 | 31 | 53 |
| Six à dix | 1 | 1 | 0 |
| Plus de dix | 1 | 2 | 5 |
| Nombre de réponses | 248 | 180 | 38 |
Les appelants du TSS et des anciens tribunaux qui ont répondu au sondage venaient de partout au Canada.
Description texte de la figure 57
| Emplacement | Réponses au sondage appelants TSS (%) |
|---|---|
| Colombie-Britannique | 13 |
| Prairies/Territoires | 18 |
| Ontario | 39 |
| Québec | 12 |
| Atlantique | 18 |
| Nombre de réponses | 180 |
Description texte de la figure 58
| Emplacement des anciens appelants | Réponses au sondage Ancien tribunal (%) |
|---|---|
| Colombie-Britannique | 10 |
| Prairies/Territoires | 11 |
| Ontario | 45 |
| Québec | 16 |
| Atlantique | 18 |
| Nombre de réponses | 38 |
Les graphiques suivants résument le niveau de scolarité des appelants qui ont répondu au sondage. Les pourcentages étaient similaires entre les appelants de l’AE et de la SV des anciens tribunaux. De plus, la majorité qui a répondu au sondage détenait au moins un diplôme d’études secondaires.
Description texte de la figure 59
| Niveau d’éducation | Réponses au sondage appelants | ||
|---|---|---|---|
| TSS AE | TSS SR | Ancien tribunaux | |
| (%) | |||
| 8è année ou moins | 2 | 0 | 3 |
| École secondaire en partie (sans diplôme) | 7 | 8 | 5 |
| Diplôme d’études secondaires ou l’équivalent | 18 | 22 | 21 |
| Collège, CEGEP ou autre à part université | 26 | 42 | 34 |
| Baccalauréat universitaire, diplôme/certificat | 27 | 16 | 21 |
| Diplôme universitaire de troisième cycle | 20 | 12 | 16 |
| Nombre de réponses | 91 | 91 | 38 |
Les graphiques suivants présentent de l’information concernant l’aide aux appelants dans le cadre du processus d’appel. Des appels de l’AE devant le TSS, 78 % des appelants n’étaient pas représentés, par rapport à 57 % des appelants de la SR. Les données n’étaient disponibles que globalement pour les anciens tribunaux lorsque la représentation était semblable à celle des appelants de la SR devant le TSS.
Description texte de la figure 60
| Type d'assistance / de représentation tout au long du processus d'appel | Réponses au sondage Appelants | ||
|---|---|---|---|
| TSS AE | TSS SR | Anciens tribunaux | |
| (%) | |||
| Ne s’applique pas | 4 | 1 | 3 |
| De la part d’un avocat | 8 | 20 | 25 |
| De la part d’un autre professionnel | 4 | 8 | 3 |
| De la part d’un membre de la famille ou d’un ami | 6 | 14 | 14 |
| Aucune, j’ai vécu le processus seul | 78 | 57 | 55 |
| Nombre de réponses | 89 | 87 | 36 |
Sondage auprès des membres
Au total, 245 membres ont répondu au sondage. Le graphique ci-dessous montre que 172 (ou 70 %) des répondants ont indiqué avoir été nommés au conseil arbitral, 66 (ou 27 %) sont/étaient membres du TSS, 43 (ou 18 %) étaient membres du BCTR, et trois (ou 1 %) étaient membres de la CAP. Les membres du Bureau du Juge-arbitre n’ont pas été sollicités, car leurs coordonnées n’étaient pas disponibles. Il est à noter que 207 répondants ont indiqué être/avoir été membres d’un tribunal, 37 ont indiqué deux tribunaux et un répondant a indiqué trois tribunaux.
Description texte de la figure 61
| Membres par tribunal | Réponses au sondage nombre de répondants |
|---|---|
| Actuel | |
| TSS | 66 |
| Anciens tribunaux | |
| BCTR | 43 |
| CAP | 3 |
| CA | 172 |
| BJA | 0 |
| Nombre de réponses | 245 |
Environ la moitié des répondants membres ont travaillé pour le TSS pendant trois à quatre ans ou depuis l’entrée en fonction du TSS, ce qui révèle une stabilité quant au mandat des membres.
Description texte de la figure 62
| Durée du mandat par membre du TSS | Réponses au sondage Membre TSS (%) |
|---|---|
| Moins de 6 mois | 9 |
| 6 mois à 1 an | 23 |
| 1 à 2 ans | 3 |
| 2 à 3 ans | 15 |
| 3 à 4 ans | 26 |
| Depuis le début des opérations du TSS | 24 |
| Nombre de réponses | 66 |
Sondage auprès des employés
Il y avait 62 participants au sondage des employés, dont 38 (ou 61 %) étaient des employés du TSS/SCATA et les autres étaient des employés d’un ancien tribunal. En ce qui concerne les tribunaux précédents, plus de la moitié des répondants étaient des employés du conseil arbitral. Par ailleurs, 46 des participants ont indiqué avoir travaillé pour un seul des tribunaux, alors que les 16 autres participants avaient travaillé pour au moins deux tribunaux (soit le TSS/SCATA et un ancien tribunal ou plus d’un ancien tribunal).
Description texte de la figure 63
| Employés par tribunal | Réponses au sondage nombre de répondants |
|---|---|
| Actuel | |
| TSS | 38 |
| Anciens tribunaux | |
| BCTR | 11 |
| CAP | 2 |
| CA | 23 |
| BJA | 4 |
| Nombre de réponses | 62 |
Description texte de la figure 64
| Principales fonctions du TSS / SCDATA | Réponses des employés TSS / SCDATA au sondage |
|---|---|
| (%) | |
| Fonctions de leadership du tribunal | 11 |
| Fonctions corporatives | 21 |
| Opérations | 34 |
| Triage et liaison | 8 |
| Conseils et soutien | 26 |
| Nombre de réponses | 38 |
Tous les employés du TSS/SCATA qui ont participé au sondage ont indiqué toujours travailler pour le TSS/SCATA, à l’exception d’un. De plus, 42 % des employés ont indiqué travailler au TSS depuis son entrée en fonction, ce qui révèle une stabilité quant au mandat des membres (comme l’illustre le graphique ci-dessous).
Description texte de la figure 65
| Occupation du poste employé TSS /SCDATA | Réponses au sondage employés TSS / SCDATA (%) |
|---|---|
| Moins de 6 mois | 5 |
| 6 mois à 1 an | 8 |
| 1 à 2 ans | 19 |
| 2 à 3 ans | 8 |
| 3 à 4 ans | 18 |
| Depuis le début des opérations du TSS | 42 |
| Nombre de réponses | 38 |
Bien que plus de 60 % des employés du TSS/SCATA ont indiqué interagir/avoir interagi avec des membres du Tribunal et directement avec les appelants et/ou les représentants des clients, leurs interactions étaient moins fréquentes que celles des employés des anciens tribunaux, ce qui concorde avec les entrevues qui ont fait ressortir des fonctions à portée plus restreinte pour les employés du TSS/SCATA.
Description texte de la figure 66
| Interactions avec: | Réponses au sondage - employés TSS/SCDATA (%) | ||
|---|---|---|---|
| Yes | No | Nombre de réponses | |
| Membres du tribunal TSS | 87 | 13 | 38 |
| Appelants ou représentants de clients TSS | 63 | 37 | 38 |
| Membres de l’ancien tribunal | 93 | 8 | 40 |
| Appelants ou représentants de clients- ancien tribunal | 88 | 13 | 40 |
Annexe C – Acronymes
AE : Assurance-emploi
BCTR : Bureau du Commissaire des tribunaux de révision
BJA : Bureau du juge-arbitre
CA : Conseil arbitral
CA-CATA : Commission d’appels de la Commission des accidents du travail de l’Alberta
CAEC : Commission de l’assurance-emploi du Canada
CAP : Commission d’appel des pensions
DA : Division d’appel
DA-AE : Division d’appel – assurance-emploi
DA-SR : Division d’appel – sécurité du revenu
DG : Division générale
DG-AE : Division générale – assurance-emploi
DG-SR : Division générale – sécurité du revenu
EDSC : Emploi et Développement social Canada
ETP : Équivalent temps plein
F et E : Dépenses de fonctionnement et d’entretien
HUMA : Comité permanent des ressources humaines, du développement des compétences, du développement social et de la condition des personnes handicapées
OT : Ontario au travail
PE : Protocole d’entente
POSPH : Programme ontarien de soutien aux personnes handicapées
PPIRPC : Programme de prestations d’invalidité du Régime de pensions du Canada
RHDCC : Ressources humaines et Développement des compétences Canada (maintenant EDSC)
RPC : Régime de pensions du Canada
SCATA : Service canadien d’appui aux tribunaux administratifs
SR : Sécurité du revenu
SV : Sécurité de la vieillesse
TAA : Tribunal administratif d’appel de l’Australie – Services sociaux et pension alimentaire pour enfants
TACRA : Tribunal des anciens combattants (révision et appel)
TAQ : Tribunal administratif du Québec
TASO : Tribunal de l’aide sociale de l’Ontario
TJSO : Tribunaux de justice sociale Ontario
TSS : Tribunal de la sécurité sociale du Canada